Software > Controlling und Kostenrechnung > Controlling > SCC-CONTROL 4.1
Die umfassende Handwerkersoftware für das Elektrohandwerk

SCC-CONTROL 4.1

Die umfassende Handwerkersoftware für das Elektrohandwerk
 
 
 
 
 
 
 
 
Aktualisiert am 18. Jul 2024 durch ZIEMER GmbH Elektrotechnik & Softwareentwicklung

SCC-CONTROL 4.1 Praxisbewährte Handwerkersoftware Elektro / Kaufmännische Software

Mit SCC-CONTROL 4.1 bietet ZIEMER eine leistungsstarke Softwarelösung speziell für das Elektrohandwerk, die sämtliche kaufmännischen und technischen Abläufe optimal unterstützt. Diese Software ist unverzichtbar für Unternehmen jeder Größe, vom Kleinstunternehmen bis hin zum mittelständischen Betrieb, und gewährleistet eine effiziente und transparente Betriebsführung.

Einfache Bedienung und umfassende Automatisierung

SCC-CONTROL 4.1 automatisiert technische und kaufmännische Abläufe, wodurch die Arbeitsprozesse erheblich vereinfacht werden. Die Benutzeroberfläche ist nach neuesten Software-Ergonomie-Standards gestaltet, um eine intuitive Bedienung sicherzustellen. Das ermöglicht es Anwendern, sich auf ihre eigentlichen Aufgaben zu konzentrieren, anstatt Zeit mit komplexen Softwareprozessen zu verlieren.

Integration von Qualitätsmanagement und Digitalisierung

Die Software unterstützt die Umsetzung der Anforderungen des Qualitätsmanagements nach DIN ISO 9001 digital im Unternehmen. Damit ist gewährleistet, dass alle Prozesse den höchsten Qualitätsstandards entsprechen und effizient umgesetzt werden.

Mobile Einsatzmöglichkeiten für flexible Arbeitsabläufe

SCC-CONTROL 4.1 ermöglicht die mobile Auftrags- und Projektabwicklung sowie die Zeiterfassung und Materialbestellung direkt vor Ort. Diese Flexibilität ist besonders für Handwerksbetriebe entscheidend, die ihre Einsätze effektiv planen und durchführen möchten, ohne an einen festen Arbeitsplatz gebunden zu sein.

Vielseitige Editionen für individuelle Anforderungen

Die Software ist in verschiedenen Editionen erhältlich, die auf die spezifischen Bedürfnisse unterschiedlicher Betriebsgrößen zugeschnitten sind:

  • SCC-CONTROL Startup 4.1: Ideal für Kleinstunternehmer mit einem umfassenden Funktionsspektrum zur schnellen Rechnungserstellung und Angebotskalkulation.
  • SCC-CONTROL Standard 4.1: Für kleine und mittlere Unternehmen konzipiert, bietet diese Edition alle notwendigen Funktionen für einen reibungslosen Büroalltag.
  • SCC-CONTROL Professionell 4.1: Eine Profi-Handwerkersoftware, die zusätzlich die Arbeitsprozesse in der Verwaltung kontrolliert und durch Kennzahlen eine effektive Unternehmensführung ermöglicht.
  • SCC-CONTROL Enterprise 4.1: Die prozessorientierte Lösung für größere Betriebe, die komplexe Betriebsabläufe im Elektrohandwerk abbildet und optimiert.

Schnittstellen für optimierte Geschäftsprozesse

Durch die Integration verschiedener Schnittstellen wie DATANORM, OMD (Open Masterdata) und OCI/IDS wird der Datenaustausch mit Lieferanten und Kunden vereinfacht. Dies ermöglicht eine nahtlose Materialbestellung sowie eine effiziente Verwaltung von Artikel- und Leistungskatalogen.

Individuelle Anpassung und Support

ZIEMER bietet nicht nur eine fortschrittliche Softwarelösung, sondern auch umfassenden Support und individuelle Anpassungsmöglichkeiten für ihre Kunden. Damit wird sichergestellt, dass die Software optimal auf die spezifischen Anforderungen jedes Elektrohandwerksbetriebs abgestimmt ist.SCC-CONTROL 4.1 ist die optimale Wahl für Elektrohandwerksbetriebe, die ihre Effizienz steigern, Kosten senken und gleichzeitig die Qualität ihrer Dienstleistungen verbessern möchten. Mit einer Vielzahl von Funktionen und Editionen bietet diese Softwarelösung alles, was moderne Handwerksunternehmen für ihren Erfolg benötigen.

Terminvereinbarung Präsentation

Eine Präsentation ist der schnelle und ideale Weg, um sich ein Bild von SCC-CONTROL und dessen Möglichkeiten zu machen. Wir rufen Sie an und vereinbaren einen Termin mit Ihnen, vor Ort oder Online.

Schnittstellen:

CAD-Import
DATANORM 4.0
DATANORM 5.0
KfE-Import (ZVEH)
OCI / IDS, Export UGL / UGL-FTP
OMD – Open Masterdata
SCC-CALC Import

Zielgruppen:

  • Elektrohandwerksunternehmen
  • Elektroplaner

Referenzen:

Unsere Referenzen erhalten Sie auf Anfrage.

Anbieter Kontaktdaten:
Mehr zur Software entdecken:
Demoversion
URL anfordern
Informationsmaterial
direkt zur Produktwebseite
Software-Exposé
URL anfordern
E-Mail-Anfrage
 

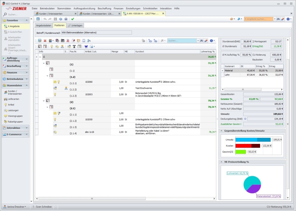
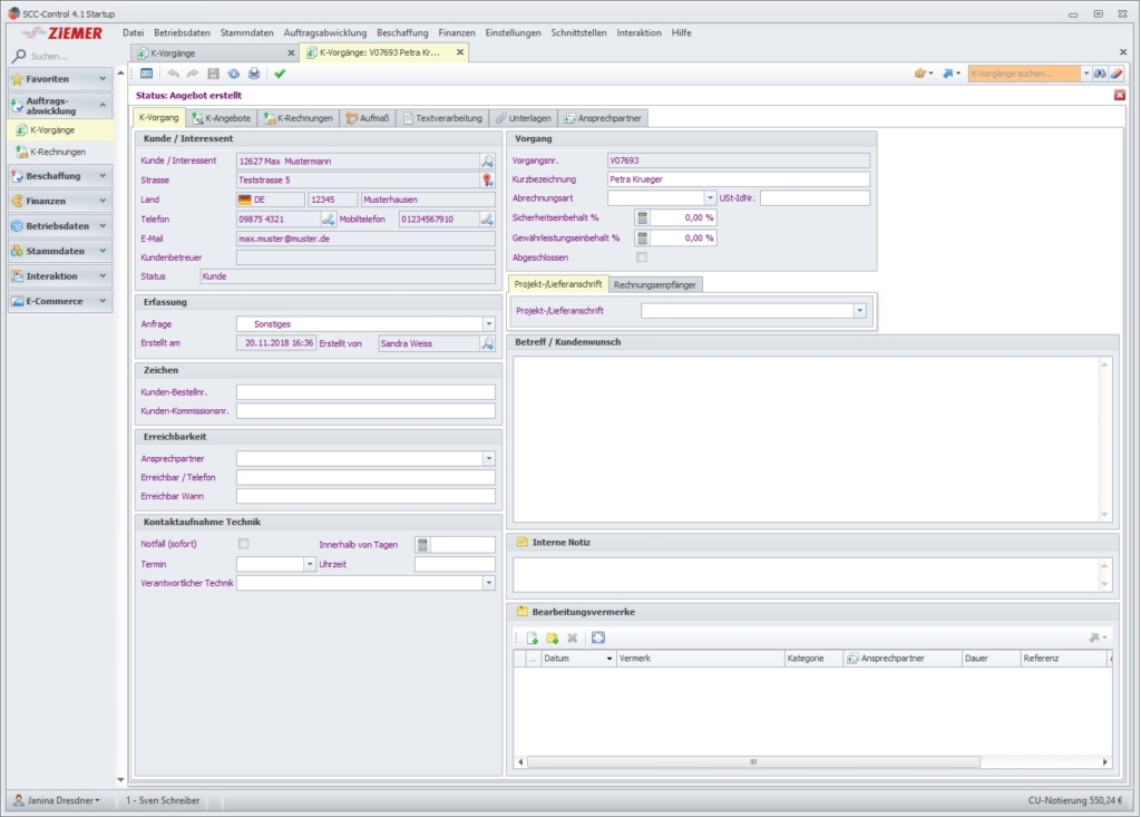
Funktionen (Auszug):

Abschlagsrechnungen
Angebotserstellung
Angebotsmanagement
Angebotspreise
Arbeitszeitkalkulation
Archivierung
Aufgabenmanagement
Aufmaß
Auftragserstellung
Auftragsmanagement
Aufwandsschätzung
Auswertung
Benutzermanagement
Berichtsmanagement
Bestellmanagement
Controllingfunktionen
Datenabfragen
Deckungsbeitragsrechnung
Drag & Drop
E-Mail-Rechnungsversand
Elektronische Zahlungen
Erfolgsanalyse
Erfolgscontrolling
Fahrtkostenkalkulation
Fakturierung
Filterfunktion
Forderungsmanagement
Frühwarnfunktionen
Interne Auditfunktionen
Inventarlisten
Investitionsplanung
Kalender- und Terminmanagement
Kalkulation
Kalkulation der Selbstkosten
Kalkulation von Plankosten
Kalkulationsvorlagen und Gemeinkostenzuschläge
Kalkulatorische Kosten
Kassenbuch
Kennzahlen und Kennzahlensysteme
Kennzahlenreports
Kosten- und Leistungsrechnung
Kosten- und Mengenverteilung
Kostenrechnungssystem
Kostenschätzung
Kostenstellenverrechnung
Kostenvoranschläge
Kunden - Artikel Erfolgsrechnungen
Leistungsverzeichnisse
Lieferantenmanagement
Liquiditätskennzahlen
Liquiditätsplanung
Mahnwesen
Management Cockpit
Maschinenmanagement
Material- und Lohnpreise
Materialkostenplanung
Netto-Brutto-Kalkulation
Personalkostenplanung
Planungszeitraum
Planvarianten
Preisspiegel
Projektkalkulation
Prozessüberwachung
Prozessverfolgung
Rabatte
Rechnungen
Rechnungsstellung
Reparatur, Kostenvoranschlag
Schnittstelle Finanzbuchhaltung
Stammdatenmanagement
Stücklistenmanagement
Stücklistenverarbeitung
Suche
Textbausteinverwaltung
Unternehmensmanagement
Unternehmensplanung
Videokonferenz
Vor- und Nachkalkulation
Vorlagenmanagement
Wartung
Workflow-Management
Zahlungseingänge
Zeiterfassung

Preis

auf Anfrage

Lernen Sie die Software näher kennen! Fordern Sie einen Videotermin für eine persönliche Präsentation an!

Technische Angaben:

webbasiert:
nein
SaaS, Cloud:
nein
On-Premises (lokale Installation):
ja
multiuser-fähig (netzwerkfähig):
ja
mandantenfähig:
ja
Wartung:
gegen Entgelt
Customizing-Option:
gegen Entgelt möglich
Erstinstallation (Jahr):
2000
Sitz des Herstellers:
Deutschland
Schulung:
gegen Entgelt
Hotline:
im Preis enthalten
Installationssupport:
gegen Entgelt
Dokumentation:
Handbuch, Online Hilfe, Technische Dokumentation
Dialogsprache(n):
Deutsch
Systemvoraussetzungen:
kompatible Betriebssysteme (läuft mit):
Win 11
Win 10
Win Server
Mainframe basierend
Unix basierend
Linux basierend
Mac OS
Mobile Betriebssysteme (unterstützt):
iOS
Android
Alte kompatible Betriebssysteme:
Win 8
Win 7
Win Vista
Win XP
Win 9x/ME
Win Phone / Mobile