Software > Verwaltung > Auftragsverwaltung, Auftragsbearbeitung > BauManager Modul Projektbearbeitung
Projektbearbeitung für Regelungstechnik, Anlagenbau, Rohrleitungsbau

BauManager Modul Projektbearbeitung

Projektbearbeitung für Regelungstechnik, Anlagenbau, Rohrleitungsbau

Version:  2025

 
 
 
 
 
 
 
 
Aktualisiert am 31. Mai 2025 durch Softwareanbieter
Informationsmaterial

Die hier vorgestellte Softwarelösung zur Auftragsabwicklung ist eine Fortsetzung unseres Vertriebsmoduls, kann aber auch unabhängig davon verwendet werden.

Highlights

  • Sicherheit und Konsistenz durch SQL-Datenbank
  • Komfortable und effiziente Bedienung durch übersichtliche Programmgestaltung (siehe Screenshots)
  • Direkte PDF-Erstellung und Email-Erstellung mit einem Klick
  • Optionaler Dark Mode für augenschonendes, entspanntes Arbeiten
  • Schneller und unkomplizierter Support, kompetente Ansprechpartner
  • Einfache Updates per Mausklick

Programmumfang

Projekt

Projekt-Datenbank:

  • Hohe Sicherheit durch SQL-Server (Oracle 11g, 12c, 18c, 19c, 21c verwendbar)
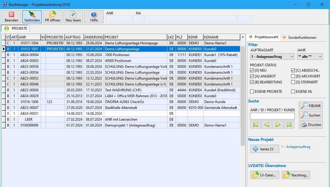
  • Auftragsübersicht mit Filterung
  • Auftragsstatus für neue, aktive, abgeschlossene und stornierte Aufträge

Projekt-LV:

  • Übernahme von Angebots-LV-Dateien und Nachträgen aus BauManager Modul Vertrieb
  • Festschreibung der Einheitspreise
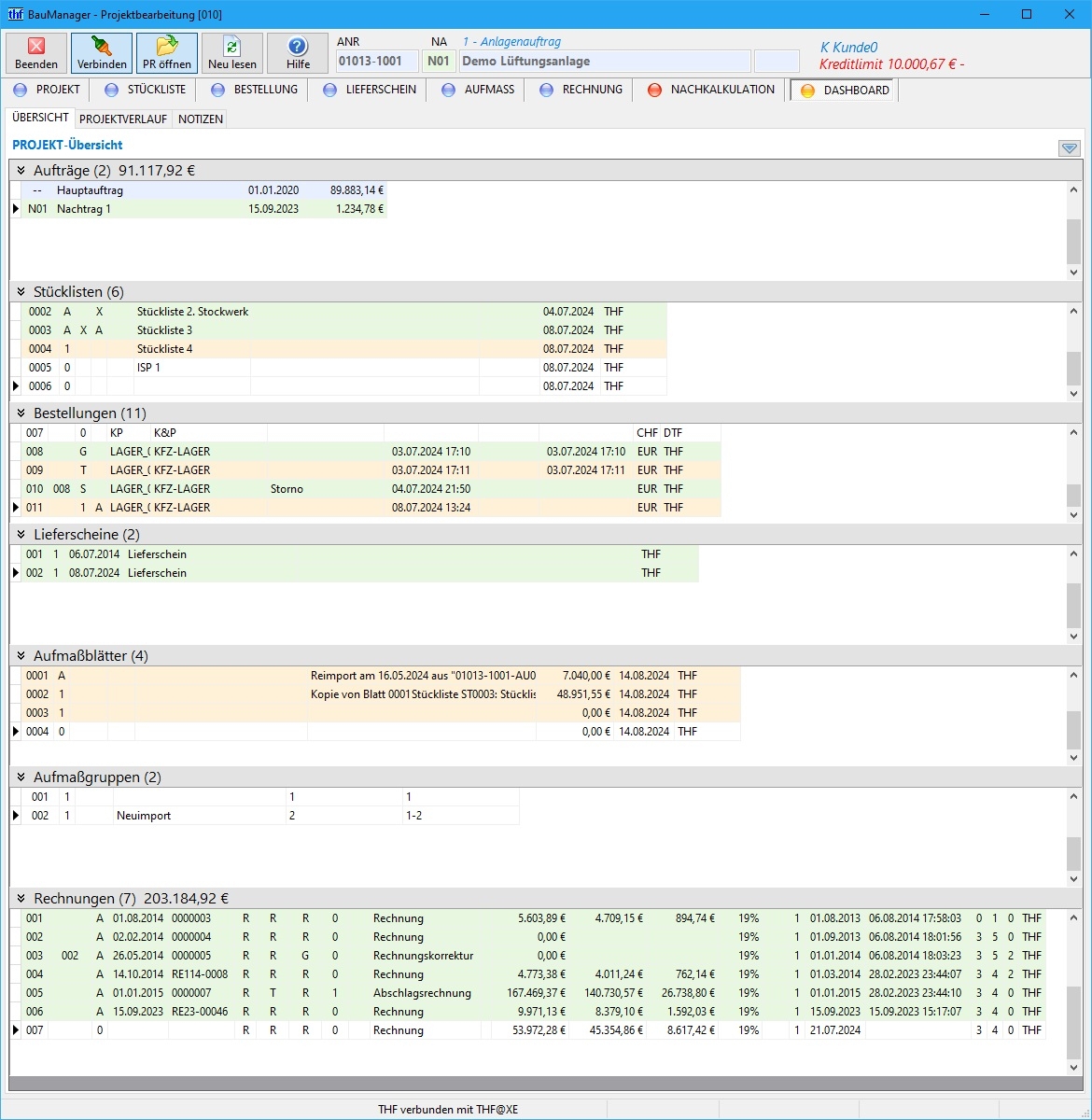
  • Projekt-Dashboard mit Übersicht über alle Belege
  • Projektinfo: Logbuch für alle Druck-, Export- und Buchungs-Vorgängen
  • Projekt-Ausdrucke: Angebot, Nachtragsangebot, Auftragsbestätigung (AB), Nachtrags-AB, Übersichten

Nachtragsverwaltung:

  • Übernahme aus Nachtrags-LVs
  • - oder - Nachtragspositionen direkt aus dem Artikelstamm mit Kalkulation
  • - oder - Nachtragspositionen mit manueller Eingabe
  • Nachtragsangebot, Nachtrags-AB
  • Festschreibung des Nachtrags

Stückliste

Für die interne Aufteilung und Bearbeitung des Projektes.

  • Komfortable Erstellung aus LV oder Artikelstamm
  • Technische Stückliste mit Einbauort, Montage-Infos und Seriennummern
  • Zeitvorgabeliste
  • Stücklisten-Übersichten
  • Stücklisten-Export, Re-Import und Neu-Import als Excel, oder auch D11, D11s, D12 oder X31
  • Aus Stücklisten können Bestellungen, Aufmaße und Rechnungen erzeugt werden

Bestellung

  • Generierung von Bestellungen aus LV oder Stücklisten
  • Sammelbestellung, Lagerentnahme, Material- und LV-Bestellung
  • Stornierung
  • komfortable Lieferantenauswahl mit Filter- und Suchfunktion
  • Bestellung in Fremdwährung
  • Bestell- und Wunschdatum, 24-Std-Auftrag, Komplettlieferkennzeichen
  • Wareneingang als Teillieferung oder Gesamtlieferung

Lieferschein

  • Generierung von Lieferscheinen aus LV oder Stückliste
  • Ausdruck und PDF

Aufmaß

Aufmaßblätter:

  • Bis zu 9999 Aufmaßblätter nach REB 23.003
  • Aufmaß-Generierung aus LV, Bestellung, Wareneingang und Stückliste
  • Warnung bei Massenüberschreitung
  • Aufmaßerfassung auf der Baustelle mit Excel
  • Aufmaßblätter mit/ohne Preise
  • Aufmaß-Export, Re-Import und Neu-Import als D11, D11s, D12, X31 oder Excel

Aufmaßgruppen:

  • Zusammenfassung mehrerer Aufmaßblätter in Aufmaßgruppen
  • Aufmaß-Übersichten (Druck, PDF, Email)
  • Druck Minderungen/Mehrungen und Mengenermittlung
  • Generierung von Rechnungen aus Aufmaßgruppen, inklusive Rechnungsanhängen
  • Kumulierung mehrerer Aufmaßgruppen

Rechnung

  • Generierung aus Aufmaßgruppen, Aufmaßblättern, LV, Bestellungen, Wareneingängen
  • Generierung nach Projektfortschritt (noch nicht abgerechnete Lieferungen)
  • Rechnungsarten: Teil-, Pauschal-, Schluss- und Teilschlussrechnung, Rechnungskorrektur
  • Vorkasserechnung
  • Zahlungsanforderung ohne Positionen
  • Kumulierte Rechnungen mit Rechnungsübersicht
  • Funktionen: RE-Buchung, RE-Kopie, RE-Storno
  • RE-Zu/Abschläge (z.B. Sicherheitseinbehalt)
  • §13b und Freistellungsdatum
  • Zahlungsübersicht, Erfassung mit/ohne Skonto
  • Automatische Email-Erzeugung mit allen Rechnungs-Anhängen mit einem Klick
  • XRechnung-Export mit Rechnungsanhängen

Projekt-Nachkalkulation

Automatisch mitlaufende Zwischen- und Nachkalkulation:

  • Ist-Umsätze bei Rechnungsbuchung, Ist-Kosten bei Bestellbuchung
  • Kostenerfassung und Lohnzeitenerfassung
  • Kosten/Umsatzstatistik nach Material- und Lohngruppen, nach Datum, nach OZ oder Gesamt
  • Soll-Ist-Vergleich Vor/Nachkalkulation
  • Mengenvergleich: Mengenüberblick LV - Stücklisten - Bestellungen - Wareneingänge - Lieferscheine - Aufmaße - Rechnungen
  • Jederzeit Kostenkontrolle des Projektes

Sonstiges

  • Dateifunktionen: direkte PDF-Erstellung für alle Belege und Ausdrucke, überall im Programm
  • Email-Erzeugung über Outlook mit einem Klick
  • Umfangreiche Ausdruckmöglichkeiten, Drucksteuerungen, Textbausteine mit Platzhaltern
  • Umfangreiche Firmendaten zur Programm-Konfiguration
  • Zugriffsrechte für einzelne Aktionen
  • manuelle und automatische Datensicherung
  • u.v.m.


Schnittstellen:

CSV
DA11/X31
Microsoft Excel
REB 23.003
XRechnung

Zielgruppen:

  • Gebäudeautomation
  • Regelungstechnik für Heizung, Lüftung, Klima
  • Rohrleitungsbau
  • Schaltschrankbau
  • Anlagenbau

Referenzen:

  • Kieback & Peter GmbH & Co. KG
  • Johnson Controls Systems & Service GmbH
  • Messner Technik GmbH
  • Regin Controls Deutschland GmbH
  • Busch-Jaeger Elektro GmbH
  • Digavon GmbH
  • EATON / msrTeam GmbH & Co. KG
  • EMSR-Technik GmbH
  • Innovence Airport Systems GmbH
  • ISA Ingenieurgesellschaft für Systemintegration und Automation mbH
  • Kraftanlagen München GmbH
  • LAE Engineering GmbH
  • Grickscheit Gebäudeautomation GmbH
  • Böhringer Gebäudetechnik GmbH
Mehr zur Software entdecken:
Videotermin
anfragen
Anwenderbericht
URL anfordern
Software-Exposé und weitere Dokumente (2) anfordern
Kontakt:
Nachricht senden

Screenshots

Funktionen (Auszug):

Abrechnungsfunktionen
Abschlagsrechnungen
Archivierung
Auftragsabwicklung
Auftragsannahme und Auftragsbuchung
Auftragsbearbeitung
Auftragsdaten
Auftragserstellung
Auftragsmanagement
Auftragsstatus
Auswertung
Beleglayout
Belegnummer
Belegstorno
Belegübersichten
Bestellmanagement
Bestellstatus
Controllingfunktionen
Dashboards
Datenmanagement
E-Mail-Management
E-Mail-Rechnungsversand
Einbindung Firmen-Logos und Bilder
Fakturierung
Fremdwährungen
Kalkulation
Kopf- und Fußtexte
Kreditlimitverwaltung
Kundendaten
Kundendatenimport
Leistungsverzeichnisse
Lieferscheine
Mehrsprachige Belegausgabe
Mehrwertsteuersatz
Nachtragsmanagement
Projektmanagement
Rabatt-System
Rabatte
Rechnungen
Rechnungen direkt erstellen
Rechnungen im PDF-Format
Rechnungs-Export
Rechnungslegung
Rechnungspositionen
Rechnungsstellung
Reparaturauftrag
Schlussrechnungen
Schnittstelle Finanzbuchhaltung
Schnittstellen zu betrieblichen Daten
Serviceaufträge
Sicherheitseinbehalt
Statistiken
Stücklistenartikel
Stücklistenmanagement
Stundensatzverwaltung
Subunternehmen-Management
Suche
Textbausteinverwaltung
Umsatzsteuer ID
Versandkostenabrechnung
Verzugszinsen
Wartung
WaWi-Schnittstellen
Zahlungsausgänge
Zahlungseingänge
Zahlungsmodalitäten
Zahlziele

Preis

ab 76,-
EUR
zzgl. 19% MwSt
monatlich

Lernen Sie die Software näher kennen! Fordern Sie einen Videotermin für eine persönliche Präsentation an!

Technische Angaben:

webbasiert:
nein
SaaS, Cloud:
nein
On-Premises (lokale Installation):
ja
KI-unterstützt:
nein
multiuser-fähig (netzwerkfähig):
ja
mandantenfähig:
ja
Wartung:
im Preis enthalten
Customizing-Option:
im Preis enthalten
Erstinstallation (Jahr):
1989
Anzahl der Installationen:
600
Sitz des Herstellers:
Deutschland
Schulung:
gegen Entgelt
Hotline:
im Preis enthalten
Installationssupport:
gegen Entgelt
Dokumentation:
Handbuch, Online Hilfe
Dialogsprache(n):
Deutsch
Systemvoraussetzungen:
kompatible Betriebssysteme (läuft mit):
Win 11
Win 10
Win Server
Mainframe basierend
Unix basierend
Linux basierend
Mac OS
Mobile Betriebssysteme (unterstützt):
iOS
Android
Alte kompatible Betriebssysteme:
Win 8
Win 7
Min. Speicherbedarf:
20 GB Festplatte
Datenträger:
DVD
CD-ROM
Download
Flash-Speicher
Zusätzliche Soft- und Hardwareanforderungen:
x86-Prozessor 1 GHz, 4 GB RAM, 20 GB freie Festplatte, MS-Windows 10/11 (32 oder 64-Bit), Oracle®-SQL-Server 11g oder höher (11gXE wird mitgeliefert), Bildschirmauflösung ab 1920 x 1080.