Software > Gesundheitswesen, Medizin und Soziales > Allgemeine Healthcare- und medizinische Software > principa Healthcare Plattform - MVZ-, Klinik- & Praxissoftware
webbasiert, skalierbar - für jede Herausforderung die passende Lösung!

principa Healthcare Plattform - MVZ-, Klinik- & Praxissoftware

webbasiert, skalierbar - für jede Herausforderung die passende Lösung!
 
 
 
 
 
 
 
 
Aktualisiert am 27. Mai 2025 durch SoftGuide
Demoversion

Das principa Produktportfolio bietet für jede Herausforderung die passende Lösung!

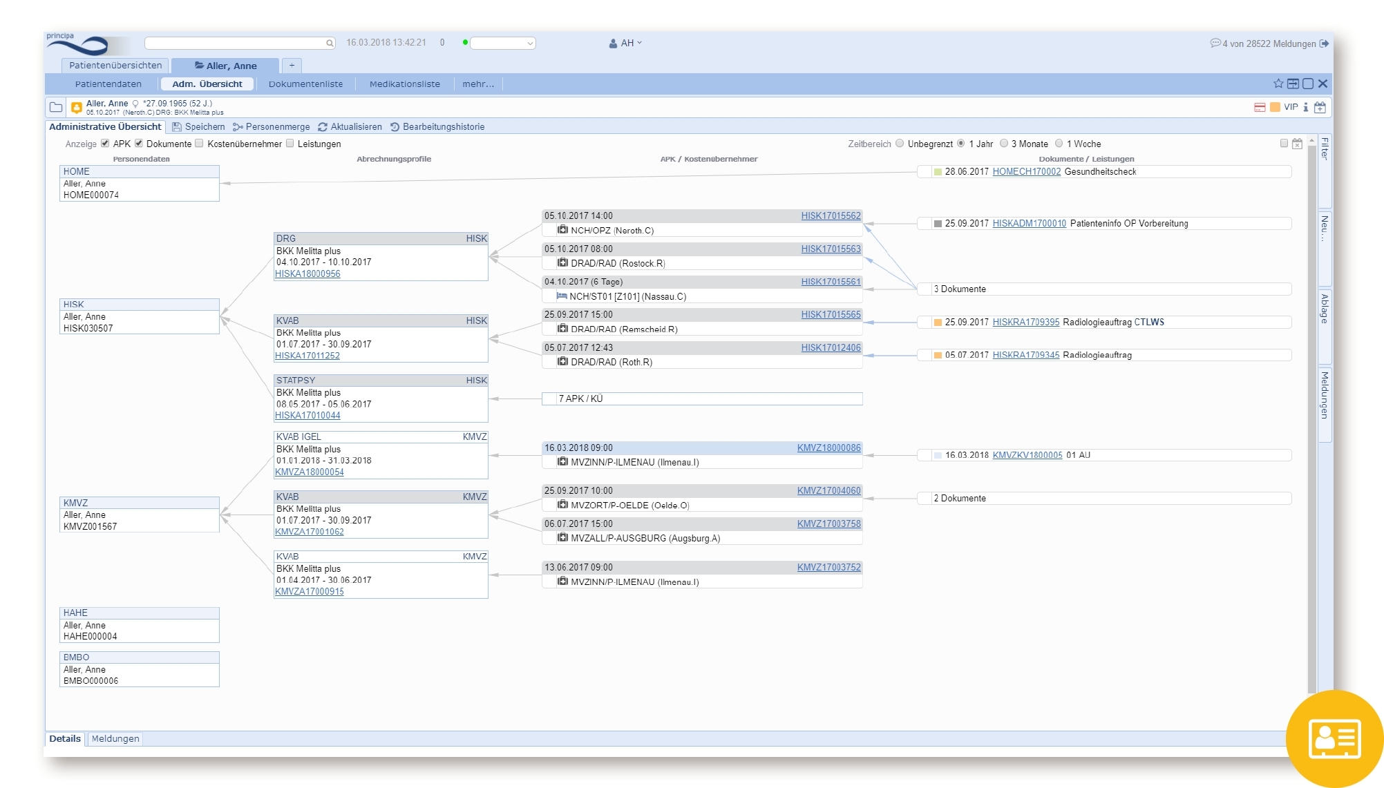
Das Produktportfolio der Praxissoftware principa umfasst principa·mvz, principa·ais, principa·kas und principa·kis. principa stellt die Healthcare Plattform 4.0 dar und orientiert sich konsequent an den neuesten Anforderungen im Healthcare Bereich.

Die Softwarelösung ist Cloudfähig und Ressourcenoptimiert gestaltet. Es ist ein mandantenübergreifendes Termin - und Ressourcenmanagement möglich. Die Lösung unterstützt Entscheidungen. So ist eine kontextbezogene Meldungsgenerierung mit zielgerichteter Anwenderinformation integriert.

Zu den Produktfeatures zählen u.a.:

  • revisionssichere Patientenakte
  • Belegungsplanung
  • Termin- und Ressourcenmanagement
  • Medikation
  • Entlassmanagement
  • Onlineportal
  • Impfmanagement/ Statusmanagement (3G-Seflservice für AG und AN)
  • Formularwesen, Arztbriefschreibung, Textbausteine
  • Steuerung und Controlling
  • Organisationsmanagement
  • Geräteanbindung
  • Abrechnung und Leistungsdokumentation
  • standardisierte Auswertungen

principa·mvz - die ganzheitliche Lösung für medizinische Versorgungszentren

Die Grundfunktionen der Lösung sind durch die Abbildung organisationsübergreifender Strukturen perfekt auf ein effizientes MVZ-Management ausgerichtet.

Es stehen Zusatzfunktionen zur Verfügung wie beispielsweise die Fremdsystemanbindung SAP-FI, SAP IS-H, Radiologie, Labor oder Dokumentenarchiv, DMP, Planung, Dokumentation & Abrechnung nach §115b, Erstellung individueller Formulare u.v.m.

principa·ais - das Ambulanzinformationssystem

Der modulare Aufbau der principa Software unterstützt die Abbildung eines ambulanten Klinikmanagements, um innerhalb von Klinikambulanzen dem Anspruch an eine patientenzentrierte und effiziente Behandlung gerecht zu werden. Die redundante Datenhaltung entfällt durch die synchrone Echtzeitintegration in das vorhandene KIS-System.

Neben den oben erwähnten Grundfeatures der Software bietet auch principa.ais Zusatzfunktionen wie z.B. Medikation (Arzneimitteltherapiesicherheit), Datenmigration (Master-Patient-Index als Ordnungskriterium für synchrone Datenhaltung) oder ein Onlineportal für Terminbuchung bzw. Homezugang für Patienten.

principa·kas - ein klinisches Arbeitsplatzsystem

Die bereits verfügbaren Module von pricipa·kas umfassen die Belegungsplanung, den Stationsarbeitsplatz, die OP-Planung und Dokumentation sowie das Entlassmanagement. Das Bett als limitierte Ressource ist der wesentliche Faktor für die Klinikauslastung. principa bildet die aktuelle Belegung in Echtzeit ab.  Der klinische Arbeitsplatz wird schrittweise um weitere Module, wie z.B. die Anforderungs- und Befundkommunikation und Funktionen der Pflege bis hin zur Kurvenführung ergänzt.

principa·kis - das Krankenhausinformationssystem

principa·kis setzt neue Akzente mit seinem Fokus auf digitale Unterstützung der klinischen Prozesse und hoher Interoperabilität bis hin zur Abbildung des HL7 FHIR-Standards.

Neben den o.g. Basisfeatures umfasst das Krankenhausinformationssystem u.a. folgende Module und Funktionen:

  • Patientendatenmanagement stationär
  • Patientendatenmanagement ambulant
  • Stationsmanagement
  • Medizinmanagement
  • Funktions- & Leistungsstellenmanagement
  • OP-Management
  • Qualitätssicherung
  • MDK-Management
  • Verordnungsmanagement mit Verbrauchsstatistik
  • Planung von stationären, teilstationären Aufenthalten mit Bett- und OP-Verfügbarkeit
  • u.v.m.

Das Krankenhausinformationssystem umfasst zudem ein Customizing Tool mit dem Sie Scores, Textbausteine, Makro-Generierung, BG-Formulare etc. anpassen können. Außerdem steht FHIR-Connector zur Verfügung.

Pandemiespezifische Lösungen: Covid-19 Statusmanagement und Impfmanagement:

Aktuell wird von allen Akteuren im Gesundheitswesen viel Flexibilität gefordert. Mit unseren individualisierbaren Lösungen sind Sie in der Lage, Ihr Unternehmen an die aktuellen Vorgaben zu adaptieren. 

Das principa.Impfmanagement ermöglicht Ihnen eine digitale Abbilung des gesamten Impfprozesses und erleichtert dadurch die Koordination des gesamten Prozesses. 

Die wichtigsten Merkmale im Überblick:

  • Eingabe der Mitarbeiterdaten via CSV-Datei 
  • (blockweise) Freigabe der MA-Daten für die Benachrichtigung per Mail
  • selbstständige (Online-)Terminbuchung durch den MA 
  • automatisch generierte Terminvorschläge für die Folgeimpfung unter Einhaltung der Empfehlungen
  • Dokumentation der Impfdaten (Wer, Wann, Welcher Impfstoff, Chargennummer und optionale Weiterleitung an nachgeordnete Stellen
  • Reportingmöglichkeiten 

Mit dem Covid-19 Statusmanagement von principa können Sie einfach und übersichtlich die Status- und Nachweisvarianten in einer Lösung abbilden und so ressourcensparend arbeiten. So sparen Sie Zeit, Papier und Nerven im Praxisalltag. Ein kontinuierliches Controlling wird durch eine Datenübertragung in Echtzeit und zahlreiche Reports gewährleistet.  

Die wichtigsten Merkmale im Überblick:

  • per App bedienbar
  • übergreifende Reportings
  • Kontrollen und Nachweise in Echtzeit
  • Bedienung durch die Mitarbeiter selbst
  • unabhängig von anderen principa Anwendungen
  • gesetzeskonforme Alternative zu selbsterstellten Excel-Listen
  • alle Nachweis- und Statusvarianten standardisiert in einer Lösung
  • schnelle, bedienungsfreundliche Lösung für die täglichen Covid-Status Nachweis
Abkürzungen:
SAP-FI: Software, Anwendungen und Produkte in der Datenverarbeitung - Finanzwesen
SAP: Unternehmen SAP SE bzw. Systems, Applications and Products in Data Processing
IS-H: Industry Solution-Healthcare
DMP: Disease-Management-Programm
u.v.m.: und vieles mehr
HL7: Health Level 7

Schnittstellen:

BDT
DALE-UV
DICOM
FiBu-Schnittstelle
GDT
HL7
ImpfDoc
IS-H/i.s.h.med
LDT
medico
MMI
PAcS Viewer
PADNext
S3C
SAP
uvm.

Zielgruppen:

  • MVZ 
  • Physiotherapeutische Einrichtungen
  • Ambulanzen
  • Praxiskliniken
  • Kliniken
  • Praxisverbünde
  • Pandemiespezifische Auspägungen sind brachenunabhängig für Arbeitgeber einsetzbar!

Referenzen:

  • SRH Poliklinik Gera
  • MVZ Osnabrück
  • BodyMed Gesundheitsportal
  • Beta Klinik
  • Johannisstift Paderborn
  • Universitätsklinikum Jena
  • MVZ SANA Wismar

Anbieter Kontaktdaten:
Frau Rita Zaharanski
Vertriebsleitung
03641563640
Mehr zur Software entdecken:
Informationsmaterial
Direkt zur Produktwebseite
Online-Vorführung
Direkt zur Produktwebseite
Videotermin
Direkt zur Produktwebseite
Software-Exposé und weitere Dokumente (1) anfordern
Kontakt:
Nachricht senden

Screenshots und Videos

 

Funktionen (Auszug):

Auswertung
Belegungsplan
Controllingfunktionen
Elektronische Patientenakte
Formularmanagement
Gerätemanagement
Kalender- und Terminmanagement
Medikamentenmanagement
Medizinische Abrechnung
Ressourcenmanagement
revisionssichere Dokumentation
Terminplanung
Textbausteinverwaltung

Preis

auf Anfrage

Lernen Sie die Software näher kennen! Fordern Sie einen Videotermin für eine persönliche Präsentation an!

Technische Angaben:

webbasiert:
ja
SaaS, Cloud:
ja
On-Premises (lokale Installation):
ja
multiuser-fähig (netzwerkfähig):
ja
mandantenfähig:
ja
Wartung:
im Preis enthalten
Customizing-Option:
im Preis enthalten
Sitz des Anbieters:
Deutschland
Schulung:
im Preis enthalten
Hotline:
im Preis enthalten
Installationssupport:
im Preis enthalten
Dokumentation:
Online Hilfe
Dialogsprache(n):
Deutsch
Systemvoraussetzungen:
kompatible Betriebssysteme (läuft mit):
Win 11
Win 10
Win Server
Mainframe basierend
Unix basierend
Linux basierend
Mac OS
Mobile Betriebssysteme (unterstützt):
iOS
Android
Alte kompatible Betriebssysteme:
Win 8
Win 7

Weitere Programme des Anbieters:

Die Software wurde von SoftGuide u.a. für folgende Projekte in Betracht gezogen:

Arztpraxis sucht cloudbasierte Praxisverwaltungssoftware

Projekt Nr.: 25/3481
Ausschreibung bis: Beendet

Ich suche für meine Arztpraxis eine cloudbasierte Praxisverwaltungssoftware. ... mehr

Privatpraxis in Gründung sucht Praxissoftware

Projekt Nr.: 23/3062
Ausschreibung bis: Beendet

Wir eröffnen im April eine Privatpraxis für ästhetische Medizin und benötigen dafür eine ... mehr

Arztpraxis in Gründung sucht eine Software für die Praxisverwaltung

Projekt Nr.: 22/2939
Ausschreibung bis: Beendet

Ich suche für meine Arztpraxis in Gründung eine Software für die Praxisverwaltung. ... mehr

weitere Ausschreibungen

principa Healthcare Plattform - MVZ-, Klinik- & Praxissoftware wird in folgenden Rubriken gelistet