Software > Bau- und Handwerkersoftware > Hochbau, Tiefbau, Straßenbau > AMADEUS X - Kaufmännisches Projektmanagement für Bauträger
Betriebswirtschaftliche Komplettlösung für Bauträger, Wohnbau und Massivhausbau

AMADEUS X - Kaufmännisches Projektmanagement für Bauträger

Betriebswirtschaftliche Komplettlösung für Bauträger, Wohnbau und Massivhausbau

Version:  2026

 
 
 
 
 
 
 
 
Aktualisiert am 29. Apr 2026 durch DATEX Software GmbH
Demoversion

Komplettlösung für die kaufmännische Abwicklung von Bauprojekte für Bauträger, Baubetreuer, Generalunternehmer und Industriebauunternehmen.

AMADEUS ist ein kaufmännisches Planungs-, Abwicklungs- und Kontrollsystem. Es bietet als Komplettlösung für Bauträger und Projektentwickler sämtliche Funktionalitäten, die für die täglich Arbeit benötigt werden (z.B. Adressmanagement, Schriftverkehr, Kunden- und Handwerkerrechnungen, Kalkulation, Zahlungsverkehr usw.). Die Software unterstützt alle Aktivitäten, die vor, während und nach einem Bau- oder Sanierungsvorhaben anfallen.

AMADEUS wird seit 1991 konitnuierlich weiterentwickelt und wurde bisher allein in Deutschland über 8.000 mal installiert. Die DATEX Business Intelligence-Lösung ist Analyse- und Reportingtool „Out of the Box“.

Programm-Highlights

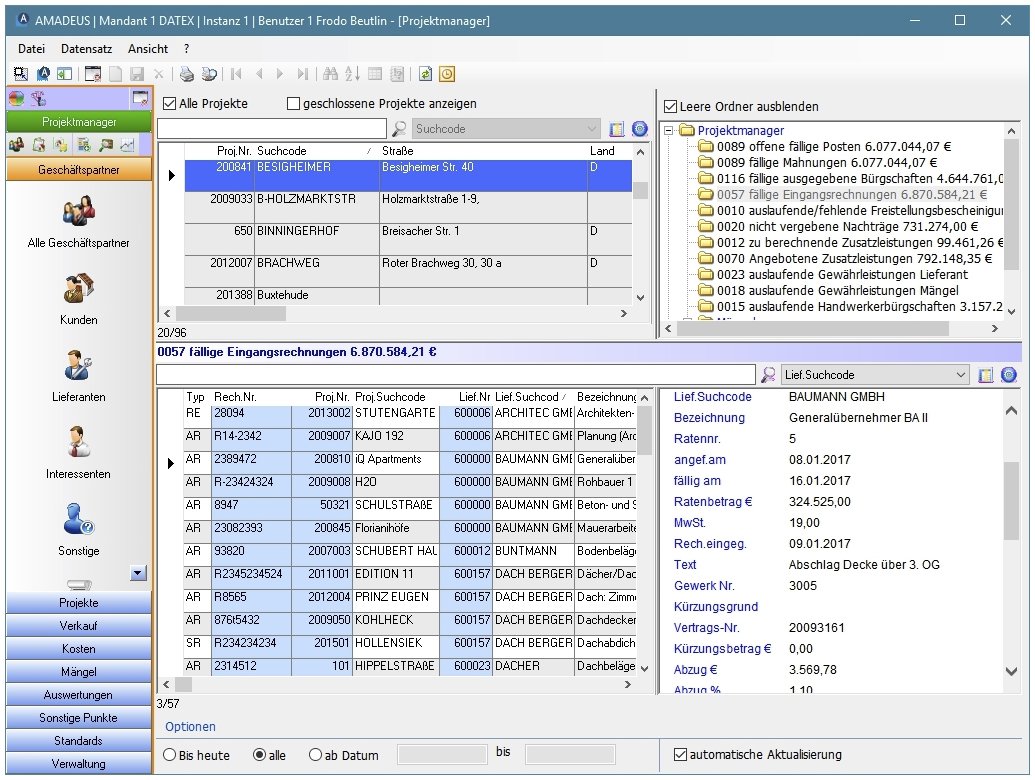
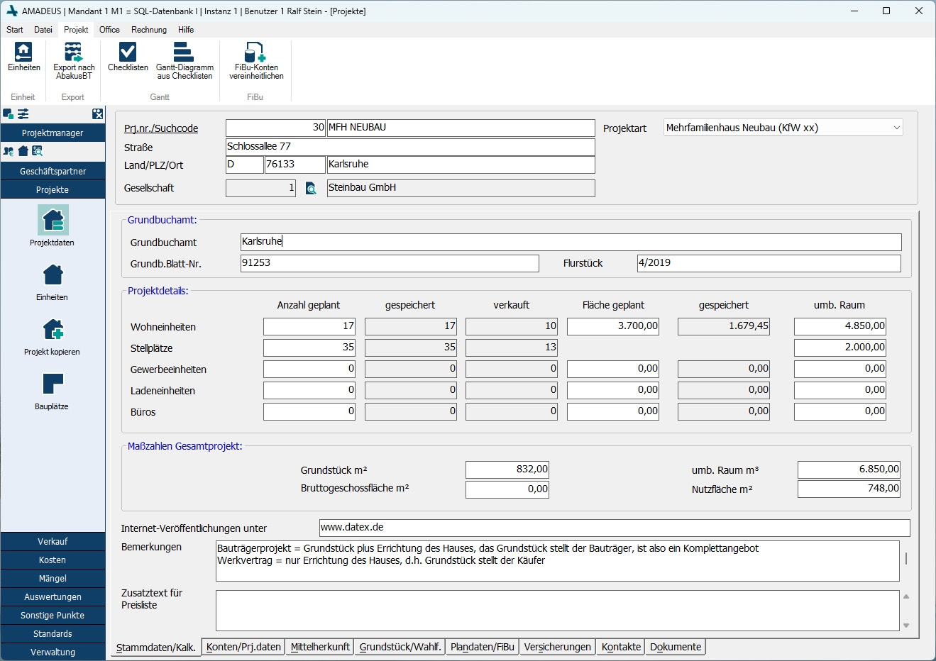
In AMADEUS werden Stammdaten wie Kunden, Handwerker, Projekte sowie die einzelnen Einheiten bzw. Wohn- und Gewerbeeinheiten angelegt und gespeichert. Mit wenigen Maus-Clicks werden die Daten im Kauf- oder Werkvertrag verknüpft. Zahlungspläne - z.B. nach MaBV - sind bereits hinterlegt, der Anwender kann beliebig viele eigene Pläne hinterlegen (z.B. Werkvertrag, Altbausanierung ...).

Aus den Kaufverträgen erstellt AMADEUS automatisch Zahlungsanforderungen und Offene-Posten Listen. Säumige Kunden können mit dem 3-stufigen Mahnwesen an ihre Zahlungsverpflichtungen erinnert werden. Auf Wunsch erstellt AMADEUS eine genaue Verzugszinsberechnung.

Zusatzleistungen/Gutschriften können mit getrennter Rechnung berechnet werden oder zusätzlich zu den vereinbarten Raten. In der Planphase können die Kosten nach Standardwerten (EUR/m² oder EUR/m³) kalkuliert werden oder von einem abgerechneten ähnlichen Projekt übernommen werden. Beispiele z.B. ähnlich DIN 276 werden mitgeliefert.

Handwerkerverträge können mit beliebig vielen Raten und Abschlagszahlungen gespeichert werden. Per Mausklick druckt AMADEUS Verrechnungsschecks oder Überweisungsträger. Für Electronic Banking kann auch eine DTA-Datei erzeugt werden. Mängel werden (wahlweise mit Bild, z.B. Digitalkamera) dokumentiert und wertmäßig den Handwerkern bzw. Kunden zugeordnet.

Selbstverständlich beherrscht AMADEUS auch steuerliche Besonderheiten wie z.B. den Umgang mit der Bauabzugsteuer oder der §13b Umsatzsteuerschuldumkehr.

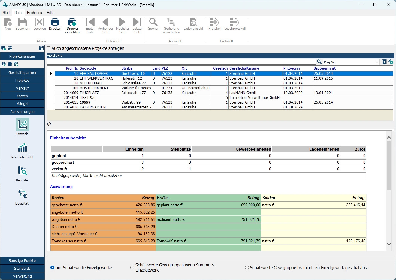
Für jedes Projekt können Plantermine (Meilensteine, z.B. Rohbaufertigstellung) und der geplante Verkaufsverlauf geplant werden. Aus diesen Vorgaben berechnet AMADEUS Bauzeitzinsen und Kreditbedarf und erzeugt eine - bankenfreundlich aufbereitete - Liquiditätsübersicht.
Zum Programmumfang gehört die Schnittstelle zu Microsoft-Word (z.B. Ausdruck eines Bauvertrages nach VOB mit 2 Mausklicks), Live-Statistik, Tausendstel-Berechnung usw. Für Bauleitung, Vertrieb und Management bietet AMADEUS über 400 verschiedene Auswertungen.

Optional kann AMADEUS mit folgenden Modulen aufgerüstet werden:

  • FiBu-Schnittstelle, DATEV-kompatibel (DATEV zertifiziert)
  • Gesellschaftsmodul
  • Mandantenmodul (weitere Datenbank für AMADEUS)

Der Dokumentenmanager (Word, mit Scannerschnittstelle und Outlook/Mail-Verkehr) ist Teil der Basislizenz von AMADEUS.

 

Um AMADEUS schnell und effektiv einsetzen zu können werden verschiedene Schulungen (Individualschulungen und Gruppenschulungen) angeboten.

AMADEUS läuft unter Windows 11 pro/enterpr. und 10 pro/enterpr. sowie unter den Windows Serverbetriebssystemen Server 2016/2019/2022/2025. Zum optimalen Arbeiten empfehlen wir einen PC-Rechner mit mindestens 2,0 GHz und 8 GB RAM und installiertem Microsoft Office Version 2019 oder Office 365

Zielgruppen:

  • Bauträger
  • Projektentwickler
  • Massivhausbauer
  • Fertighausbauer
  • Projektsteuerer
  • Baubetreuer
  • Schlüsselfertigbauer
  • Wohnbauunternehmen
  • Gewerbebauunternehmen
  • Bautreuhänder
  • Typenhausbauer

Referenzen:

A
Axel Muth Wohnbau GmbH  
B
Bauakzente Baubetreuungs und Grundstücksenwicklungs-GmbH Architekturbüro Dipl.-Ing. Architekt 
Baubetreuung Lange GmbH  
Bauherrengemeinschaft Struc-Stiefvater OHG 
BBN Bauberatung Nord  
Beck & Fraundienst Wohnbau GmbH & Co.KG 
BHB Bauträger GmbH Bayern  
Brauneisen Schlüsselfertiges Bauen GmbH 
Brugger & Schön Wohnbau GmbH 
Hausverwaltung Ursula Brings  
C
CENTRUM Immobilien Management Gesellschaft mbH 
City 1 Grundbesitz GmbH  
CONCEPT BAU GmbH  
Creoplan AG  
D
Domicil Wohn- und Gewerbebau GmbH 
Domus Vivendi GmbH & Co. KG  
DREGER Wohnbau GmbH  
E
EmSa Wohnbau-GmbH  
Essinger Wohnungsbau GmbH  
Esslinger Wohnungsbau GmbH  
evohaus GmbH  
F
Frielinghaus Projektentwickl. und Bauträger GmbH 
G
GAMMA Immobilien-Besitz und Beteiligungs GmbH 
Gebrüder Mollwitz Massivbau GmbH 
Gebrüder Rausch WOHNBAU
GmbH & Co. KG 
Georg Engelhardt UG (haftungsbeschränkt) & Co. 2. Liegenschaften und Bauträger KG.   
GEWO Heilbronn eG  
Gnädinger und Mayer GmbH  
Graf Wohnbau GmbH  
H
Hausdesign H.Dühr GmbH  
Hägele Bau GmbH  
Hirschbeck u. Holderied GmbH  
HS Wohnungsbau GmbH  
I
Immobilienwerk Bauträger GmbH  
IMMOTREND Bauträger und Immobilien- konzeptions GmbH
Ing.-Concept Bauträger & Immobilien GmbH  
intecta Bauentwicklung GmbH  
J
Jely Haus GmbH  
Jöckel Bauträger  
K
K&P Ingenieurbau- und Projektentwicklungsges. mbH 
KB Wohnbau GmbH  
KONZEPTHAUS GmbH  
Konzok GmbH Planen und Bauen 
Krag Hausbau GmbH  
Kranz Wohnbau GmbH  
Kruck + Partner GmbH & Co KG  
L
Lesta-Baubetreuung GmbH  
LOFT BAU GMBH  
Lössl Immobilien Hausbau GmbH & Co KG 
M
Marita Roeben Hausverwaltung  
Markus-Bau GmbH  
Marquardt Wohnbau  
Matthias Ruppert GmbH & Co. KG  
mezger haus-baubetreuungs GmbH  
Muldental Hausbau und Sanierungs GmbH 
munk Bauen & Wohnen GmbH 
MVS Ziegelbau e.K.  
N
O
Ottmann GmbH & Co. Südhausbau KG 
P
Pandion AG  
pantera AG  
Paulus Wohnbau GmbH  
Pflugfelder Immobilien Treuhand GmbH 
PlanServe GmbH  
PRAML-BAU-GMBH  
Q
R
RDB Baubetreuungs GmbH & Co. Verwaltungs KG, OPTA-Massivhaus 
Risorgi-Wohnbau GmbH  
S
Schulte Bauregie GmbH  
Josef Sellmair GmbH  
SG Bau & Immobilienvertriebs GmbH  
SH Concept GmbH  
Siewert Hausbau GmbH  
Skiba Wohnbau GmbH  
Sommer Baustatik GmbH  
Steigerwald Wohnbau GmbH & Co.KG  
Stefan Frey AG  
Storms Baudesign  
T
Terrabaltic Bau- und Grundstücksgesellschaft mbH 
Tetra-bau GmbH  
tfm-wohnbau GmbH & Co KG  
Tiedtke Wohnbau GmbH  
Tremmel Haus GmbH  
TreuBau Baubetreuungs GmbH  
U
UH Bau- und Sanierungs GmbH  
V
von Rahden Wohnbau und Immobilien GmbH & KG 
W
Waldbaur Verwaltungs- und Beteiligungs GmbH 
Weisenburger Wohnbau GmbH  
Wohnform Wohnbau GmbH  
wph Wohnbau und Projektentwicklung Hamburg GmbH  
WvM Immobilien + Projektentwicklung  GmbH 
Anbieter Kontaktdaten:
Herr Björn Vetter
+49721830950
Mehr zur Software entdecken:
Informationsmaterial
URL anfordern
Online-Vorführung
Termin anfordern
Software-Exposé
URL anfordern
Kontakt:
Nachricht senden

Screenshots

Funktionen (Auszug):

Abschlagsrechnungen
Angebotsmanagement
Auftragsabwicklung
Auftragsbearbeitung
Auftragserstellung
Auftragsmanagement
Bauablaufplanung
Bauzeitenverwaltung
Benutzermanagement
Berichtsmanagement
Bildverwaltung
Budgetierung
CRM
DATEV-Schnittstellen
DMS
Dokumentenmanagement
E-Mail-Integration
E-Mail-Rechnungsversand
Elektronische Zahlungen
Finanzbuchhaltung
Gebäudemanagement
Kalkulation
Kundenverwaltung
Mahnwesen
Mietmanagement
Objektverwaltung
Projektmanagement
Projektplanung
Raumbuch
Rechnungen
Reservierungsverwaltung
Statistiken
Suche
Versicherungsmanagement
Vertragsmanagement
Wohnungsmanagement
Zahlungsausgänge
Zahlungseingänge

Preise

ab 3.050,-
EUR
zzgl. 19% MwSt
pro Arbeitsplatz
Vollversion AMADEUS inkl. Dokumentenmanager (=Basislizenz)
ab 510,-
EUR
zzgl. 19% MwSt
pro Arbeitsplatz
Schnittstelle Finanzbuchhaltung
ab 875,-
EUR
zzgl. 19% MwSt
pro Arbeitsplatz
Zusätzliche Gesellschaft (Berechnung pro weitere Ges.)

Technische Angaben:

webbasiert:
nein
SaaS, Cloud:
ja
On-Premises (lokale Installation):
ja
multiuser-fähig (netzwerkfähig):
ja
mandantenfähig:
ja
Das Produkt ist auch erhältlich im:
Fachhandel
Wartung:
gegen Entgelt
Customizing-Option:
auf Anfrage
Erstinstallation (Jahr):
1994
Anzahl der Installationen:
8000
Sitz des Herstellers:
Deutschland
Schulung:
gegen Entgelt
Hotline:
gegen Entgelt
Installationssupport:
gegen Entgelt
Dokumentation:
Handbuch, Online Hilfe, Demoversion, Technische Dokumentation
Dialogsprache(n):
Deutsch
Systemvoraussetzungen:
kompatible Betriebssysteme (läuft mit):
Win 11
Win 10
Win Server
Mainframe basierend
Unix basierend
Linux basierend
Mac OS
Mobile Betriebssysteme (unterstützt):
iOS
Android
Min. Speicherbedarf:
8 GB RAM RAM, 250 GB Festplatte
Datenträger:
DVD
CD-ROM
Download
Flash-Speicher
Zusätzliche Soft- und Hardwareanforderungen:
Microsoft Word und Outlook ab Version 2019 und Office 365. Wenn Exporte nach Excel gewünscht sind, zusätzlich Excel ab Version 2019 oder Office 365.

Optional kann AMADEUS in einer Cloud genutzt werden, die von einem Drittanbieter angeboten wird. Bei Interesse sprechen Sie uns gerne darauf an.

Weitere Programme des Herstellers:

abakusBT - Kreditmanagement für Bauträgerkredite

Die Software wurde von SoftGuide u.a. für folgende Projekte in Betracht gezogen:

Bauunternehmen (Generalunternehmer) sucht Bausoftware für Projektsteuerung

Projekt Nr.: 25/3447
Ausschreibung bis: Beendet

Wir sind ein süddeutsches Bauunternehmen und auf der Suche nach einer Bausoftware für ... mehr

Bauträger sucht Unternehmens- bzw. Branchenlösung

Projekt Nr.: 24/3397
Ausschreibung bis: Beendet

Wir sind ein Bauträger aus Süddeutschland und suchen zur kompletten Bearbeitung und Abwicklung ... mehr

Komplexe Lösung für den Bereich Generalunternehmer und Möbelproduktion gleichermaßen gesucht

Projekt Nr.: 22/2923
Ausschreibung bis: Beendet

Als Unternehmensberater suche ich für einen meiner Kunden eine komplexe Lösung, die den Bereich ... mehr

weitere Ausschreibungen