Software > Standardsoftware > Oracle Software > KeepTool - Tools für Oracle Datenbanken
Das Universalwerkzeug für alle Oracle-DBA und Anwendungs-Entwickler

KeepTool - Tools für Oracle Datenbanken

Das Universalwerkzeug für alle Oracle-DBA und Anwendungs-Entwickler

Version:  16.2.1

 
 
 
 
 
 
 
 
Aktualisiert am 05. Mrz 2025 durch KeepTool GmbH

KeepTool - das perfekte Tool für Oracle-Datenbanken

KeepTool bietet kompakte und extrem leistungsstarke Software-Editionen, die gleichermaßen für Oracle-DBA, Entwickler und Endanwender geeignet sind. 

Wir bieten unser Oracle-Tools in zwei Editionen an:

  • KeepTool Professional enthält die Tools: Hora, DB Doc, SQL Editor, Reverse DB.
  • KeepTool Enterprise enthält zusätzlich die Tools: ER Diagrammer, PL/SQL Debugger, DB Compare.

Jede Edition kann mit einer Workstation- oder einer Netzwerklizenz genutzt werden. Vom Startcenter können Sie Ihre Lizenz verwalten und jedes lizenzierte Tool starten.

Sie wollen in Ihrer Oracle-Datenbank administrative Aufgaben erledigen?

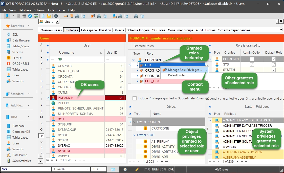
Hora - das Universaltool für Oracle Datenbanken - unterstützt Sie dabei perfekt. Legen Sie eine neue Tabelle an, löschen Sie eine Spalte, editieren Sie die Tabelle oder legen Sie einen Tablespace an. Hora ist genau das richtige Tool. Sie wollen entlang der Fremdschlüssel-Beziehungen navigieren? Kein Problem mit Hora! Auch für PL/SQL-Entwickler ist Hora das richtige Werkzeug. Es ist intuitiv bedienbar und Sie sind schnell produktiv.

Sie möchten eine übersichtliche Dokumentation der Oracle-Datenbank erstellen?

DB Doc bietet Ihnen alle wichtigen Funktionen zur Erstellung von übersichtlichen Dokumentationen für Ihren Kunden. Anspruchvolle Datenbanklösungen können mithilfe von DB Doc mit einem Klick erstellt werden. Sie erhalten eine übersichtliche Dokumentation im HTML-Format mit allen sinnvollen Links. So können Sie zum Beispiel von einen Eltern-Tabelle zu allen Kind-Tabellen per Mausklick navigieren. Natürlich können Sie Ihrem Kunden die Dokumentation auch in ausgedruckter Form übergeben.

Sie benötigen einen effizienten Editor für die Oracle-Datenbank?

Der SQL Editor bietet Ihnen alles an Funktionalitäten, die Sie von einem guten Editor erwarten. Er bietet Ihnen außerdem Syntax-Highlighting, die Verbindung mit einer Oracle-Datenbank und die Ausführung von Statements oder Skripten. Der SQL Editor ist Bestandteil von Hora, kann aber auch als eigenständiges Tool genutzt werden. 

Sie möchten ein vollständiges DDL einer Oracle-Datenbank erzeugen?

Mit Reverse DB haben Sie einen Konfigurations-Dialog zur Verfügung in dem Sie dann auswählen können, für welche Datenbank dies komplett erfolgen soll. Ebenso ist es möglich, gezielt das DDL von ausgewählten Teilen der Datenbank zu generieren. Sie möchten alle oder auch nur einige Trigger von einem Datenbankschema in ein anderes übertragen? Ebenfalls kein Problem für das Tool Reverse DB. Auch für die Übertragung exakt einer Tabelle mit allen Kommentaren ist Reverse DB das passende Tool.

Sie wollen Fragen nach Fremdschlüssel-Beziehungen klären oder wollen wissen welche das Attribut ON DELETE CASCADE haben?

Hier unterstützt Sie perfekt das Tool ER Diagrammer! Sie verbinden sich mit der Datenbank und der ER Diagrammer erstellt innerhalb von wenigen Augenblicken ein Entity Relationship Diagramm des Schemas. Die Tabellen im Diagramm sind übersichtlich angeordnet: Unabhängige Tabellen finden Sie ganz links und die abhängigen Tabellen rechts davon. Hat die Datenbank sehr viele Tabellen, ist diese Gesamtsicht allerdings nur ein erster Schritt. Von dort aus können Sie Teilmengen von zusammengehörenden Tabellen definieren.

Oft gibt es nur wenige zentrale Tabellen, die sich als Kern einer solchen Teilmenge anbieten. Wählen Sie eine solche Tabelle und fügen Sie z.B. eine Tabelle hinzu, die eine Parent/Child-Beziehung zu dieser Tabelle besitzen. Wenn Sie wollen, je nach Bedarf können Sie z.B. auch nur eine Generation Eltern und zwei Generationen Kinder hinzufügen.

Sie benötigen einen Debugger für PL/SQL?

PL/SQL ist eine oft und zu Unrecht unterschätze Sprache. Die Möglichkeit, Packages zu definieren, erlaubt auch größere Projekte in PL/SQL abzuwickeln. Durch die direkte Einbindung in Ihre Oracle-Datenbank lässt sich oftmals eine erstaunlich gute Performance erreichen. Der PL/SQL Debugger bietet alles, was Sie von einem Debugger erwarten. Sie können Breakpoints setzen, den Wert von Variablen ansehen und vieles andere mehr.

Wie vergleiche ich die Sturktur zweier Oracle-Datenbanken?

DB Compare erleichtert Ihnen den Vergleich von Datenbanklösungen beispielsweise an unterschiedlichen Standorten. Sie können in übersichtlicher Weise die Struktur von zwei Oracle Datenbanken vergleichen.

DB Compare vergleicht zwei Datenbankschemata, kann Datenbankobjekte als geändert, hinzugefügt oder entfernt markieren, Objektänderungen im DDL-Skript hervorheben und ein grundlegendes DDL-Skript zur Konsolidierung von Schemata erstellen.

Neuerungen in der aktuellen Version 16:

  • Das visuelle Styling von KeepTool wurde modernisiert
  • KeepTool 16.0.0 unterstützt jetzt gesicherte direkte TCP/IP-Verbindungen:
    • Direct: tDer Connectdialog stellt eine herkömmliche direkte TCP/IP-Verbindung ohne erhöhte Sicherheit her..
    • SSL
    • SSH
  • ... und zahlreiche weitere Verbesserungen. Alle Details finden Sie auf unserer Website in den Release Notes.

Zielgruppen:

  • EDV-Leiter
  • Oracle-Verantwortliche
  • Datenbankadministratoren (DBA)
  • Entwickler und PL/SQL-Programmierer
  • Endanwender

KeepTool-Software ist branchenneutral und wird z.B. eingesetzt in der Stahlindustrie, Automobilindustrie, Versicherungen, Banken, Pharma- und chemische Industrie sowie im öffentlichen Dienst.

Referenzen:

KeepTool zählt zahlreiche Unternehmen im In- und Ausland zu seinen Kunden, u.a.:

  • ArcelorMittal
  • BASF
  • Boehringer Ingelheim
  • Boston Consulting Group
  • Procter & Gamble
  • PSI AG
  • Siemens
  • thyssenkrupp Steel Europe
  • Vanderlande Logistics
  • Vattenfall
Anbieter Kontaktdaten:
Herr Rolf Grünewald
Geschäftsführer
+49 (0)30 40363 5660
Mehr zur Software entdecken:
Demoversion
direkt zur Produktwebseite
Informationsmaterial
direkt zur Produktwebseite
Software-Exposé und weitere Dokumente (1) anfordern
E-Mail-Anfrage

Funktionen (Auszug):

1D-/ 2D-Streudiagramme
Abfragen
Ad-hoc-Berichte
Administrations-Tool
Adress-Codifizierung
Adressdatenbank
Adressverwaltung
Aggregierungsfunktionen
Ähnlichkeitssuche
Anpassung der Datenansichten
Ansprechpartner
Artikelanzeige
Artikelstammdatenpflege
Attributsuche
Auswertung
Automatischer DB-Insert
Automatisches Sperren
Backup
Baumansichten
Benutzerdefinierte Datenbankfelder
Benutzermanagement
Benutzersichten
Berechtigungsmanagement
Berechtigungsprofile
Bereichsuche
Berichtsmanagement
betriebliche Verwaltungsdaten
BoxPlots
Businessfunktionsdiagramme
Chemikalienmanagement
Configuration Management
CRM
Data Mapping
Dateifreigabe
Datenabfragen
Datenanalyse
Datenaufnahme
Datenbank-Prüfungen
Datenbank-Reparatur
Datenbank-Umwandlung
Datenbankabfragen
Datenbankintegrität
Datenbankzugriff
Datenbereinigung
Datenflussdiagramme
Datenmanipulation
Datenmigration
Datenmodellierung
Datenprüfung
Datenquellen
Datenschutzmanagement
Datenselektion
Datenüberprüfung
Datenvorbereitung
Datenzugriffskontrolle
Datenzusammenführung
Debuggen
Dependency-Management
Diagramm Editor
Diagramme
Dialog Design
Drill-Down-Analyse
Dublettenfunktionen
dvremind.ini
Echtzeitsuche
Editor
Entity Life History
Entity-Relationship-Modellierung
Ferienumleitungen
Filterfunktion
Flussdiagramm / Flowchart
Freigabeoptionen
Freischaltfunktionen
Funktionsflussdiagramm
Gantt-Diagramme
Gruppenrichtlinien
Gruppierungs- und Zugriffsfunktionen
Heizkörper Herstellerdaten
Hierarchien
Historie
Informationsträgerdiagramm
IT-Diagramme
Klassendiagramme
Konkordanzsuche
Kontaktpersonen
Kontrollflussdiagramme
Kundenverwaltung
LDAP Anbindung
Lieferadressen
Maßnahmenstatus-Abfrage
Materialdatenbank
Messwertdarstellung
Migration von Adressen
Mitarbeiterinformationsplattform
Modulstruktur
Monitoringfunktionen
Multi-User-Dateizugriff
Numerische Suche
Nutzungsrechteverwaltung
Nutzungsüberwachung
Object Modelling Technique
ODBC
ODBC-SQL-Verbindungen
Öffentliche Ordner
Orte im Raumplan
Parallele Koordinaten
PIN-Code-Abfrage
Pivot-Tabellen und Pivot-Diagramme
Protokollierung
Rechteverwaltung
Reparatur der DVAdmin
Replikation
Rollenverwaltung
Rückmeldekontakt
Schaltungsdiagramme und Schaltungspläne
Schülerverwaltung
Semantische Suche
Serverwechsel mit Übernahme von Verzeichnisrechten
Sicherheitsfunktionen
Skills
Socket SQL
Sortierbare Auswertungen
SQL-Abfragen
Stammdaten-Indizierung
Statistiken
Stoffdatenbank
Stromlauf- und Stromkreisdiagramme
Suchanfragen speichern
Suche
Suchstrategien
Swimlanes
Synchronisationsfunktionen
SysML-Diagramme
Systemdarstellung mit Baumstruktur
Systemkontextdiagrammen
Talentsuche
Technische Dokumentation
Teilstrukturanalysen
Terminologiedatenbank
Textfilter
Transaktionen
UML-Diagramme
Unternehmensdatenbank
Versionskontrolle
Vollständigkeit und Datenkonsistenz
Volltextsuche
Web-Server Zugriffsprotokollierung
Wildcardsuche
Wissensdatenbanken
XML-Unterstützung
Zieldiagrammen
Zubehöranzeige
Zugriffsbeschränkung
Zugriffskontrollen
Zugriffsmanagement
Zustelladressen

Preis

920,-
EUR
zzgl. 19% MwSt
pro Arbeitsplatz
Professional Edition: Hora, Reverse DB, SQL Editor, DB Doc
1.270,-
EUR
zzgl. 19% MwSt
pro Arbeitsplatz
Enterprise Edition wie Prof. plus ER Diagr., PL/SQL Dbg., DB

Technische Angaben:

webbasiert:
nein
SaaS, Cloud:
nein
On-Premises (lokale Installation):
ja
multiuser-fähig (netzwerkfähig):
ja
mandantenfähig:
nein
Wartung:
im Preis enthalten
Erstinstallation (Jahr):
1997
Anzahl der Installationen:
ca. 5000
Sitz des Herstellers:
Deutschland
Schulung:
nicht erforderlich
Installationssupport:
im Preis enthalten
Dokumentation:
Online Hilfe
Dialogsprache(n):
Englisch
Systemvoraussetzungen:
kompatible Betriebssysteme (läuft mit):
Win 11
Win 10
Win Server
Mainframe basierend
Unix basierend
Linux basierend
Mac OS
Mobile Betriebssysteme (unterstützt):
iOS
Android
Min. Speicherbedarf:
500MB Festplatte
Datenträger:
DVD
CD-ROM
Download
Flash-Speicher
Zusätzliche Soft- und Hardwareanforderungen:
Es wird Oracle ab Version 8 unterstützt, für einige Funktionen wird SQL*Net 2 benötigt

Die Software wurde von SoftGuide für folgendes Projekt in Betracht gezogen:

Verlag sucht Datenmaskierungssoftware

Projekt Nr.: 25/3477
Ausschreibung bis: Beendet

Wir sind ein Verlag und Dienstleister im Bereich Lebensmittel und suchen ... mehr

weitere Ausschreibungen

Pressemeldung zu dieser Software:

Excel-Anbindung in KeepTool Hora wird mächtiger
KeepTool GmbH
21. Januar 2019