Software > Programmierung > EAI, Middleware, API Tools > Magic xpi für SAP Business One
Das umfassende Toolset für nahtlose und native Integration im SAP Umfeld.

Magic xpi für SAP Business One

Das umfassende Toolset für nahtlose und native Integration im SAP Umfeld.
 
 
 
 
 
 
 
 
Aktualisiert vor mehr als zwei Jahren durch Softwareanbieter

Industrieerprobte, SAP-zertifizierte Plattform für die SAP Integration

 

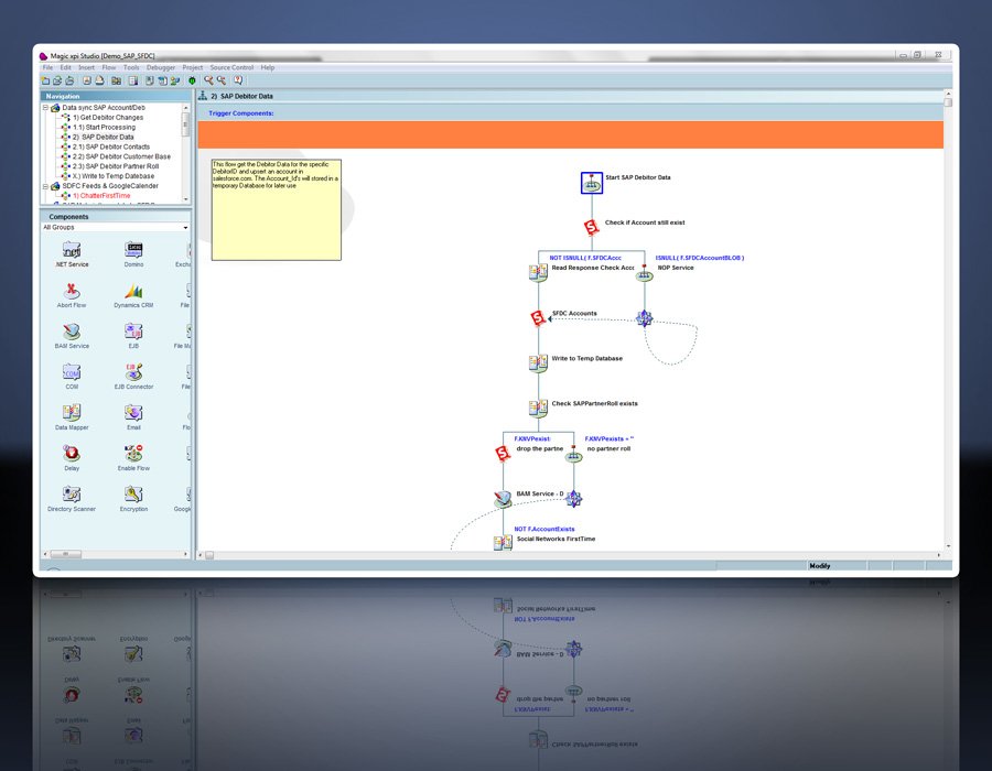
Insbesondere für Software-Entwickler und IT-Leiter in modernen Unternehmen ist die Magic xpi Integrationsplattform in bewährter SAP-Qualität von herausragender Bedeutung. Denn dieses Tool bietet Ihnen und der IT-Umgebung in Ihrem Unternehmen genau jene dynamische und grenzenlose Konnektivität, die Ihnen zum Vorteil gereicht. Mit neuen Standards und innovativen Lösungsansätzen gelingt Ihnen dank des umfassenden Toolsets die nahtlose sowie native Integration in Ihr SAP-Umfeld. Schlussendlich profitieren Sie dadurch von weitaus mehr Möglichkeiten und deren maximaler Nutzung.

Warum Magic xpi für SAP Business One so vorteilhaft für Ihr Unternehmen ist?

Diese Frage lässt sich leicht beantworten: Verbindungen knüpfen, herstellen und zukunftssicher zu machen ist eine sehr komplexe Aufgabe für Ihre IT-Abteilung. Mit dem Tool gelingt dies aber signifikant einfacher. Das bedeutet, dass sich unter anderem die internen Prozesse und Workflows beschleunigen und effektiver gestalten. Dafür braucht es nicht bei jedem Arbeitsschritt einen speziell geschulten Entwickler.

Ihre Vorteile bei der Nutzung des Magic xpi Tools: 

  • inklusive großer Bibliothek mit zahlreichen vorgefertigten Komponenten
  • dank der Drag & Drop-Funktion vereinfachen sich Konfigurationen aller Geschäftsprozesse im Rahmen der SAP-Integration
  • mit dem Visual Data Manager lassen sich alle Informationen unabhängig vom ursprünglichen Format transformieren
  • inklusive Step-by-Step-Assistent für Vereinfachung der SAP-Integration
  • mit zertifiziertem SAP Business One sowie SAP Business All-in-One-Adapter
  • intuitive Nutzeroberfläche
  • ermöglicht in Echtzeit eine vollständige Ansicht der Geschäftsdaten sowie Aktivitäten
  • erweiterte Möglichkeiten für die Implementierung einer breiten Palette an diversen Geschäftsprozessen
  • spart Zeit und Aufwand
  • langwierige Programmierungen bei SAP Integrations-Projekten entfallen
  • automatisiert Geschäftsprozesse
  • minimiert den Einsatz von IT-Ressourcen
  • verringert die Projektrisiken dank standardisierter, zertifizierter, getesteter und bewährter Lösungsansätze bei der SAP-Integration
  • vertraute Nutzeroberflächen können beibehalten werden, wodurch sich die Nutzerfreundlichkeit erhöht und keine aufwendigen Weiterbildungen notwendig werden
  • inklusive codefreien Tools
  • agil und vollumfänglich skalierbar
  • führt schnell und einfach Geräte und Daten zusammen
  • zentrale Plattform
  • erleichtert das Controlling aller Datenflüsse
  • erhöht die Produktivität und Geschäftskontinuität
  • sorgt für organisatorische Effizienz

Abkürzungen:
SAP: Unternehmen SAP SE bzw. Systems, Applications and Products in Data Processing

Zielgruppen:

  • ISV
  • Software Entwickler
  • IT Leiter

Referenzen:

  • MintWave: SAP Integration und Lotus Notes/Domino Integration 
  • Innovabee führt bei Vögele Innovachem ein, seine, auf SAP und Magic xpi basierende, Branchenlösung
  • Clinical Financial Services
  • Integration Innovabee führt bei Vögele Innovachem ein, seine, auf SAP und Magic xpi basierende, Branchenlösung
Kontakt:
Nachricht senden
Mehr zur Software entdecken:
Informationsmaterial
URL anfordern
Anwenderbericht
URL anfordern
Software-Exposé
URL anfordern
E-Mail-Anfrage
 

Funktionen (Auszug):

Automatisierungs-Workflows
Bibliotheken
Controllingfunktionen
Datentransformation
Drag & Drop
Skalierbarkeit

Preis

auf Anfrage

Lernen Sie die Software näher kennen! Fordern Sie einen Videotermin für eine persönliche Präsentation an!

Technische Angaben:

webbasiert:
nein
SaaS, Cloud:
nein
On-Premises (lokale Installation):
ja
multiuser-fähig (netzwerkfähig):
ja
Sitz des Herstellers:
Deutschland
Systemvoraussetzungen:
kompatible Betriebssysteme (läuft mit):
Win 11
Win 10
Win Server
Mainframe basierend
Unix basierend
Linux basierend
Mac OS
Mobile Betriebssysteme (unterstützt):
iOS
Android
Alte kompatible Betriebssysteme:
Win 8
Win 7
Win Vista
Win XP
Datenträger:
DVD
CD-ROM
Download