Software > Transport und Logistik > Transportgewerbe, Fuhrparkverwaltung > C-Logistic – Software für Spedition und Logistik
Auftragsabwicklung, Disposition, Tourenplanung und Lagerlogistik in einer zentralen Lösung

C-Logistic – Software für Spedition und Logistik

Auftragsabwicklung, Disposition, Tourenplanung und Lagerlogistik in einer zentralen Lösung
 
 
 
 
 
 
 
 
Aktualisiert vor mehr als zwei Jahren durch C-Informationssysteme GmbH
Demoversion

C-Logistic ist eine zentrale, äußerst leistungsstarke und effiziente Lösung für Transportlogistik, Speditionen, Fuhrparkmanagement und Lagerlogistik. Sie kann in mittelständischen Speditionen ebenso zum Einsatz kommen wie im internationalen Logistikkonzern. Branchenspezifische Anpassungen für Automotive, Recycling und Abfalllogistik, Möbelspediteure, Baustofflogistik, Lebensmittel- und Frischelogistik sowie Schüttgut, Sammelgut, Gefahrgut uvm. stehen zur Verfügung.

Als ein gesamtheitliches Produkt entspricht die Software C-Logistic höchsten Ansprüchen und bietet einen hohen Automatisierungsgrad. Die Software bietet zahlreiche Funktionen und Schnittstellen zum Datenaustausch mit den verschiedensten Systemen (Telematik, Buchhaltung, Dokumentenmanagement usw.) und mit Kunden und Partnern.

Vorteile

  • einheitliche Datenbasis
  • praxisgerechte Funktionen
  • bidirektionale Webportalanbindung
  • individuell anpassbare Layouts
  • optimale Übersichtlichkeit
  • umfangreiche Einstellmöglichkeiten für betriebliche Vorgaben

Mit der Standardsoftware C‑Logistic installieren Sie eine zukunftssichere Lösung. Die modular aufgebaute Software wird kontinuierlich erweitert und an die sich wandelnden Rahmenbedingungen der Logistikbranche angepasst. Die Software ist skalierbar und wächst mit Ihren Anforderungen an Transportplanung und Warenumschlag.

C‑Logistic ist leistungsstark und überzeugt mit einer Vielzahl an Funktionalitäten. Allein die Basisfunktionen des Transportmanagementsystems garantieren Ihnen effiziente Arbeitsprozesse. Sind – oder werden – Ihre Anforderungen komplexer, stehen entsprechende Erweiterungsmodule zur Verfügung.

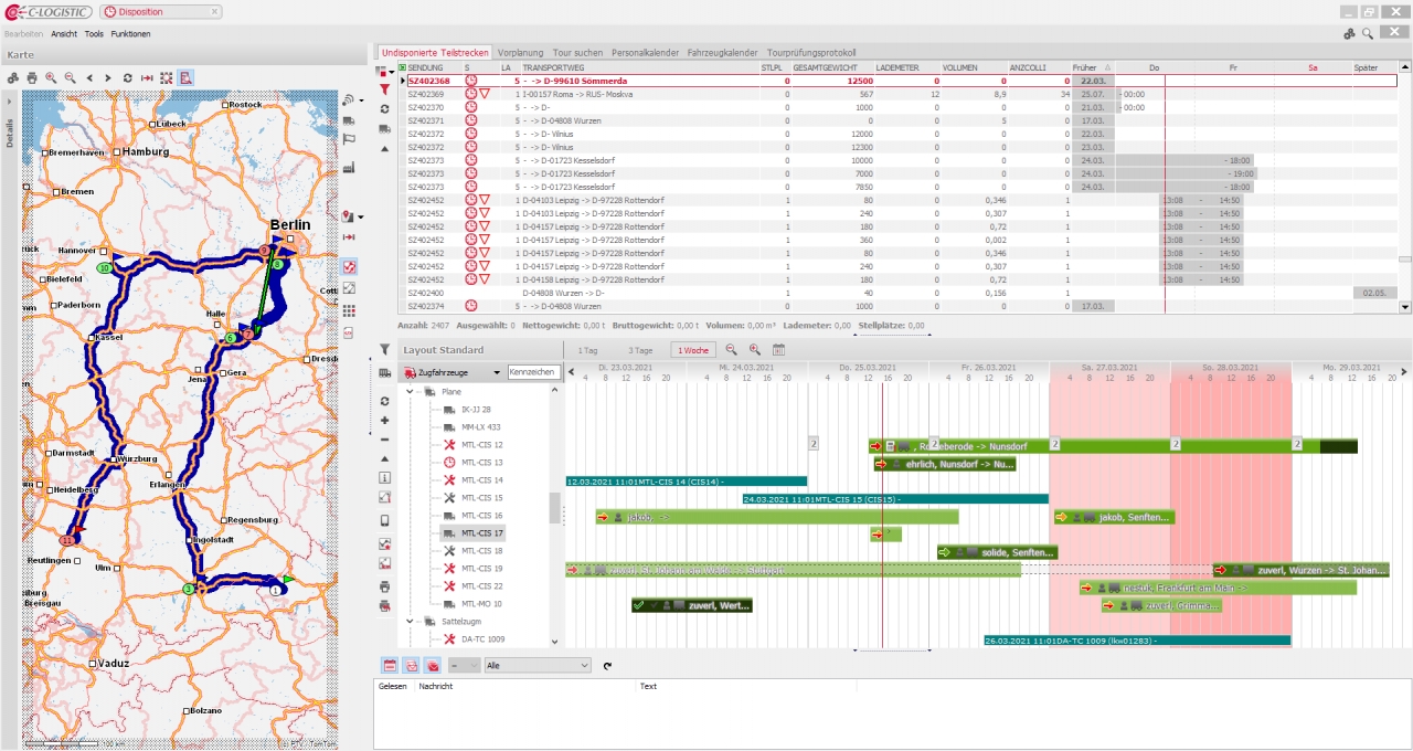
Funktionen (Auszug)

  • Automatische oder systemunterstützt manuelle Lademittelverwaltung und -abrechnung
  • Tourenplanung unter Berücksichtigung der gesetzlich vorgeschriebenen Lenk- bzw. Arbeitszeitunterbrechungen
  • Vor- und Nachkalkulation
  • Manuelle Auftragserfassung, automatisierter Auftragsimport und gemischte Varianten
  • CO2-Emissionsrechner (TÜV-zertifizierte Berechnung)
  • Einheitliche Personal-, Fahrzeug- und Geräteverwaltung einschließlich Wechselbrücken, Container usw.
  • Zuordnung von Eingangsbelegen zu Transportaufträgen
  • Abrechnung/Faktura
  • Kosten-/Erlösauswertung
  • Speditionsbuch
  • Stammdatenmanagement
  • Benutzer- und Rechteverwaltung
  • Gefahrgut- / ADR-Verwaltung
  • Auftragswesen
  • Bill-of-Lading
  • Packstückverwaltung
  • Direktdisposition
  • Lademittel / Paletten
  • feste / freie Subunternehmer
  • Pendel- und Begegnungsverkehr
  • CRM-Funktionen
  • Schnittstellen zu Faktura, Finanzbuchhaltung, DMS, Versandsystemen, MIS, BI-Tools, Scanneranbindung uvm.
  • Lagerintegration

Schnittstellen:

Addison
Albos
Bitfarm
CTI
DATEV
DATEV Fibu Schnittstelle
Diamant Schnittstelle
Docuware
Easy Software
ELO
GpsOverIP
Lexware Schnittstelle
LOGENIOS
PROXESS
PTV MapServer
PTV Tourenplanung
SAP
SYSCON
TAPI
TIMOCOM
Trimble
u.v.m.
Varial
Webfleet Solutions
Yellowfox Telematik

Zielgruppen:

  • mittelständische und große Speditionen
  • Logistikunternehmen national und international
  • verladende Industrieunternehmen
  • Dienstleister für Transport- und Lagerlogistik

Referenzen:

  • BEM Umweltservice GmbH, Ludwigsburg
  • G. Leclerc Transport AG, Egerkingen/Schweiz
  • B+S GmbH Logistik und Dienstleistungen, Borgholzhausen
  • WP Holding GmbH, Zwickau
  • Heinrich Mahlmann GmbH, Steinheim
  • Reinert Logistic GmbH & Co. KG, Schleife
  • Otto Bischof Transport GmbH, Feldkirch/Österreich
  • Quick GmbH & Co. KG, Buchholz
  • proloxx speditions & logistics GmbH & Co. KG, Crimmitschau
  • GP Günter Papenburg AG, Hannover
  • DHL Worldwide Express GmbH
  • IMPERIAL Logistics International-Gruppe
  • BEST LOGISTIC GmbH & Co. KG, Mannheim
  • Viehzentrale Südwest GmbH, Stuttgart
  • Olbrich KG, Petersberg
  • Loth Internationale Speditionsgesellschaft mbH, Gerichshain
  • Albert Hörth GmbH, Ottersweier
  • C. Spaarmann Logistics GmbH, Halle
  • debola GmbH & Co. KG, Schkopau
  • EBS LOGISTIK GmbH, Bad Dürrenberg
  • GLEES + AUGE GmbH, Neuss-Norf 
  • Kiesel Bauchemie GmbH u. Co. KG, Esslingen
  • Kollmannsberger KG - Transport & Logistik, Großmehring
  • Peterburs GmbH & Co. KG, Rheda-Wiedenbrück
  • Pfletscher Transporte Baustoffe GmbH, Pechbrunn
  • DHL Express Germany GmbH
  • Reicheneder Transport GmbH, Aiterhofen
  • Venker GmbH & Co. KG, Rosendahl-Osterwick
  • uvm.
Anbieter Kontaktdaten:
Frau Guhr
+49 (0) 3425 9026-50
Mehr zur Software entdecken:
Informationsmaterial
URL anfordern
Online-Vorführung
Termin anfordern
Videotermin
anfragen
Anwenderbericht
URL anfordern
Software-Exposé und weitere Dokumente (2) anfordern
Kontakt:
Nachricht senden

Screenshots und Videos

 

Funktionen (Auszug):

Abrechnungsdaten
Abrechnungsprozesse
Adressdatenbank
Analysefunktionen
Angebotserstellung
Angebotsmanagement
Applikationsintegration
Artikel-, Kunden- und Rechnungsnummern
Artikeleigenschaften
Aufgabenmanagement
Auftragsabwicklung
Auftragsbearbeitung
Auftragsbestätigung
Auftragsdaten
Auftragserstellung
Auftragsmanagement
Auftragspositionen
Auftragsstatus
Auftragsverfolgung
Auftragszeiten
Auswertung
Backup
Barcode, RFID
Barcodeerkennung
Beauftragung
Begleitscheine
Behältermanagement
Belegnummer
Benachrichtigungssystem
Benutzermanagement
Berichtsmanagement
Bestandserfassung
Bestandsprüfung
Bestandsverwaltung
Bestellmanagement
Blocklagerverwaltung
Chargenrückverfolgung
Chargenverwaltung
Compliance Management
Controllingfunktionen
Customizing
Dashboards
Datenaustausch
Datenexport
Disposition
DMS
Dokumentation
DSGVO-konform
E-Mail-Management
Echtzeitberichte
Echtzeiterfassung
Eingangsrechnungsprüfung
Eintagestouren
Entsorgungsnachweis
ERP-Schnittstellen
Erweiterungsoptionen (Plugins etc.)
Etikettendruck
Excel-Export
Excel-Import
Fahrerverwaltung
Fahrzeugverwaltung
Fakturierung
Finanzbuchhaltung
Flottenmanagement
Formularmanagement
Frachtkostenberechnung
Frachtmanagement
Frachtpreisberechnung
Fuhrparkverwaltung
Gefahrgutverwaltung
Geografische Darstellung
GPS-Ortung
Haltbarkeitsdatum
Importfunktionen
Innerbetriebliche Schnittstellen
Inspektionsmanagement
Instandhaltung
Inventar-Datenerfassung
Inventur
Kartendarstellungen
Kommissionierlager
Kommissionierung & Routing
Kommunikation
Konsignationslager
Kostenanalyse
Kundendaten
Kundenportal
Kundenverwaltung
Laderaumoptimierung
Lagerbewegungsprotokollierung
Lagerdokumente
Lagerentnahmen
Lagerlayout
Lagermanagement
Lagerplatzmanagement
Lagerplatzvergabe
Lagerspiegel
Lagerstandorte
Lagerstrategien (FIFO, LIFO, FEFO)
Leergutverwaltung
Lieferantenmanagement
Logistik
Mahnwesen
Mehrere Standorte, Filialen, Verkaufsflächen
Mehrlagerfähigkeit
Mengen
Mischpalettenverwaltung
Mitarbeiterverwaltung
Mobile Computing
Mobile Datenerfassung
Offene Posten Verwaltung
Office-Integration
Palettenverwaltung
Personalmanagement
Qualitätsmanagement
Rabattprofile
Rahmentouren
Rechnungen
Rechnungsausgangsbuch
Rechnungseingangsbuch
Rechnungsstellung
Rechteverwaltung
Reporting
Reservierungsverwaltung
Ressourcenmanagement
Retourenmanagement
Routenoptimierung
Routenplanung
Schnittstellen
Sendungsverfolgung
Seriennummernverwaltung
Skalierbarkeit
Spesen
Stammdatenmanagement
Standardschnittstellen
Standorte
Standortverfolgung
Statusübersichten
Statusüberwachung
Stellplatzverwaltung
Stücklistenmanagement
Suche
Telematik
Terminplanung
Ticketsystem
Tourenplanung
Transportmanagement
Versand
Versandfunktionen
Vertragsmanagement
Vorlagen
Wägedatenverwaltung
Warenausgang
Wareneingang
Wartung
Webinfo-System
Werkstattstatus
Zugriffsrechte
Zusätzliche Datenbankfelder
Zykluszählung

Preis

auf Anfrage
individuelles Angebot

Lernen Sie die Software näher kennen! Fordern Sie einen Videotermin für eine persönliche Präsentation an!

Technische Angaben:

webbasiert:
nein
SaaS, Cloud:
nein
On-Premises (lokale Installation):
ja
multiuser-fähig (netzwerkfähig):
ja
mandantenfähig:
ja
Wartung:
gegen Entgelt
Customizing-Option:
gegen Entgelt möglich
Erstinstallation (Jahr):
1999
Anzahl der Installationen:
> 200
Sitz des Herstellers:
Deutschland
Schulung:
gegen Entgelt
Hotline:
gegen Entgelt
Installationssupport:
gegen Entgelt
Dokumentation:
Handbuch, Online Hilfe, Demoversion, Technische Dokumentation
Dialogsprache(n):
Englisch, Deutsch, Französisch
Systemvoraussetzungen:
kompatible Betriebssysteme (läuft mit):
Win 11
Win 10
Win Server
Mainframe basierend
Unix basierend
Linux basierend
Mac OS
Mobile Betriebssysteme (unterstützt):
iOS
Android
Alte kompatible Betriebssysteme:
Win 8
Win 7
Win Vista
Win XP
Datenträger:
DVD
CD-ROM
Download
Flash-Speicher

Weitere Programme des Herstellers:

C-Sped II – Speditionssoftware für kleine Unternehmen

Die Software wurde von SoftGuide u.a. für folgende Projekte in Betracht gezogen:

Spedition sucht Software für die Lagerlogistik

Projekt Nr.: 25/3530
Ausschreibung bis: Beendet

Wir sind eine Spedition und suchen eine Lagerlogistik-Software. ... mehr

Europaweit agierender Transporteur sucht Software für Transport und Logistik

Projekt Nr.: 25/3520
Ausschreibung bis: Beendet

Wir sind ein europaweit agierender Transporteur aus Norddeutschland und suchen eine Software ... mehr

Unternehmen der Entsorgung und Recycling sucht Branchenlösung

Projekt Nr.: 25/3504
Ausschreibung bis: Beendet

Wir sind ein Unternehmen im Bereich Entsorgung, Abfallwirtschaft und Recycling und suchen eine ... mehr

weitere Ausschreibungen

Pressemeldungen zu dieser Software:

LogiMAT 2023 - C-Logistic
C-Informationssysteme GmbH
05. April 2023
C-Logistic auf der transport logistic 2023 in München
C-Informationssysteme GmbH
05. April 2023
TMS C-Logistic auf der IAA TRANSPORTATION 2022
C-Informationssysteme GmbH
06. September 2022
LogiMAT 2022 - C-Logistic – TMS auf einem neuen Level
C-Informationssysteme GmbH
16. Mai 2022
Neuigkeiten von diesem Anbieter