Software > Produktion, Einkauf und Lager > Qualitätsmanagement, QM > CAQ.Net - Lösungen für Qualitätsmanagement und Qualitätssicherung
Das CAQ-System für Qualitätsmanagement und Qualitätssicherung

CAQ.Net - Lösungen für Qualitätsmanagement und Qualitätssicherung

Das CAQ-System für Qualitätsmanagement und Qualitätssicherung
 
 
 
 
 
 
 
 
Aktualisiert am 20. Mrz 2026 durch CAQ AG Factory Systems
Informationsmaterial

Quality Management Software Solutions

Mit CAQ.Net verfügen Sie über ein innovatives und zugleich anwenderfreundliches computergestütztes Managementsystem, das Sie bei Ihrer täglichen Arbeit in beispielloser Weise unterstützt und ungeahnte Möglichkeiten der Qualitätsverbesserung freilegt. Die modularen Softwarelösungen ermöglichen hierbei ein Höchstmaß an Transparenz im Management und sorgen durch ihre einheitliche Datenstruktur immer für eindeutige Daten und Fakten.

Durch den hohen Grad der Vernetzung und Automatisierung arbeiten sie darüber hinaus ressourcenschonend und zukunftssicher: Redundanzen, Insellösungen und manuelle Datenverwaltung werden abgelöst durch effektives Prozessmanagement, proaktive Fehlervermeidung, optimale Schnittstellen und eine zentrale Qualitätssteuerung. Nehmen Sie mit CAQ.Net in der Schaltzentrale Ihrer Daten Platz und erleben Sie die Quintessenz eines modernen Managementsystems.

Warum CAQ.Net?

Unser Serviceversprechen beruht darauf, unsere Kunden umfassend und zuverlässig in allen Belangen rund um unsere Softwarelösung zu unterstützen. Mit unserem Wartungsvertrag bieten wir Ihnen sämtliche Leistungen, die für eine lückenlose Betreuung Ihrer CAQ.Net Software erforderlich sind.

Das ist inklusive:

  • Updates, Upgrades & Releasewechsel
  • Support durch QM- und IT-Profis
  • Anwenderworkshops
  • Screencasts
  • Normenkonformität
  • Informationssicherheit

Konfigurierbare Standardsoftware

Bestandteil jeder CAQ.Net Softwarelösung

Optionale Add-Ons & Integration

Schnittstellen:

42 Software
Abacus
ABAS
AlfaPlus
APplus
Arburg
cimdata
CSB-System
DeepL
Delta Barth
engomo
exact
Forcam
IFS
Infor
isah
majesty
Mesonic
Microsoft 365
mkg
MPDV
ordat
Planat ERP
Proalpha
PSIpenta
qxhub
Sage
SAP
SoftENGINE
SWPirma
syslog
TimeLine
alicona
ALPINE METAL TECH
BIZERBA
BOBE
BRECHT ELEKTRONIK
ELIAS
FARO
Fischer
FOERSTER
HBM
Hexagon
Hommel
KEYENCE
KISTLER
Mahr
Mettler Toledo
Mitutoyo
ogp Messtechnik
QUALYCHECK SYSTEMS
SPECTRO
Steinmeyer
STEINWALD
STIEFELMAYER
sylvac
Tektronix
TESA Technology
WENZEL
werth
ZEISS
ZOLLER
ZwickRoell

Zielgruppen:

  • Automotive
  • Medizintechnik
  • Lebensmittel
  • Aerospace & Defense
  • Pharma
  • Maschinen- und Anlagenbau
  • Dienstleistung und öffentlicher Sektor
  • Elektronik
  • Metallverarbeitung 
  • Labore / LIMS
  • Chemie
  • Kunststofftechnik

Referenzen:

Anbieter Kontaktdaten:
Herr Sascha Herrmann
+49 6764 90200 120
Mehr zur Software entdecken:
Online-Vorführung
Direkt zur Produktwebseite
Videotermin
anfragen
Anwenderbericht
Direkt zur Produktwebseite
Software-Exposé
URL anfordern
Kontakt:
Nachricht senden

Screenshots und Videos

 

Funktionen (Auszug):

2D und 3D-PDF Dateien
3D-Ampelfaktor
3D-Viewer
8D-Report
Abfragen
Ablagestrukturen
Analyse-Center
Analysefunktionen
Änderungsverfolgung
Anlagenproduktivität (OEE/TEEP)
Anlegen und Löschen von Dokumenten
Arbeitssicherheit
Archiv-Zugriffsrechte
Archivierung
Auditfunktion für Signatur
Auditverwaltung
Aufgabengenerierung
Aufgabenverfolgung
Basis-Kopiervorlagen
Bemusterung
Benutzermanagement
Berechtigungsmanagement
Berichtsmanagement
Betriebsmittelmanagement
Bewertungs-Tools
Bewertungsformulare
Bewertungskataloge
Bibliotheken
Briefpapier-Funktionen
BxA Matrix
CAD-Import
Changemanagement
Chargenrückverfolgung
Cloud
Compliance Management
Customizing
Dateiarchivierung
Datenbank
Datenpflege
Digitales Briefpapier
DMS
Dokument-Unterschriften
Dokumentation
Dokumentation des QM
Dokumenten-Kommentierung
Dokumenten-Workflow
Dokumentenindexierung
Dokumentenklassifikation
Dokumentenlenkung
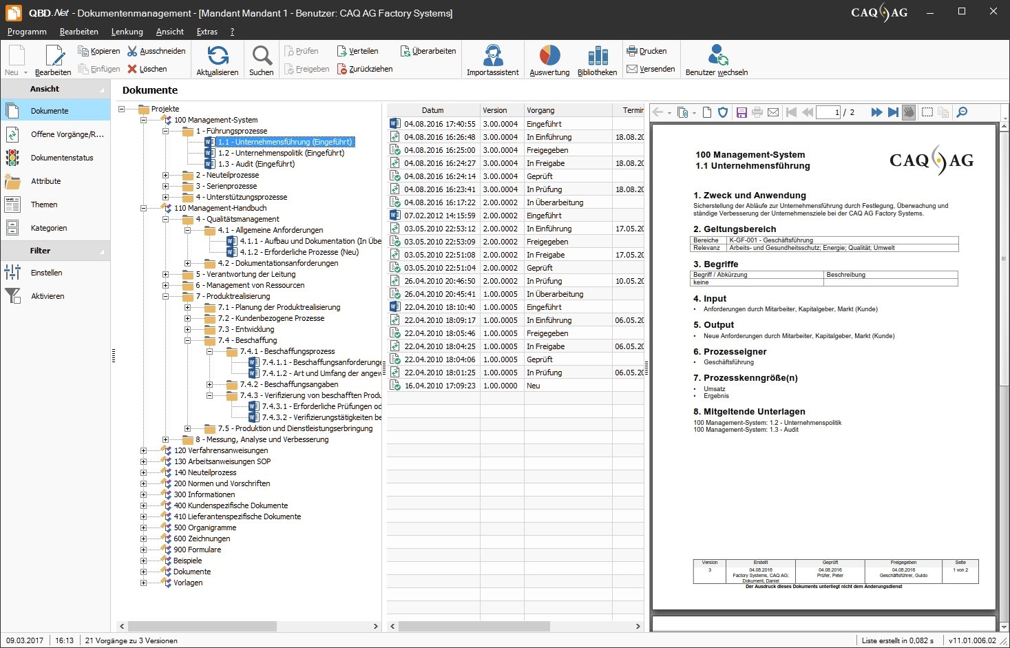
Dokumentenmanagement
Dokumentenstempel
Dokumentenversionierung
Dokumentenvorlagen
Dokumentenzugriffe
Drag & Drop
Druckfunktion
E-Mail-Integration
E-Mail-Versand
Editor
EMPB-Positionen
Erfassung Gründe
ERM-Reifegrade, Modellierung
Erstmusterprüfbericht
Excel-Import
Export-Erstmusterprüfbericht
Externe Beteiligte
Fertigungsbegleitende Prüfung
Filterfunktion
FMEA
FMEA-Daten
FMEA-Formulare
Formatierung
Formular- und Dokumentenverarbeitung
Formulareinträge
Fragebögen
Gefährdungskatalog
getrennte Auswertung
Grading
Handbuch erstellen
Hierarchien
IMDS
Indexierung
Indexverwaltung
Industriestandards
Inhaltsübersicht
Innerbetriebliche Schnittstellen
Inspektionsmanagement
Interne Auditfunktionen
ISO-Standard-Management
Kalibriertermine
Kalibrierung
Kategorisierung
Klassifikationssysteme
Kodierungs- und Verschlagwortungsassistent
Kommentarfunktion
Kompetenz- und Kontrollfunktionen
Kontroll-Spezifikation
Kontrollplan
Kontrollsystem
Kopf- und Fußtexte
Korrektur- und Vorbeugemaßnahmen
Korrekturmaßnahmen
kritische Produkte
Layouttrennung
Lerninhaltemanagement
Lieferantenaudits
Lieferantenbewertung
Lieferantenqualifizierung
Los- und Zwischenprüfung
Management und Prüfung von Bezugsberechtigten
Management-Auswertungen
Maschinenprüfungen
Maßnahmen-Export und -Import
Maßnahmenmanagement
Maßnahmenstatus-Abfrage
Maßnahmenübersicht
Maßnahmenverfolgung
Mehrfachverweise
Mehrsprachigkeit
Messmittel
Messprotokolle
Messwertimport
Metadaten
Metadaten-Suche
Mitarbeiterinformationsplattform
Moderationsmodus
Musterverwaltung
Mustervorlagen
Normen und Standards
Normen, Kataloge und Rohrklassen
Normenkonformität
Parametrisierbare Prüfmerkmale
Paretoanalyse
PDF Viewer
PDF-Datei
PDF-Erstellung
Plausibilitäten
Plausibilitäts-Checks
Positionieren der Zeichnung
PPF-Formblatt
PPF/ PPAP Prüfberichtsvorlagen
Produkt-Rückruf Management
Produktqualitäts-Planung
Prozess-Reporting
Prozessdokumentation
Prozessfähigkeitsindizes
Prozessmanagement
Prozessoptimierung
Prüf-Umlagerung
Prüfauftragsverwaltung
Prüfautomatisierung
Prüfberichte
Prüfdatenerfassung
Prüfergebnis-Anzeige
Prüfergebnisse
Prüfmittelmanagement
Prüfmittelüberwachung
Prüfpläne
Prüfplanung
Prüfplanversionierung
Prüfschärfe
Prüfstempel
Prüfungen
Prüfungsmethoden
QDX-Schnittstelle
Qualifizierung
Qualitätssicherung
Rechteverwaltung
Reiseantragswesen
Reklamationsmanagement
Risikoanalyse
Risikobewertung
Risikoprioritätszahl-Ranglisten (RPZ)
SAP-Schnittstelle
Schnittstellen
Schnittstellen-Messmaschinen
Serienreife für Produkt und Prozess
Signaturen
Signaturverwaltung
Skalierbarkeit
Skip-Lot-Verfahren
Sondermessungen
Sprachversionen
Stammdatenschnittstelle
Standardkataloge
Statistische Prozesslenkung (SPC)
Status-Reporting
Stichprobensystem
Stichwortsuche
Suche
Suchstrategien
Systematische Protokollierung und Auswertung von Vorgängen
Systemdarstellung mit Baumstruktur
Tabellenkalkulation
Teams
Testaufgaben
Testfunktionen
Text-Integration
Textbausteinverwaltung
Textbearbeitung
Textvorlagen, Mustertexte
Trigger
Unterweisungshistorie
Variantenmanagement
Versand von Maßnahmen
Verschlagwortung
Versionsmanagement
Verwaltung
Verwendungsnachweis
Vollständigkeit und Datenkonsistenz
Volltextsuche
Vorlagen
Vorlagenmanagement
Vorschauansicht
Warenausgangsprüfung
Wareneingangsprüfung
Warnmeldungen
Warnschwellen
Wasserzeichen
Wirksamkeitscheck
Wissensdatenbanken
Workflow-Management
Workflowstatus
Zertifikatsmanagement
Zertifizierung
Zugriffsrechte

Preis

auf Anfrage

Lernen Sie die Software näher kennen! Fordern Sie einen Videotermin für eine persönliche Präsentation an!

Kunden fragten

Das Schnittstellenmodul Connect.Net ist eine extrem flexible und leistungsfähige bidirektionale Schnittstelle zur einfachen und schnellen Anbindung beliebiger parallel laufender IT- und Datenbanksysteme. Zahlreiche Schnittstellen zwischen der CAQ.Net-Software und SAP®, Oracle®, Microsoft Dynamics®, Sage®, Abas Software®, Infor Business Solutions®, ProAlpha®, PSI®… sowie vielen weiteren ERP-/PPS-Anbietern können via Connect.Net zur Verfügung gestellt werden. So können Sie Daten, wie zum Beispiel Wareneingangsmeldungen, Teilestämme, Fertigungs-/Prüfaufträge, Kunden- und Lieferanteninformationen etc. automatisch von Ihrem vorhandenen ERP-/PPS-System in das CAQ-System der CAQ AG einfließen lassen und sofort für QM-Aufgaben nutzen. Gleiches trifft selbstverständlich auch auf MDE-/BDE-Systeme zu. Daneben gibt es Schnittstellen über VDA-QDX, Anbindungen zu Portalen wie Supply-On, AD-LDAP Kopplung oder sogar speziell in der Kunststofftechnik eine direkte Kopplung zum ARBURG Leitrechnersystem.

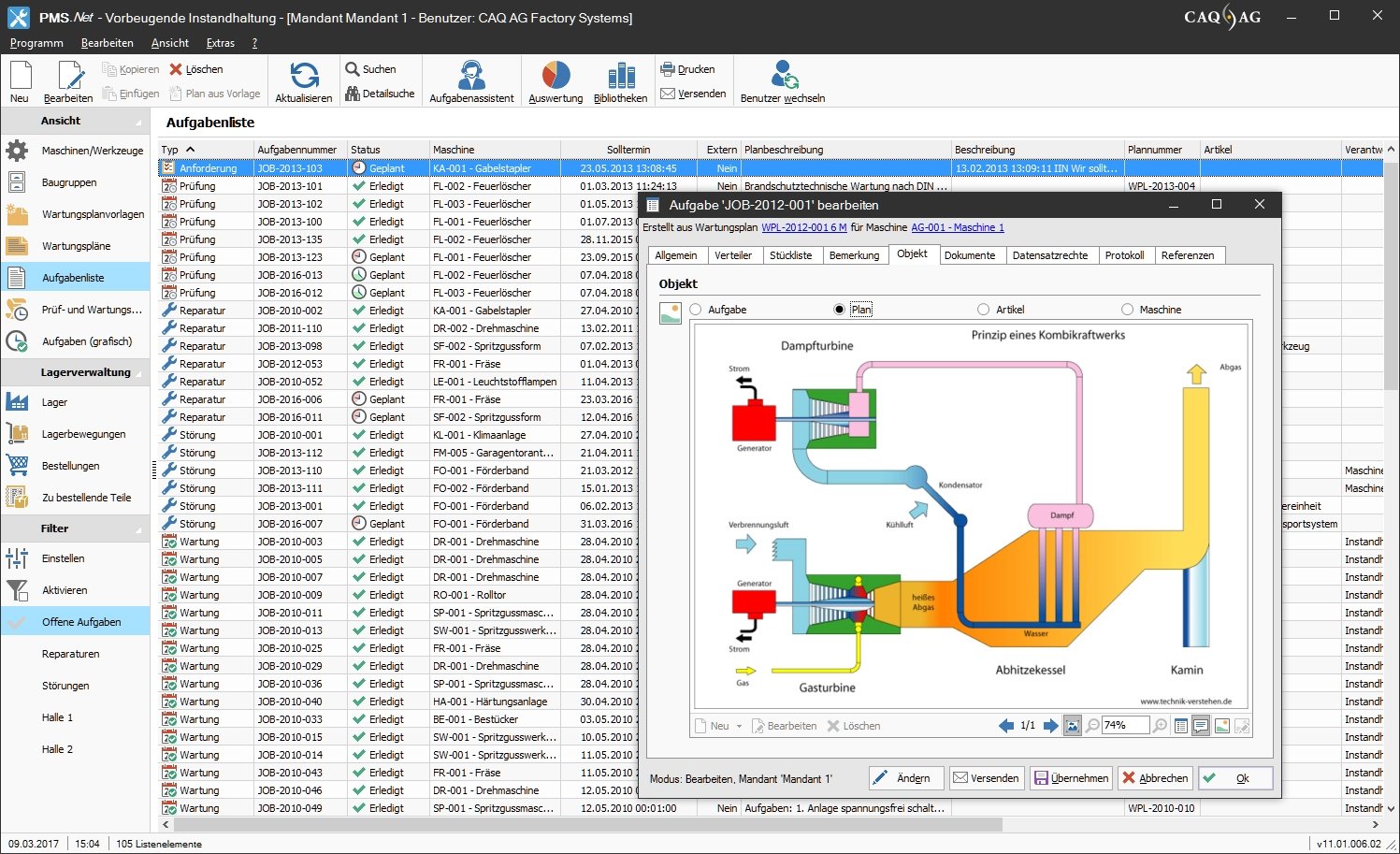
Ja, unser Prüfmittelmanagement kann über das Modulkonzept wunderbar integriert werden, entweder direkt zu Beginn oder auch jederzeit später. Das Modul PMM.Net ist eine leistungsstarke Software, die Sie bei der Prüfmittelverwaltung, Prüfmittelüberwachung, Prüfmittelfähigkeitsuntersuchung und der Kalibrierung Ihrer Prüfmittel unterstützt. Vom einfachen Messschieber bis hin zu komplexesten, mehrdimensionalen Messmitteln, von der Messuhr bis zur spezialisierten und prozessintegrierten Eigenentwicklung – PMM.Net garantiert Prüfmittelmanagement mit geringstem Aufwand.

Unsere Software ist modular aufgebaut, das heißt Sie können sich entsprechend Ihrer Anforderungen aus unserem Baukasten die passenden Lösungen zusammenstellen. Auch für das Dokumentenmanagement haben wir mit dem Modul QBD.Net die passende Lösung. Besonders interessant dürfte für Sie auch die Kopplung von Dokumenten- und Prozessmanagement sein. Eine intuitiv und browserbasiert zu bedienende Prozesslandschaft führt alle Anwender des Unternehmens direkt zu den in diesem Moment gültigen, mitgeltenden Dokumenten!

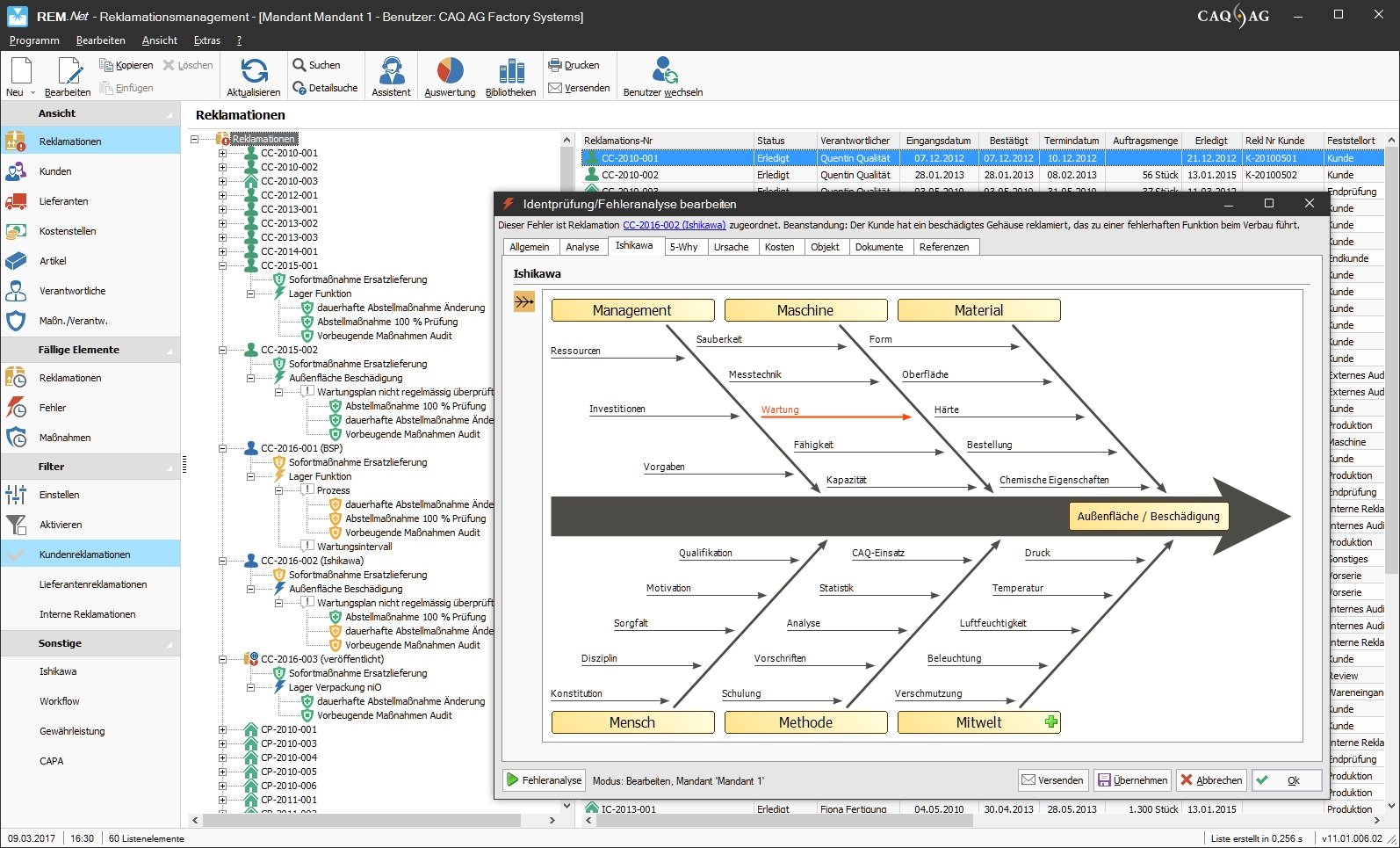
Ja, eine Schnellerfassung von Reklamationen ist über unser Webmodul WebCAQ.Net möglich. Mit den CAQ WEB-Applikationen bietet die CAQ AG Managementlösungen für den plattformunabhängigen Zugriff auf QM-relevante Daten. Neben dem MyCAQ.Net Web-Portal zur externen Bearbeitung und Darstellung von Reklamationen, Audits und Dashboards, vervollständigt WebCAQ.Net das Angebot an browsergestützten Werkzeugen für das tägliche Qualitätsmanagement im Sinne des CAQ Enhanced Mobility Concepts.

CAQ.Net unterstützt alle gängigen Normanforderungen auch hinsichtlich VDA, IATF 16949 und ISO9001. Eine vollständige Übersicht finden sie unter "Normenkonformität" auf unserer Website. Auch für Qualität im Automotive-Bereich bieten wir die passenden Lösungen.

Ja, perfekt. Wir bieten eine einsatzfertige Standardsoftware auf der Basis verschiedenster Normanforderungen. Auch gerade für kleine und mittelständische Unternehmen ergibt sich damit ein toller Mehrwert. Wir überwachen die gängigsten Normvorgaben und stellen dieses Know How unseren Anwendern zur Verfügung. Für die Kunststofftechnik bieten wir spezielle Lösungen.

Ja. Mit Compact.Net bieten wir unseren Anwendern normenkonforme Prüfpläne für Wareneingang, SPC und Warenausgang. Dazu gehören natürlich verschiedenste Stichprobenpläne, z. B. nach ISO 2859/3951 oder mit Skip-Lot und stichprobenbezogenen oder SPC-Verfahren und viele mehr.

Ja, unsere Softwarelösungen bieten ein automatisiertes Aufgaben- und Eskalationsmanagement.

Ja. Für die weltweite Nutzung unserer Softwarelösungen bieten wir im Rahmen des Lizenzmodells "Corporate Business License" sowohl Mandanten- als auch Mehrsprachfähigkeit.

Technische Angaben:

webbasiert:
ja
SaaS, Cloud:
ja
On-Premises (lokale Installation):
ja
KI-unterstützt:
ja
multiuser-fähig (netzwerkfähig):
ja
mandantenfähig:
ja
Wartung:
gegen Entgelt
Customizing-Option:
gegen Entgelt möglich
Erstinstallation (Jahr):
1993
Sitz des Herstellers:
Deutschland
Schulung:
gegen Entgelt
Hotline:
gegen Entgelt
Installationssupport:
gegen Entgelt
Dokumentation:
Handbuch, Online Hilfe, Technische Dokumentation
Dialogsprache(n):
Englisch, Deutsch, Spanisch, Französisch
Systemvoraussetzungen:
kompatible Betriebssysteme (läuft mit):
Win 11
Win 10
Win Server
Mainframe basierend
Unix basierend
Linux basierend
Mac OS
Mobile Betriebssysteme (unterstützt):
iOS
Android
Alte kompatible Betriebssysteme:
Win Phone / Mobile
Datenträger:
DVD
CD-ROM
Download
Flash-Speicher

Die Software wurde von SoftGuide u.a. für folgende Projekte in Betracht gezogen:

Consultingunternehmen sucht Qualitätsmanagement-Software

Projekt Nr.: 25/3466
Ausschreibung bis: Beendet

Wir sind ein Consultingunternehmen (Sachverständiger). ... mehr

Unternehmen der Metallindustrie sucht Software für die Qualitätssicherung

Projekt Nr.: 24/3308
Ausschreibung bis: Beendet

Wir sind ein innovatives mittelständisches Unternehmen aus der Metallindustrie. ... mehr

Unternehmen der Energiebranche sucht FMEA-Software mit Risikomanagement

Projekt Nr.: 24/3279
Ausschreibung bis: Beendet

Wir sind als Anlagenbauer im Energiesektor tätig - erneuerbare Energien, Speicherung und ... mehr

weitere Ausschreibungen