Software > Verwaltung > ERP > DELECO® ERP - Warenwirtschaft, Produktion, Instandhaltung
Einfache ERP Komplettlösung für komplexe Unternehmensprozesse im Mittelstand

DELECO® ERP - Warenwirtschaft, Produktion, Instandhaltung

Einfache ERP Komplettlösung für komplexe Unternehmensprozesse im Mittelstand
 
 
 
 
 
 
 
 
Aktualisiert am 15. Feb 2026 durch SoftGuide
Informationsmaterial

Was ist DELECO® ERP?

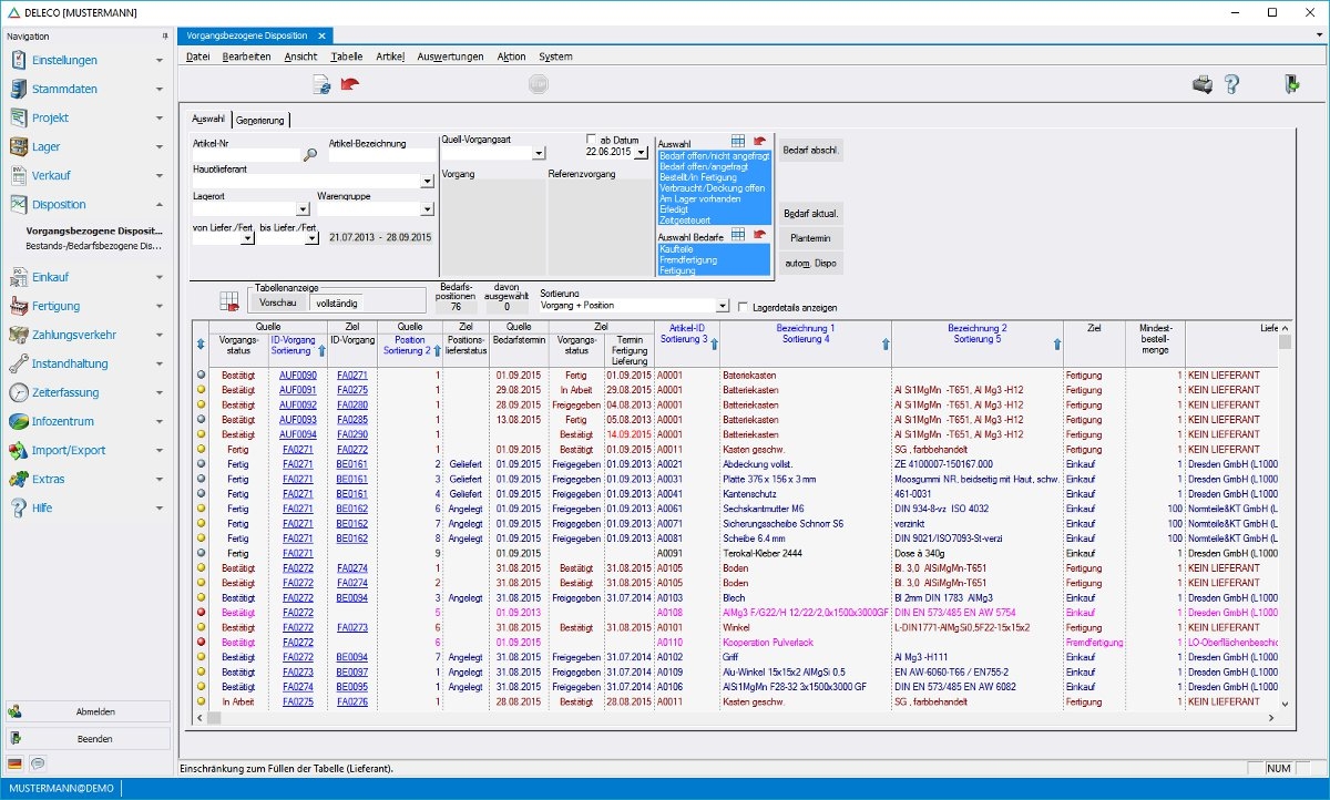
Die branchenunabhängige ERP Komplettlösung DELECO® unterstützt die Warenwirtschaft und die Produktionsplanung und -steuerung sowie kaufmännische Prozesse mittelständischer Unternehmen aus den Bereichen Industrie und Handel.

Die ERP Software umfasst u.a. ein DMS, Instandhaltungsmanagement, Qualitätsmanagement, Kundenbeziehungsmanagement, SCM, Finanzen und Controlling, Projektmanagement sowie Webshop-Anbindung und verschiedene Apps, die die mobile Nutzung von Funktionen z.B. für Inventur und Lagerumbuchungen oder CRM ermöglichen.

Features für Fertiger

Insbesondere für Unternehmen der Branchen Maschinenbau, Formen- und Werkzeugbau, Metallbearbeitung und Kunststoffverarbeitung bietet die ERP Software zahlreiche praxiserprobte Funktionalitäten. Die Software DELECO® bildet u.a. die Anfragebearbeitung, das Angebotswesen, die Kalkulation, das Auftragswesen und Disposition sowie die Fertigung bis hin zur Auslieferung und dem Rechnungswesen ab. Die bedienerfreundliche ERP Software verfügt über eine CAD-Anbindung.

Durch leistungsstarke Funktionen für die Planungen von Kapazitäten und Ressourcen sowie diverse Optionen für die  Fertigung kann schnell und effizient auf veränderte Anforderungen reagiert werden. Die mitlaufende Kontrolle und Kalkulation sorgt für Kostentransparenz während der Fertigung. Auch Fremdfertigungsaufträge können über die Software problemlos in den Prozessen abgebildet werden. Die ERP Software unterstützt zudem flexible, maßabhängige Stücklisten ebenso wie ein integriertes Restmengenmanagement.

 

Abkürzungen:
ERP: Enterprise Resource Planning
DMS: Dokumenten Management System
SCM: Supply Chain Management
CRM: Customer Relationship Management

Zielgruppen:

  • Metallver- und bearbeitende Unternehmen
  • Textilbranche
  • Einzel-, Serien-, Variantenfertigung
  • Sondermaschinenbau
  • Holzver- und bearbeitende Unternehmen
  • Klein- und Mittelständische Unternehmen

Referenzen:

Wir verweisen auf Referenzen aus den Branchen:

  • Antriebstechnik
  • Apparatebau
  • Automationstechnik
  • Automotive
  • Behälterbau
  • Blechbearbeitung
  • Elektronikfertigung
  • Formenbau
  • Holzindustrie
  • Kabelkonfektion
  • Kunststoffverarbeitung
  • Laserschweißen
  • Maschinenbau
  • Medizintechnik
  • Messe- und Dekorationsbau
  • Metallbearbeitung
  • Oberflächenveredelung
  • Photovoltaik
  • Textil- und Bekleidungsindustrie
  • Webshops (Handel, Industrie)
  • Werkzeugbau
Mehr zur Software entdecken:
Videotermin
anfragen
Anwenderbericht
URL anfordern
Software-Exposé
URL anfordern
Kontakt:
Nachricht senden

Screenshots

 

Funktionen (Auszug):

Angebotsmanagement
Auftragsdaten
Auftragserstellung
Auftragsmanagement
Auswertung
Benutzermanagement
Bestandsverwaltung
Bestellmanagement
Chargenverwaltung
CRM
EAN-Etikettendruck
Fakturierung
Inventur
Kalkulation
Kostenanalyse
Lagermanagement
Lieferantenbestellungen
Lieferantenmanagement
Materialdisposition
Retourenmanagement
Seriennummernverwaltung
Statistiken
Wareneingang
Wareneingangsprüfung
Warenwirtschaft

Preis

auf Anfrage

Lernen Sie die Software näher kennen! Fordern Sie einen Videotermin für eine persönliche Präsentation an!

Technische Angaben:

webbasiert:
nein
SaaS, Cloud:
nein
On-Premises (lokale Installation):
ja
multiuser-fähig (netzwerkfähig):
ja
mandantenfähig:
ja
Wartung:
gegen Entgelt
Erstinstallation (Jahr):
1992
Anzahl der Installationen:
300
Sitz des Herstellers:
Deutschland
Schulung:
gegen Entgelt
Hotline:
gegen Entgelt
Installationssupport:
gegen Entgelt
Dokumentation:
Handbuch, Technische Dokumentation
Dialogsprache(n):
Englisch, Deutsch
Systemvoraussetzungen:
kompatible Betriebssysteme (läuft mit):
Win 11
Win 10
Win Server
Mainframe basierend
Unix basierend
Linux basierend
Mac OS
Mobile Betriebssysteme (unterstützt):
iOS
Android
Alte kompatible Betriebssysteme:
Win 8
Win 7
Win Phone / Mobile
Min. Speicherbedarf:
4 GB RAM, 500GB Festplatte
Datenträger:
DVD
CD-ROM
Download
Flash-Speicher
Zusätzliche Soft- und Hardwareanforderungen:
Prozessor Client: Mehrkern-CPU der aktuellen Generation ab 2Ghz Bildschirm: Minimal 1200x1024 / Optimal 1920x1080 sowie MehrBildschirm-Betrieb Arbeitsspeicher Client: Minimal 4GB / Optimal: 8GB Arbeitsspeicher Server: Minimal 8GB / Optimal: 16GB (abhängig Useranzahl)

Die Software wurde von SoftGuide u.a. für folgende Projekte in Betracht gezogen:

Dienstleister sucht Komplettlösung im Bereich Photovoltaikanlagen und Wallboxen

Projekt Nr.: 22/2924
Ausschreibung bis: Beendet

Wir sind als Dienstleister im Bereich Photovoltaikanlagen und Wallboxen (Montage und Handel) ... mehr

Bayerisches Beschichtungszentrum sucht ERP

Projekt Nr.: 20/2367
Ausschreibung bis: Beendet

Wir suchen für unser Beschichtungszentrum ein neues ERP. ... mehr

Metallverarbeiter sucht PPS-/ERP Software

Projekt Nr.: 20/2357
Ausschreibung bis: Beendet

Wir sind ein süddeutscher Metallverarbeiter (CNC Drehen/Fräsen). Metall- bzw. ... mehr

weitere Ausschreibungen

DELECO® ERP - Warenwirtschaft, Produktion, Instandhaltung wird in folgenden Rubriken gelistet