Software > Verwaltung > Data Warehouse > FACT
Paralleles Entladeprogramm für sehr große Datenbanken

FACT

Paralleles Entladeprogramm für sehr große Datenbanken

Version:  3.7

 
 
 
 
 
 
 
 
Aktualisiert am 24. Feb 2026 durch JET-Software GmbH
Demoversion

Effiziente Datenextraktion und -verarbeitung mit IRI FACT™ - Die Lösung für moderne Datenmanagement-Herausforderungen

IRI FACT™ löst ein zentrales Problem vieler Unternehmen: die zeitaufwändige Extraktion großer Datenmengen aus verschiedenen Datenbanksystemen. Diese leistungsstarke Software ermöglicht blitzschnelle Datenextraktion und -verarbeitung, was Unternehmen erhebliche Zeit- und Ressourceneinsparungen bringt.

Kernfunktionen und Vorteile

  • Parallele Extraktion: FACT nutzt eine proprietäre Split-Abfragelogik, die Milliarden von Zeilen in Minuten extrahiert. Dies beschleunigt Datenbankoperationen und Analysen erheblich.
  • Breite Datenbankunterstützung: Von Oracle über DB2 UDB bis hin zu MySQL - FACT arbeitet nahtlos mit diversen Datenbanksystemen zusammen. Dies vereinfacht die Datenverwaltung in heterogenen IT-Umgebungen.
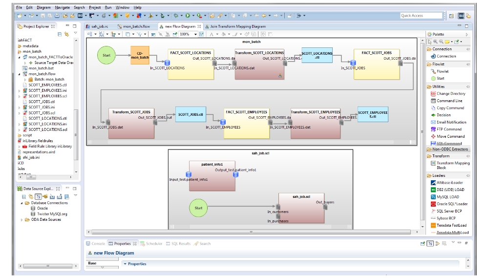
  • Benutzerfreundliche Oberfläche: Die Eclipse-basierte GUI ermöglicht einfache Erstellung von Job-Skripten, was die Effizienz der IT-Teams steigert.
  • Flexible Datenausgabe: FACT erzeugt portable Flat-Files, die vielseitig einsetzbar sind - von ETL-Prozessen bis hin zu Datenbankmigration.
  • Nahtlose Integration: Die Software lässt sich problemlos in bestehende Datenmanagement-Workflows integrieren, insbesondere mit der IRI Voracity ETL-Plattform.

Alleinstellungsmerkmal

FACT hebt sich durch seine außergewöhnliche Geschwindigkeit ab. Mit einer bis zu 7-fachen Beschleunigung der Datenextraktion übertrifft es herkömmliche Unloading-Tools deutlich.

Kundennutzen

  • Drastische Zeitersparnis bei Datenextraktionen
  • Verbesserte Datenqualität durch effiziente Verarbeitung
  • Kostenreduktion durch optimierte Ressourcennutzung
  • Erhöhte Flexibilität in der Datenverarbeitung und -analyse

Anwendungsbeispiel

Ein großes Finanzinstitut nutzte FACT, um seine täglichen Datenextraktionen aus verschiedenen Datenbanksystemen zu optimieren. Vor der Implementierung von FACT dauerte der Prozess mehrere Stunden. Mit FACT konnte die Extraktionszeit auf wenige Minuten reduziert werden. Dies ermöglichte dem Institut, Kundenanalysen schneller durchzuführen und so gezielter auf Marktveränderungen zu reagieren. Zusätzlich wurden die IT-Ressourcen entlastet, was zu einer Kosteneinsparung von 30% im Bereich der Datenverarbeitung führte.

FACT revolutioniert die Art und Weise, wie Unternehmen mit großen Datenmengen umgehen. Es bietet eine unübertroffene Kombination aus Geschwindigkeit, Flexibilität und Benutzerfreundlichkeit, die es zu einem unverzichtbaren Werkzeug für moderne Datenmanagement-Strategien macht.

Zielgruppen:

Seit 1978 weltweit im B2B-Sektor anerkannt: Bei Großunternehmen, Banken, Versicherungen sowie Behörden im Einsatz!

Schnelle, sichere und kosteneffiziente Datenverarbeitung: Für IT-Experten, die große und sensible Datenmengen effizient verarbeiten wollen!

  • CFOs & CIOs: Kosteneinsparungen durch den Ausstieg aus überteuerten Legacy-Sortierungen und ETL-Tools
  • CDOs: Mehr Datenquellen- und Metadatenunterstützung in einer intuitiven IDE
  • CISOs & GRC-Teams: Einfache Maskierung und Auditierung von PII – im Ruhezustand und in Bewegung
  • BI/DW-Architekten: Kombinierte ETL- und Reporting-Funktionen für große Datenmengen – schnell und unkompliziert
  • Data Scientists: Einfacher Zugang zu hochwertigen Data Lakes und mehr Datenquellen
  • Geschäftsanwender: Schnellere Anzeige und Wiederverwendung vorbereiteter Datensätze
  • Programmierer & Analysten: Effiziente Transformation und Change-Tracking
  • DBAs: Bewährte, plattformübergreifende Performance und Datenbankschutz
  • Entwickler: Sichere, realistische Testdaten – ohne Zugriff auf Produktionsdaten

Referenzen:

Seit über 40 Jahren nutzen unsere Kunden weltweit aktiv unsere Software für Big Data Wrangling und Schutz! Dazu gehören NASA, American Airlines, Walt Disney, Comcast, Universal Music, Reuters, das Kraftfahrtbundesamt, das Bundeskriminalamt, die Bundesagentur für Arbeit, Rolex, Commerzbank, Lufthansa, Mercedes Benz, Osram,..

Sie finden eine Auswahl weltweiter Referenzen hier und eine Auswahl deutscher Referenzen hier:

  • Deutsche Bundes- und Landesbehörden
  • Sozial- und Privatversicherungen
  • Landes-, Privat- und Großbanken
  • Nationale und internationale Dienstleister
  • Mittelstand und Großunternehmen
Anbieter Kontaktdaten:
Herr Amadeus Thomas
+49 6073 711 403
Mehr zur Software entdecken:
Informationsmaterial
Direkt zur Produktwebseite
Online-Vorführung
Direkt zur Produktwebseite
Videotermin
Direkt zur Produktwebseite
Anwenderbericht
Direkt zur Produktwebseite
Software-Exposé
URL anfordern
Preise
Direkt zur Produktwebseite
Referenzen
URL anfordern
Kontakt:
Nachricht senden

Screenshots und Videos

 

Funktionen (Auszug):

Abfragen
Archivierung
Auswertung
Backup
Berichtsmanagement
Business Intelligence (BI)
Data Mapping
Data Warehouse
Datenabfragen
Datenaufnahme
Datenbank
Datenbankintegrität
Datenbankzugriff
Datenextraktion
Datenmigration
Datenoperationen
Datenquellen
Datenselektion
Datenvisualisierung
Datenvolumen
Datenzusammenführung
ETL-Prozesse
Filterfunktion
In-Memory Unterstützung
Mehrbenutzerfähigkeit
Metadaten
Migrations- und Backupassistent
Replikation
Synchronisationsfunktionen

Lernen Sie die Software näher kennen! Fordern Sie einen Videotermin für eine persönliche Präsentation an!

Kunden fragten

Wie sieht es mit dem Zugriff auf Aktivitätsprotokolldaten für Audits und Berichte aus?

Ja. Im Kontext von IRI Voracity, CoSort, FACT, NextForm oder IRI FieldShield und RowGen können Daten und Metadaten über Rollen getrennt werden:

  1. DBA-definierte Quell-/Zieldatenzugriffe (Konfigurationsdetails für die in verwaltbaren DSN-Dateien oder Workbench Data Connection Registry-Einstellungen gespeichert werden, die den auf Dateiebene (oder O/S-Login-Ebene) kontrollierten Zugriffsrechten für den Arbeitsbereich unterliegen)
  2. Active Directory oder LDAP (O/S)- und/oder Repository (z.B. Git)-gesteuerter Zugriff auf Datendateien, Arbeitsbereiche, Projekte, Daten und Job-Metadaten, ausführbare Dateien, Protokolle usw. oder auf FieldShield- oder DarkShield-Verschlüsselungsschlüssel, die über einen Schlüsselmanager wie Azure Key Vault verwaltet werden.
  3. Skript-integrierte IAM- (und letztendlich AD-kompatible) Richtlinien in IRI Workbench-Datenklassen für den Zugriff auf Skript-, Quell- und Feldebene und/oder ausführungs-/änderungsspezifische Berechtigungen (in Vorbereitung)
  4. Kontrollen auf Projektebene für IRI-Assets in der Metadaten-integrierten DataSwitch-Plattform oder der API-integrierten Erwin Data Governance oder Plattform (Premium-Optionen).
  5. Die neue operative IRI-Governance-Infrastruktur wird 2024 eingeführt und konzentriert sich zunächst auf das IRI-Backend-Datenverarbeitungsprogramm SortCL, das eine zentrale Kontrolldatei verwendet, um Benutzer, Gruppen und Rollen für den Zugriff auf auftragsspezifische Attribute wie Datenquellen, Skripte und Protokolle zu definieren.

Durch Zugriffskontrollen auf Client-Computern oder ActiveDirectory/LDAP und Berechtigungen auf Dateiebene. Darüber hinaus kann entweder die erwin (AnalytiX DS)-Governance-Plattform oder ein beliebiges Eclipse-kompatibles SCCS wie Git für Metadaten-Assets - bei dem Berechtigungen nach Rollen konfigurierbar sind - bestimmte Projekte, Jobs und andere Metadaten-Assets sperren.

Wir verstehen das und beschleunigen schon seit Jahren Aufträge in älteren ETL-Tools (insbesondere Informatica- und DataStage-Transformationen). Um ETL- und BI-/Analyse-Tools von Drittanbietern sowie DB-Operationen zu beschleunigen, können Sie die skriptfähige(n), stapelverarbeitbare(n) Transformations-Engine(s) von IRI zusammen mit diesen Plattformen einsetzen - und so die Rendite Ihrer Investitionen in diese Plattformen steigern:

ETL-Werkzeuge:

  • ETI-Lösung
  • IBM DataStage
  • Informatica PowerCenter
  • Microsoft SSIS
  • Oracle Data-Integrator
  • Pentaho Data-Integrator
  • Talend

BI-Werkzeuge:

  • BIRT
  • BOBJ
  • Cognos
  • Excel
  • MicroStrategy
  • QlikView
  • OBIEE

Analytische Werkzeuge:

  • JupiterOne
  • R
  • SAS
  • SpotFire
  • Splunk
  • Tableau

Datenbanken:

  • DB2
  • Greenplum
  • MySQL
  • Oracle
  • SQL-Server
  • Sybase
  • Teradata

Führen Sie „SortCL“-Programmjobs im IRI CoSort-Paket oder in der IRI Voracity-Plattform über die Kommandozeilenoption (Shell) Ihres Tools aus, um Big Data schneller vorzubereiten und die DB-Tabellen oder Dateiformate aufzufüllen, die Ihr Tool direkt einlesen kann.

Nutzen Sie die gleichen hochleistungsfähigen Datenverarbeitungs-Engines, die auch Voracity nutzen kann: IRI FACT für die Extraktion, IRI CoSort (oder Hadoop) für die Datentransformation, IRI NextForm für die Daten/DB-Migration und Replikation, IRI FieldShield für die Datenmaskierung und/oder IRI RowGen für die Erzeugung von Testdaten.

Technische Angaben:

webbasiert:
ja
SaaS, Cloud:
ja
On-Premises (lokale Installation):
ja
KI-unterstützt:
ja
multiuser-fähig (netzwerkfähig):
ja
mandantenfähig:
ja
Wartung:
gegen Entgelt
Customizing-Option:
gegen Entgelt möglich
Erstinstallation (Jahr):
2003
Sitz des Anbieters:
Deutschland
Schulung:
auf Anfrage
Hotline:
im Preis enthalten
Installationssupport:
auf Anfrage
Dokumentation:
Handbuch, Online Hilfe, Demoversion, Technische Dokumentation
Dialogsprache(n):
Englisch
Systemvoraussetzungen:
kompatible Betriebssysteme (läuft mit):
Win 11
Win 10
Win Server
Mainframe basierend
Unix basierend
Linux basierend
Mac OS
Mobile Betriebssysteme (unterstützt):
iOS
Android
Alte kompatible Betriebssysteme:
DOS
Win 8
Win 7
Win Vista
Win XP
Win 9x/ME
OS/2
Datenträger:
DVD
CD-ROM
Download
Flash-Speicher

Weitere Programme des Anbieters:

Voracity
CoSort
FieldShield
CellShield
DarkShield

Pressemeldungen zu dieser Software:

Neuigkeiten von diesem Anbieter