Software > Produktion, Einkauf und Lager > Instandhaltung, IPS und CMMS > Wartungsplaner Wartungsmanager Instandhaltungssoftware
Machen Sie Ihre Wartungsorganisation fit. Wartungsplaner: prüfen - warten - instand setzen

Wartungsplaner Wartungsmanager Instandhaltungssoftware

Machen Sie Ihre Wartungsorganisation fit. Wartungsplaner: prüfen - warten - instand setzen

Version:  2026

 
 
 
 
 
 
 
 
Aktualisiert am 06. Jan 2026 durch Hoppe Unternehmensberatung GmbH
Demoversion

Wartungsplaner - für eine exakte Planung und Dokumentation der Prüfungen und Wartungen

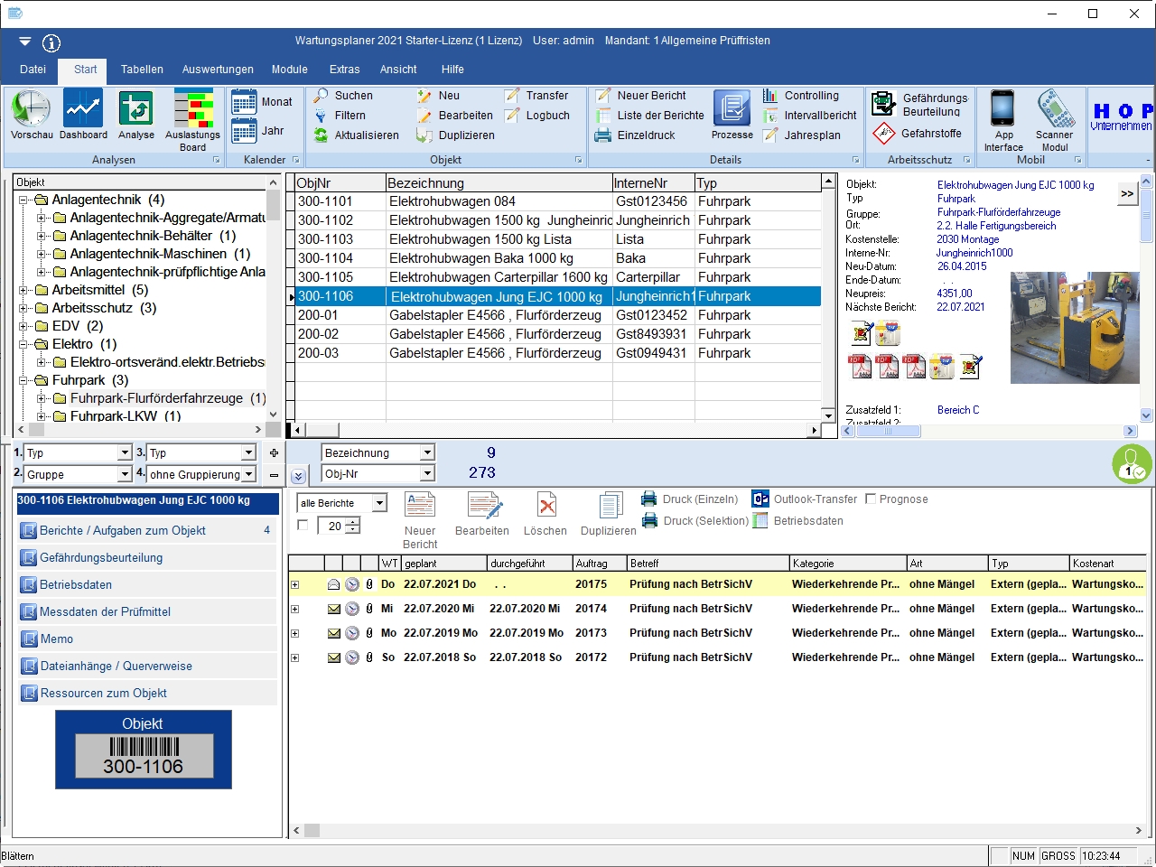
Der Wartungsplaner erstellt eine übersichtliche Prüfliste.
Prüfberichte, Prüfprotokolle, Störmeldungen oder andere Dokumente in Papierform gehen in einem großen Stapel auf dem Schreibtisch unter.
Mit dem Wartungsplaner gehört dies der Vergangenheit an.
Einfach das Prüfprotokoll oder die Prüfberichte als PDF ergänzen.

  • Mit dem Wartungsplaner können Sie eine Erinnerung an den nächsten Prüftermin einstellen und nichts wird mehr vergessen!
  • Die Wartungsplaner - Software erstellt Ihnen eine übersichtliche Prüfliste
  • Mit dem Erinnerungsservice wird keine Aufgabe übersehen

Mit dem Wartungsplaner managen Sie effizient Ihre prüfpflichtigen Gegenstände je Gebäude, Kostenstelle, Abteilung in einer hierarchischen Struktur. Informationen zu Hersteller, Kosten und wichtigen Dokumenten können Sie als Dateianhang abspeichern. Alle für Ihren Arbeitsschutz notwendigen Daten hinterlegen Sie in der Software und rufen diese Daten von allen Netzwerk PCs ab. So haben alle stets die aktuellen richtigen Informationen zur Verfügung.

In 6 Schritten zum optimalen Prüfmanagement

  • Anlage der prüfpflichtigen Betriebsmittel (Prüfobjekte)
  • Festlegen der Wartungs- und Prüfungstermine (Prüfberichte)
  • Auswertungen durch übersichtliche Aufgabenlisten mit einer E-Mail-Erinnerung
  • Prüfungen sowie Wartungen steuern und zuverlässig dokumentieren
  • Prüfbericht erledigen und Prüfprotokoll anhängen
  • Wiederholungsprüfung in der Software generieren

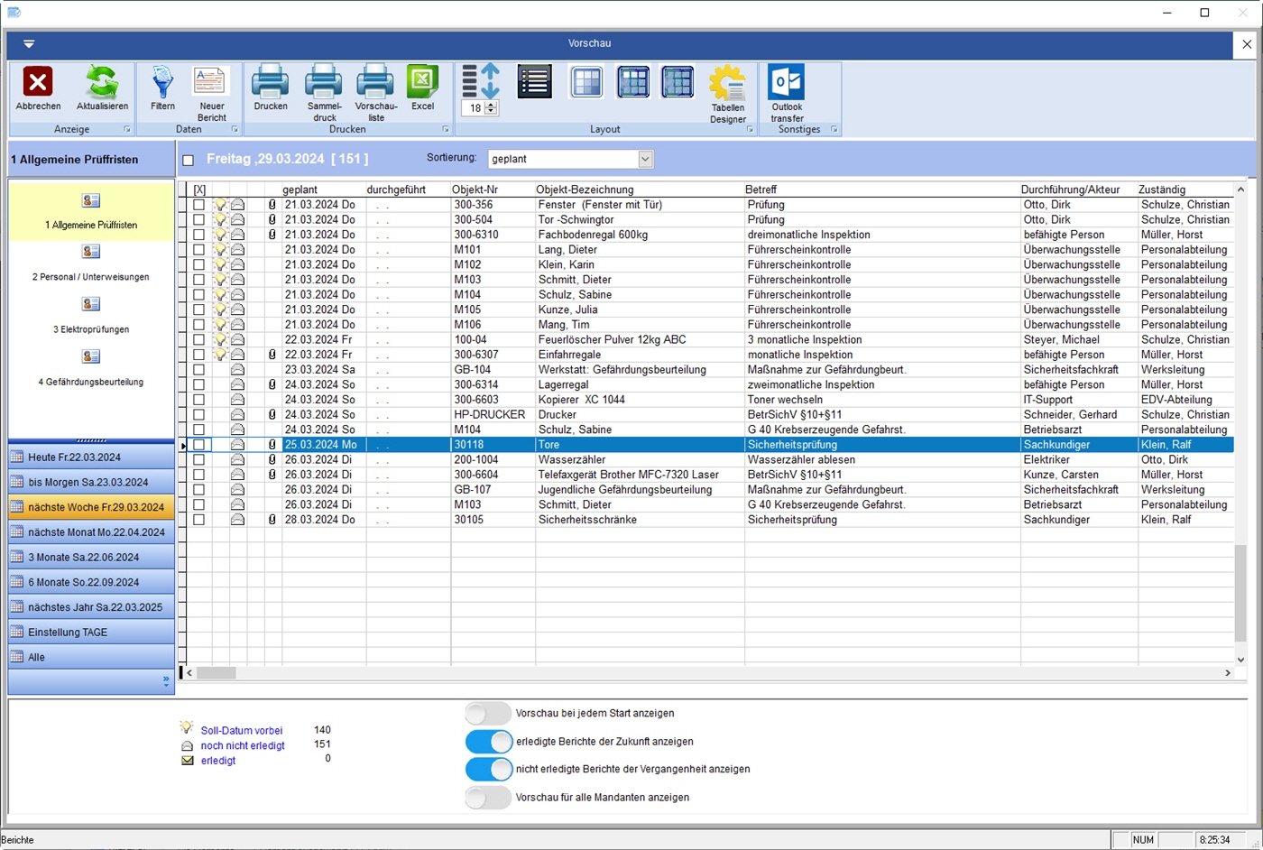
Übersichtliche Bildschirmansichten halten Sie stets auf dem aktuellen Stand zu anstehenden Prüfterminen bzw. Prüfberichten. Umfangreiche Filter- und Sortiermöglichkeiten erleichtern dabei den Umgang mit großen Datenmengen. Bei der Entwicklung der Software wurde großen Wert auf eine intuitive und effiziente Benutzung gelegt.

Vorteile

  • Wartungen + Prüfungen richtig und rechtssicher dokumentieren
  • moderne Oberfläche
  • kostenlose Demo CD
  • Wartungsplaner Prüffristen-Manager Instandhaltungsoftware nur 195,- EURO
  • ideal für Audit, profitieren Sie für Ihre Zertifizierung - Arbeitsschutzmanagementsystem
  • Betriebssicherheitsverordnung, UVV
  • Einfache Handhabung, Export nach Excel , Import aus Excel

Sind Geräte und Arbeitsmittel geprüft, müssen die Ergebnisse nachvollziehbar dokumentiert werden. Die Dokumentation von Prüfungen, Wartungen und Reparaturen händisch in selbst erstellten Excel-Tabellen ist zwar häufig noch Gang und Gebe, aber dennoch keine zeitgemäße Lösung mehr. Der Prüf- und Wartungsplaner stellt hier eine effiziente und rechtskonforme Dokumentation sicher. So können Sie leicht nachweisen, dass Prüfungen korrekt und in den vorgeschriebenen Zeiträumen stattgefunden haben. Außerdem können Sie belegen, dass genug getan wurde, um Maschinenausfälle und Arbeitsunfälle zu verhindern.

Der Prüf- und Wartungsplaner bietet eine rechtssichere Verwaltung von Prüfungen und gleichzeitig eine Dokumentation, die jeden Prüfer zufriedenstellt.

Prüffristen rechtssicher verwalten

  • Software für gesetzliche Prüfungen und Wartungen
  • Geräte und Maschinenprüfungen
  • Prüfung elektrischer Geräte und Anlagen DGUV 
  • Software für Verwaltung von Prüfmittel und Kalibrierung
  • Dokumentation der Prüfungen „Leitern und Tritte“
  • Druckbehälter Inspektion + Wartung
  • Gebäudemanagement Prüfung Türe, Tore, Fenster ...., 
  • Regalprüfungen, Regalprüfer

Der Wartungsplaner ist ideal für die Betriebsmittelwartung, für das AUDIT - Terminierung als Prüffristen Manager. Software zur Überwachung der Wartungstermine, Prüfungen,  UVV und TRBS . Wir unterstützen Sie mit dem passenden Dokumentationssystem "Wartungsplaner" oft auch als Wartungsmanager, Prüfplaner , Geräteverwaltung, Werkzeugverwaltung oder Instandhaltungssoftware bezeichnet.

Features (Auszug)

  • Alle Druckausgabe mit integriertem PDF-Export ( PDF-Dokumente erstellen inklusive !)
  • Alle Druckausgabe mit integriertem HTML-Export ( HTML-Dokumente erstellen inklusive !)
  • Barcode-Unterstützung in allen Druckausgaben
  • Scanner-Zusatzmodul für die mobile Datenerfassung
  • Ressourcenmanagement
  • Intervallberichte, mandantenfähig
  • Diagramme zur übersichtlichen Darstellung
  • optimaler Einsatz bei regelmäßigen Geräte und Maschinenprüfungen
  • Betriebssicherheitverordnung (BetrSichV §10 + §11)
  • Ideale Dokumentation der Prüfberichte UVV / VBG / BetrSichV
  • Maschinendatenerfassung MDE / Betriebsdatenerfassung BDE
  • Aufwands- und Kostenanalyse / automatische Excel Pivot-Tabelle
  • perfekte Unterstützung bei der DIN EN ISO 9001:2000,
  • Textbausteine für Berichts-Vorlagen
  • Prüftermin-Vorschau für die nächsten Tage
  • Kalenderfunktion / Monat und Jahr
  • Benutzerrechtemanagement
  • netzwerkfähig

     

    Verwandte Anwendungsgebiete:

    • Arbeitsstätten-Richtlinien
    • Geräte-Sicherheitsverordnung
    • Unfallverhütungsvorschrift
    • Arbeitsschutz Arbeitsschutzvorschriften
    • wiederkehr. Prüfungen/Unterweisungen
    • Unternehmerpflichte nach §13 ArbSchG
    • Doku. für Erste-Hilfe-Maßnahmen
    • Unterweisungsnachweis §12 ArbSchG
    • Prüflisten gemäß ArbStVo 2004
    • Brandschutzverordnung nach DIN 14096
    • Flucht - und Rettungswegplan
    • Sicherheits- + Gesundheitsanforderungen
    • CE-Kennzeichnung / GS-Kennzeichnung
    • BImSchV Bundes-Immissionsschutzgesetz
    • Geräte und Produktsicherheitsgesetz GPSG
    • Wasserhaushaltsgesetz §19 (WHG)
    • auch geeignet zur Führung eines Verbandsbuch - Unfälle richtige dokumentieren

    Der Wartungsplaner kostet in der Einzelplatzlizenz 195 Euro, die Netzwerk-Zusatzlizenz 295 Euro.

    Wer das Programm und seine Möglichkeiten kennen lernen möchte, kann sich im Internet eine kostenfreie Testversion  herunterladen.
    die 21 Tage lang ohne Einschränkungen funktioniert.

    https://www.Wartungsplaner.de

    Schnittstellen:

    SAP

    Zielgruppen:

    • Sicherheitsfachkraft
    • Fachkraft für Arbeitssicherheit
    • Bereiche der Instandhaltung
    • Prüfplaner
    • Haustechnik
    • Maschinenwartung
    • Organisation der Betriebssicherheit
    • externe Wartungsdienstleister
    • Produktionsleitung
    • Werksleitung
    • Betriebsleiter
    • FASI
    • SIFA

    Referenzen:

    Die Hoppe Unternehmensberatung ist Ihr zuverlässiger Partner für die Wartungsplanung und das Instandhaltungsmanagement.

    So dokumentieren Sie Instandhaltungs-, Wartungs- und Reparaturarbeiten rechtssicher

    Prüfmittel dokumentieren
    Mit dem Wartungsplaner ist sofort erkennbar, von wem und wann die gesetzliche Prüfung durchgeführt wurde. Dokumentieren Sie mit dem Wartungsplaner die erfolgte Prüfung nach BGV, oder den Gesetzen des BGG, VDE oder UVV. So dokumentieren Sie Instandhaltungs- Wartungs- und Reparaturarbeiten sicher. Legen Sie Verantwortlichkeiten fest und geben Sie den nächsten Prüftermin an.

    Technisches Dokumentationsmanagement Instandhaltungssoftware

    Die Hoppe Unternehmensberatung bietet mit dem Softwareprodukt Wartungsplaner eine Lösung zur Optimierung und Standardisierung Ihrer technischen Dokumentation und Datenhaltung an. Es garantiert den schnellen digitalen Zugriff auf alle aktuellen und relevanten Informationen zu technischen Anlagen und Betriebsmittel. Mit einer lückenlosen technischen Dokumentation erzielen Sie eine erhebliche Effizienzsteigerung. Somit lassen sich mit der Softwarelösung Wartungsplaner Themen wie Instandhaltung, Störungsmeldung, Verwaltung von Prüffristen... mit minimalen Zeitaufwand und minimalen Kostenaufwand bearbeiten. Aus technischer, betrieblicher und rechtlicher Sicht ist die Wartungsplaner-Software der Hoppe Unternehmensberatung ideal um technisches Dokumentation durchzuführen

    Dieses Produkt setzen Unternehmen verschiedener Größenordnungen ein. Sowohl externe Dienstleister rund um die Wartung / Instandhaltung als auch Sicherheitsfachkraft innerhalb eines Unternehmens. Gerne nennen wir Ihnen einige Referenzkunden aus Ihrer Region oder Ihrer Branche in einem Telefonat.

    Kunden nutzen die Software für die Technische Regeln der Betriebssicherheit TRBS
    TRBS 1111 - Gefährdungsbeurteilung und sicherheitstechnische Bewertung Diese Technische Regel beschreibt die Vorgehensweise zur Ermittlung und Bewertung von Gefährdungen sowie zur Ableitung der notwendigen Maßnahmen für die Bereitstellung und Benutzung von Arbeitsmitteln und das Betreiben überwachungsbedürftiger Anlagen.

    TRBS 1201 - Prüfungen von Arbeitsmitteln und überwachungsbedürftigen Anlagen Diese Technische Regel konkretisiert die Betriebssicherheitsverordnung hinsichtlich der Ermittlung und Festlegung von Art, Umfang und Fristen erforderlicher Prüfungen, der Verfahrensweise zur Bestimmung der mit der Prüfung zu beauftragenden Person, der Durchführung der Prüfungen und der Erstellung der ggf. erforderlichen Aufzeichnungen.

    TRBS 1203 Teil 3 - Befähigte Personen - Besondere Anforderungen - Elektrische Gefährdungen Dieser Teil stellt zusätzliche Anforderungen, die alle befähigten Personen erfüllen müssen, denen Prüfungen zum Schutz vor elektrischen Gefährdungen übertragen werden.

    TRBS 2131 - Elektrische Gefährdungen Diese Technische Regel gilt für die Ermittlung und Bewertung von elektrischen Gefährdungen im Zusammenhang mit der Bereitstellung und Benutzung von Arbeitsmitteln sowie dem Betrieb überwachungsbedürftiger Anlagen. Sie nennt beispielhaft Maßnahmen zum Schutz von Beschäftigten oder Dritten.

    Ende 2007 ist die TRBS 2131 in Kraft getreten und hat die BGV A3 als grundlegende Norm zur Prüfung elektrischer Betriebsmittel, Anlagen und Maschinen abgelöst. Im Gegensatz zur BGV A3, in der die Prüffristen relativ starr vorgegeben waren, unterliegt nun dem Prüfer die Bestimmung der Termine für Wiederholungsprüfungen. Die Festlegung der Fristen wird bei der Gefährdungsbeurteilung ermittelt und muss vom Prüfer sachkundig begründet werden.

    empfohlene Prüfungen von Arbeitsmitteln - gemäß den Unfallverhütungsvorschriften

    Um die Sicherheit von Arbeitsmitteln (AM) während des Betriebes zu gewährleisten müssen diese Arbeitsmittel regelmäßig Prüfungen unterzogen werden. Arbeitsmittel gemäß der Betriebssicherheitsverordnung sind: Werkzeuge, Geräte, Maschinen oder Anlagen.

    Bei diesen Prüfungen sollen sicherheitstechnische Mängel systematisch abgestellt werden.

    • BGV A3 Elektrische Anlagen und Betriebsmittel ( früher BGV A2)
    • BGV C6 Anlagen der Gase der öffentlichen Gasversorgung
    • BGV C14 Wärmekraftwerke und Heizwerke
    • BGV D5 Chlorung von Wasser
    • BGV D6 Krane
    • BGV D8 Winden, Hubgeräte und Zugeräte
    • BGV D27 Flurförderzeuge
    • BGV D29 Fahrzeuge
    • BGV D34 Verwendung von Flüssiggas
    • BGV D36 Leitern und Tritte
    • BGR 120 Laboratorien
    • BGR 133 Ausrüstung von Arbeitsstätten mit Feuerlöschern
    • BGR 150 Rundstahlketten als Anschlagmittel in Feuerverzinkereien
    • BGR 190 Benutzung von Atemschutzgeräten
    • BGR 198 Einsatz von persönlichen Schutzausrüstungen gegen Absturz
    • BGR 232 Kraftbetätigte Fenster, Türen und Tore ( bisher ZH 1/494 )
    • BGR 234 Lagereinrichtungen und -geräte ( Bisher ZH 1/428)
    • BGR 500 Betreiben von Arbeitsmitteln
    • BGI 518 Gaswarneinrichtungen für den Explosionsschutz Einsatz+Betrieb
    • BGI 745 Ozon
    • BGI 826 Schutz gegen Absturz
    • BGI 861 Sicherer Umgang mit Toren
    • BGG 905 Prüfung von Kränen
    • BGG 915 Prüfung von Fahrzeugen durch Fachpersonal
    • BGG 916 Prüfung von Fahrzeugen durch Sachkundige
    • CHV 4 Arbeitsstättenverordnung (ArbStättV)
    • CHV 16 Betriebssicherheitsverordnung (BetrSichV)
    Anbieter Kontaktdaten:
    Herr Ralf Grande
    +49 (0) 61 04 - 65 327
    Mehr zur Software entdecken:
    Informationsmaterial
    Direkt zur Produktwebseite
    Videotermin
    anfragen
    Anwenderbericht
    Direkt zur Produktwebseite
    Software-Exposé
    URL anfordern
    Kontakt:
    Nachricht senden

    Screenshots

    Funktionen (Auszug):

    Anlagenverwaltung
    Arbeitsbereichsmanagement
    Asset-Management
    Aufgabenmanagement
    Auftragsmanagement
    Bestandsprüfung
    Big Data
    DMS
    Etikettendruck
    Gantt-Diagramme
    Gefahrstoffbetriebsabweisungen
    Geräteprüfungen
    Grafische Disposition
    Instandhaltung
    Inventarlisten
    Inventur
    Kalender- und Terminmanagement
    Kontrollplan
    Logistik
    Management Cockpit
    Maschinenmanagement
    Maschinenprüfungen
    Mean Time To Repair, MTTR
    Messprotokolle
    Problemmanagement
    Projektmanagement
    Serviceaufträge
    Störungsmanagement
    Teilemanagement
    Wartung

    Preis

    195,-
    EUR
    zzgl. 19% MwSt
    einmalig
    kostenlose DEMO - Version

    Lernen Sie die Software näher kennen! Fordern Sie einen Videotermin für eine persönliche Präsentation an!

    Technische Angaben:

    webbasiert:
    nein
    SaaS, Cloud:
    nein
    On-Premises (lokale Installation):
    ja
    multiuser-fähig (netzwerkfähig):
    ja
    mandantenfähig:
    ja
    Das Produkt ist auch erhältlich im:
    Fachhandel
    Wartung:
    im Preis enthalten
    Erstinstallation (Jahr):
    1998
    Anzahl der Installationen:
    26000
    Sitz des Herstellers:
    Deutschland
    Schulung:
    nicht erforderlich
    Hotline:
    im Preis enthalten
    Installationssupport:
    nicht erforderlich
    Dokumentation:
    Handbuch, Online Hilfe, Demoversion, Technische Dokumentation
    Dialogsprache(n):
    Englisch, Deutsch, Französisch
    Systemvoraussetzungen:
    kompatible Betriebssysteme (läuft mit):
    Win 11
    Win 10
    Win Server
    Mainframe basierend
    Unix basierend
    Linux basierend
    Mac OS
    Mobile Betriebssysteme (unterstützt):
    iOS
    Android
    Alte kompatible Betriebssysteme:
    Win 8
    Win 7
    Win Vista
    Win XP
    Win 9x/ME
    Datenträger:
    DVD
    CD-ROM
    Download
    Zusätzliche Soft- und Hardwareanforderungen:
    Bildschirmauflösung ab 800*600, CD-ROM

    Weitere Programme des Herstellers:

    Inventarverwaltung: Inventarsoftware mit Barcode-Etiketten am PC und mobil

    Die Software wurde von SoftGuide u.a. für folgende Projekte in Betracht gezogen:

    Produktionsunternehmen sucht Software zur Einstufung gemäß DGRL und BetrSichV von Druckgeräten

    Projekt Nr.: 23/3179
    Ausschreibung bis: Beendet

    Wir sind ein Unternehmen aus der Kunststoffindustrie und suchen eine Software zur Einstufung ... mehr

    Städtischer Eigenbetrieb sucht Wartungssoftware

    Projekt Nr.: 22/2770
    Ausschreibung bis: Beendet

    Wir sind ein Eigenbetrieb einer Stadt (65 MA) und suchen für die Unterhaltung unserer ... mehr

    Großbäckerei sucht Instandhaltungssoftware

    Projekt Nr.: 21/2673
    Ausschreibung bis: Beendet

    Wir suchen für unsere Großbäckerei eine Software für die Instandhaltung. ... mehr

    weitere Ausschreibungen