Software > Alphabetisches Programmverzeichnis > ROBERT KNOWS - Inventarverwaltung / Verträge / Lizenzen / Helpdesk
Inventarisierung, Netzwerkmanagement, Lizenz- und Vertragsmanagement, Helpdesk, uvm.

ROBERT KNOWS - Inventarverwaltung / Verträge / Lizenzen / Helpdesk

Inventarisierung, Netzwerkmanagement, Lizenz- und Vertragsmanagement, Helpdesk, uvm.

Version:  5.1

 
 
 
 
 
 
 
 
Aktualisiert am 29. Nov 2024 durch Softwareanbieter

Außergewöhnliche Situationen erfordern außergewöhnliche Maßnahmen.

Gerade in wirtschaftlich schwierigen und unsicheren Zeiten ist eine optimale Nutzung des vorhandenen Inventars von entscheidender Bedeutung. Bei dieser Herausforderung möchten wir helfen. Wir bieten allen Interessenten, die kostenlose Nutzung unsere Software für die Dauer von 6 Monaten an. Einzig die Wartungsgebühr wird berechnet. Bei Kauf der Software nach Ablauf der 6 Monate, werden die bereits gezahlten Gebühren zu 100% auf die anfallenden Lizenzkosten angerechnet.

Ist das auch was für Sie? Nehmen Sie doch Kontakt mit uns auf!

  1. Sie suchen eine Inventarverwaltung für die Verwaltung sämtlicher Inventargüter Ihres Unternehmens?
  2. Sie möchten Wartungspläne hinterlegen, Wartungen gemeldet und Tätigkeiten dokumentieren?
  3. Schulungen und Weiterbildungen Ihrer Mitarbeiter organisieren?   
  4. Sie suchen eine Software zum Auslesen und verwalten Ihrer Netzwerkgeräte?
  5. Sie suchen eine Anwendung zur Unterstützung Ihrer Anwender (Helpdesk)?
  6. Sie möchten auf Knopfdruck eine Übersicht Ihrer Softwarelizenzen haben?
  7. Sie benötigen eine Anwendung zum Verwalten Ihrer Verträge (Vertragsverwaltung)?
  8. Und natürlich muss die Software einfach zu bedienen, individuell anpassbar und schnell zum Einsatz kommen?

Dann sollten Sie ROBERT KNOWS kennenlernen.

Was kann ROBERT KNOWS ?

Die nachstehenden Produkteigenschaften stehen in allen Versionen von ROBERT KNOWS zur Verfügung.

  • Skalierbarkeit. Verwaltung beliebiger Inventargüter. Erfassen eigene Eigenschaften. 
  • Verschiedene Sichten auf Ihr Inventar (Standort, Organisatorisch, Zustand, Lieferant, etc.)
  • Ist einfach zu bedienen. Schulungen sind nicht nötig.
  • Umfangreiches Auswertungssystem. Inventarrecherchen über alle Eigenschaften. Über 100 Berichte bereits im Standard. Anlegen eigener Reports.
  • Detaillierte Berechtigungsstruktur. Anwender sehen nur das was Sie sollen, z. B. nur Inventare eines bestimmten Standorts oder nur Inventare einer bestimmten Inventarklasse (Mobiliar).  
  • Kann Inventar an Räume, Arbeitsplätze, Personen oder anderes Inventar anhängen
  • Inventarzuordnung per drag & drop. Möglichkeit zum Drucken vom Übergabeprotokollen mit digitalen Unterschriften.
  • Protokolliert sämtliche Veränderungen des Inventars
  • Mobile Erfassungsmöglichkeit und Barcodeunterstützung
  • Detaillierte Kostenanalyse
  • Reinvestitionspläne
  • Hinterlegung von Wartungsplänen sowie die Protokollierung von durchgeführten Wartungen.
  • Protokollierung und Wiedervorlage von Elektroprüfungen - DGUV V3 Prüfung
  • Planung, Organisation und Verfolgung von Schulungsaktivitäten und Weiterbildungsprogrammen
  • Bestandsverwaltung / Bestellvorschläge. Melden von Bestellvorschlägen beim Erreichen von Meldebeständen. 
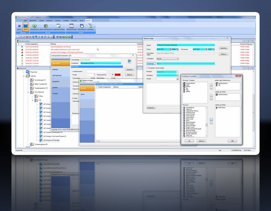
  • Wiedervorlagen, auch per E-Mail.
  • Import- / Exportschnittstellen.
  • u.v.m.

Kann ROBERT KNOWS noch mehr? Die Anforderungsprofile gerade größerer Unternehmen mit Tochterfirmen sind außerordentlich vielschichtig. ROBERT "KNOWS" … das und ist dementsprechend außerordentlich ausbaufähig. Folgende Zusatzmodule sind aktuell erhältlich:

  • Mandantenfähigkeit
  • User-Helpdesk (Ticketsystem)
  • Lizenzverwaltung
  • Vertragsverwaltung
  • automatisches Auslesen von PC-Informationen (Hard- und Software)
  • Auslesen beliebiger Netzwerkkomponenten mittels SNMP
  • Netzwerküberwachung
  • Verleihmanagement
  • Buchung von Arbeitsplätzen und Räumen

Schnittstellen:

CSV Import/ Export
LDAP

Sie suchen die passende Software? Vertrauen Sie SoftGuide!

Unsere Experten finden die perfekte Lösung für Sie - unabhängig und auf dem neuesten Stand der Softwaretrends.

Funktionen (Auszug):

Änderungsdokumentation
Anlagenummern
Anlagenverwaltung
Anlagevermögen
Archivierung
Artikelerfassung
Asset-Management
Ausleihservice
Auswertung
Automatisierte Nachrichten
Barcode, RFID
Barcodedruck
Barcodeerkennung
Barcodegenerierung
Benachrichtigungssystem
Benutzer- und Zeitstempel
Berichtsmanagement
Bestands- und Inventurlisten
Bestandsaktualisierung
Bestandslisten
Bestandsverwaltung
betriebliche Verwaltungsdaten
Budgetierung
Checklisten
Controllingfunktionen
Datenabfragen
Datenbank
Datenbank-Schnittstellen
Datenbankabfragen
Datenerfassung
Datenexport
Datenimport
Datenmanagement
Datenmigration
Datenverschlüsselung
DMS
Dokumentenmanagement
Dozentenverwaltung
DSGVO-konform
E-Mail-Management
Einzel- und Mantelverträge
Entsorgungsnachweis
Erinnerungsfunktionen
Ersatzteilverwaltung
Eskalationsmanagement
Eskalationsmechanismen
Excel-Import
Exportfunktionen
Fahrerverwaltung
Fahrzeugverwaltung
Filterfunktion
Flottenmanagement
Flurförderfahrzeuge
Führerscheinkontrolle
Fuhrparkverwaltung
Gerätemanagement
Geräteprüfungen
Grafische Darstellungsformen
Hardwareinventarisierung
HelpDesk
Historie
Hochrechnungsverfahren
Immobilienmanagement
Importfunktionen
Innerbetriebliche Schnittstellen
Inspektionsmanagement
Instandhaltung
Inventar-Datenerfassung
Inventar-Historie
Inventaranzeige
Inventaraufkleber
Inventarauswertung
Inventardaten
Inventaretikettendruck
Inventarisierung
Inventarlisten
Inventarveränderungen
Inventur
Investitionsplanung
Ist-Bestand-Erfassung
Ist-Bestand-Übernahme
IT-Asset-Management
IT-Asset-Monitoring
IT-Daten
IT-Dokumentation und IT-Visualisierung
Kalender- und Terminmanagement
Kategorisierung
Kfz-Kostenstellen
Klientenverwaltung
Kostenerfassung
Kündigungen
Kursverwaltung
Lagerplatzmanagement
Laufzeiten und Gültigkeitszeiträume
Leasingmanagement
Listendruck
Lizenzmanagement
Management-Auswertungen
Mandantenfähig
Mehrbenutzerfähigkeit
Mehrsprachigkeit
Mitarbeiterverwaltung
Mobile-Asset- und -Inventory-Management
Monitoringfunktionen
Netzwerkfunktionen
Netzwerkgeräte
Netzwerkpläne
Objektverwaltung
Organisationsstruktur einbinden
Personalmanagement
Prognose und Planung
Raumbuch
Raumverwaltung
Rechteverwaltung
Reporting
Reservierungsbestätigung
Reservierungsverwaltung
Ressourcenmanagement
Ressourcenüberblick
Ressourcenzuordnung
Rollenverwaltung
Scanner
Schülerverwaltung
Schwellenwert-Warnungen
Seriennummernverwaltung
Servicesmonitoring
Skalierbarkeit
Softwarelizenzen
Stammdatenmanagement
Standardauswertungen
Standorte
Standortverwaltung
Statistiken
Statusanzeigen
Suche
Teilnahmebescheinigungen
Teilnehmermanagement
Terminplanung
Terminüberwachung
Ticket-Erstellung
Ticket-Historie
Ticket-Verteilung
Ticketbearbeitung
Ticketsystem
Versicherungsdaten
Vertragsartendefinition
Vertragscontrolling
Vertragserweiterungen
Vertragsinhaltserfassung
Vertragsmanagement
Vertragspartnerverwaltung
Verwaltung
Vorlagenmanagement
Wartung
Wartungsverträge
Weiterbildungsmanagement
Werkzeugverwaltung
Workflow-Management
XML-Schnittstelle
Zähllistendruck
Zeugniserstellung
Zubehör-Erfassung
Zugangslisten, Abgangslisten
Zykluszählung

Sie suchen die passende Software? Vertrauen Sie SoftGuide!

Technische Angaben:

Hersteller:
Conbeco GmbH
webbasiert:
nein
SaaS, Cloud:
nein
On-Premises (lokale Installation):
ja
multiuser-fähig (netzwerkfähig):
ja
mandantenfähig:
ja
Wartung:
gegen Entgelt
Customizing-Option:
auf Anfrage
Erstinstallation (Jahr):
2000
Sitz des Herstellers:
Deutschland
Schulung:
nicht erforderlich
Installationssupport:
im Preis enthalten
Dokumentation:
Online Hilfe, Demoversion
Dialogsprache(n):
Englisch, Deutsch
Systemvoraussetzungen:
kompatible Betriebssysteme (läuft mit):
Win 11
Win 10
Win Server
Mainframe basierend
Unix basierend
Linux basierend
Mac OS
Mobile Betriebssysteme (unterstützt):
iOS
Android
Alte kompatible Betriebssysteme:
Win 8
Win 7
Zusätzliche Soft- und Hardwareanforderungen:
Datenbanksystem Microsoft SQL-Server oder Oracle ROBERT KNOWS muss nicht auf den einzelnen Clients installiert werden. Es genügt die Dateien in eine Verzeichnis zu kopieren und die Freigabe den Anwendern zur Verfügung zu stellen.

Alternativen

ROBERT KNOWS - Inventarverwaltung / Verträge / Lizenzen / Helpdesk
Imixs-Office-Workflow
Timly - Intuitive Inventarverwaltung
Wello (Wellcode Logistics & Office Manager)
Inventory360
Asset.Desk
Findentity Office – DMS und CRM: Einfach effizienter arbeiten
Axxerion - Prozessoptimierung im Standard von Morgen
MAINDESK Software für Unternehmen
Parsec.NET Anlageninventursystem
Capitol
VertiGIS FM - Infrastruktur und Facility Management Software
Warehouse Solutions (Lagerverwaltungssystem, BetterStore, BetterPick)
CIMS4YOU
Inventarverwaltung: Inventarsoftware mit Barcode-Etiketten am PC und mobil
Lucanus GISMO Inventory
ROBERT KNOWS - Inventarverwaltung / Verträge / Lizenzen / Helpdesk
Imixs-Office-Workflow
Timly - Intuitive Inventarverwaltung
Wello (Wellcode Logistics & Office Manager)
Inventory360
Asset.Desk
Findentity Office – DMS und CRM: Einfach effizienter arbeiten
Axxerion - Prozessoptimierung im Standard von Morgen
MAINDESK Software für Unternehmen
Parsec.NET Anlageninventursystem
Capitol
VertiGIS FM - Infrastruktur und Facility Management Software
Warehouse Solutions (Lagerverwaltungssystem, BetterStore, BetterPick)
CIMS4YOU
Inventarverwaltung: Inventarsoftware mit Barcode-Etiketten am PC und mobil
Lucanus GISMO Inventory
Kurzinfo
Inventarisierung, Netzwerkmanagement, Lizenz- und Vertragsmanagement, Helpdesk, uvm.
Software für Geschäftsprozessmanagement
Wir machen Inventarverwaltung einfach
ERP - Enterprise Lösungen & Services für den Mittelstand
IT-Inventarisierung aller Assets
Asset.Desk:ITAM-Software für IT-Scanning, Inventarisierung, Lizenz- und Vertragsmanagement
Modular erweiterbare Software für Dokumenten-, Kunden-, Aufgabenmanagement, Zeiterfassung
Axxerion - Weniger Work mehr Flow
Mitwachsende Business-Software für Grosshandel, Vermietung, Agenturen, eCommerce uvm.
Anlagen Inventursystem zur Inventarisierung mit RFID und Barcode
Expertensoftware für das professionelle Immobilien-/ Liegenschaftsmanagement
VertiGIS FM - Facility Management neu gedacht
Wareneinlagerung, -umlagerung, Kommissionierung und Distributionskontrolle
Vereinfacht Ihr Daten-Management
Inventar-APP - mobile Inventarisierung mit Barcode Etiketten und RFID Tags
System zur Führung von Anlagevermögen aller Art
multiuser-fähig (netzwerkfähig)
ja
ja
ja
ja
ja
ja
ja
ja
ja
ja
ja
ja
ja
ja
ja
ja
Mandantenfähig
ja
ja
ja
ja
ja
ja
ja
ja
nein
ja
ja
ja
ja
ja
ja
ja
Kompatibel mit
 
 
 
 
 
 
 
 
 
 
 
 
 
 
 
 
 
 
 
 
 
 
 
 
 
 
 
 
 
 
 
 
 
 
 
 
 
 
 
 
 
 
 
 
 
 
 
 
 
 
 
 
 
 
 
 
 
 
 
 
 
 
 
 
 
 
 
 
 
 
 
 
 
 
 
 
 
 
 
 
 
 
 
 
 
 
 
 
 
 
 
 
 
 
 
 
 
 
 
 
 
 
 
 
 
 
 
 
 
 
 
 
 
 
 
 
 
 
 
 
 
 
 
 
 
 
 
 
Schnittstellen
CSV Import/ Export
LDAP
BETON2GO
DATEV Connect
DATEV Online API
DATEV XML-Format mit Belegtransfer
EDM eBilanz (AT)
Google Accounts
Google Maps
Google Vision
GPS.AT
Kognitive Texterkennung
Microsoft Office365
OCR
PDF Print
SEPA
TomTom Webfleet
Waage SysTec
Waage-Schnittstellen
Yellowfox Telematik
Active Directory
REST API
REST-API (ODATA)
WEB-API
beA
Customer-Relationship-Management
DATEV
Dokumentenmanagementsystem
Dragon Spracherkennung
MS Office
Radiofrequenzidentifikation
Schnittstelle zu Spracherkennungssystemen
Anbindung Active Directory via SAML Single Sign On (SSO)
Anbindung Outlook
DATEV
JIRA
Navision
SAP
Schnittstelle zu jeglichen Softwarelösungen von Drittanbietern
CalDAV
DATANORM 4.0
DATANORM 5.0
DATEV
GAEB
iCal
LDAP
Lexware
OpenStreetMap
SEPA
SFTP
shipcloud
Woo Commerce Shop
XLS
XT:Commerce
ZUGFeRD
BMD
DATEV
Microsoft Dynamics NAV
MS Office
Barcodescannern
Zusätzliche Soft- und Hardwareanforderungen
Datenbanksystem Microsoft SQL-Server oder Oracle ROBERT KNOWS muss nicht auf den einzelnen Clients installiert werden. Es genügt die Dateien in eine Verzeichnis zu kopieren und die Freigabe den Anwendern zur Verfügung zu stellen.
Wir bieten die Lösung in zwei Varianten an: SaaS mit gestaffelter Abrechnung nach Mitarbeitern; On Premise als fertige virtuelle Appliance / VM. Beide Lösungen werden über ein Webinterface angesprochen, welches auch auf Mobilgeräten vollständig nutzbar ist.
Zielclients: mind. MS Windows NT, WMI
Findentity: Betriebssystem Microsoft Windows 7 bis Windows 11 bzw. Windows Server 2008 R2 bis Windows Server 2019. Ggf. gelten weitere Systemvoraussetzungen, die in den Produktbeschreibungen genannt sind. SBC-Unterstützung (Server-based Computing) ist gegeben durch Terminalserver- und Citrixfähigkeit, kompatibel mit virtuellen Maschinen (VM).
Keine
Empfohlene Hardware: ZEBRA mobile PC/Scanner
Bildschirmauflösung ab 1020*768
DualCore, 512 MB RAM oder mehr je nach Datenaufkommen, DoubleScreen wird empfohlen.
Dialogsprache(n)
Englisch, Deutsch
Englisch, Deutsch
Englisch, Deutsch
Englisch, Deutsch
Englisch, Deutsch
Deutsch
Deutsch
Englisch, Deutsch
Englisch, Deutsch, Französisch
Deutsch
Englisch, Deutsch
Englisch, Deutsch
Englisch, Deutsch, Spanisch
Englisch, Deutsch, Französisch
Englisch, Deutsch
Dokumentation
Handbuch
Online Hilfe
Demoversion
Technische Dokumentation
Handbuch
Online Hilfe
Demoversion
Technische Dokumentation
Handbuch
Online Hilfe
Demoversion
Technische Dokumentation
Handbuch
Online Hilfe
Demoversion
Technische Dokumentation
Handbuch
Online Hilfe
Demoversion
Technische Dokumentation
Handbuch
Online Hilfe
Demoversion
Technische Dokumentation
Handbuch
Online Hilfe
Demoversion
Technische Dokumentation
Handbuch
Online Hilfe
Demoversion
Technische Dokumentation
Handbuch
Online Hilfe
Demoversion
Technische Dokumentation
Handbuch
Online Hilfe
Demoversion
Technische Dokumentation
Handbuch
Online Hilfe
Demoversion
Technische Dokumentation
Handbuch
Online Hilfe
Demoversion
Technische Dokumentation
Handbuch
Online Hilfe
Demoversion
Technische Dokumentation
Handbuch
Online Hilfe
Demoversion
Technische Dokumentation
Handbuch
Online Hilfe
Demoversion
Technische Dokumentation
Handbuch
Online Hilfe
Demoversion
Technische Dokumentation
Anzahl der Installationen
> 500
>45.000
keine Angabe
578
> 400
800+
100
3300
120, Clients: max 30
Erstinstallation (Jahr)
2000
2004
2006
2014
2004
1998
2004
2006
1996
2004
2017
2005
1995
1998
Funktionen
164/164
90/164
89/164
89/164
79/164
78/164
71/164
64/164
57/164
41/164
21/164
21/164
15/164
15/164
14/164
9/164
Weitere Alternativen zu ROBERT KNOWS - Inventarverwaltung / Verträge / Lizenzen / Helpdesk vergleichen