Software > Verwaltung > Auftragsverwaltung, Auftragsbearbeitung > TaxMetall StartUp: ERP für kleinere Unternehmen
ERP-System,  entwickelt speziell für kleinere Unternehmen

TaxMetall StartUp: ERP für kleinere Unternehmen

ERP-System, entwickelt speziell für kleinere Unternehmen

Version:  4.0

 
 
 
 
 
 
 
 
Aktualisiert am 03. Mrz 2026 durch Vectotax Software GmbH
Demoversion

TaxMetall StartUp: ERP für kleine produzierende Unternehmen

Schneller Überblick. Klare Prozesse. Geringer Aufwand. TaxMetall StartUp ist eine ERP-Software für kleine Unternehmen, die ihre Auftragsbearbeitung, Kalkulation und Einkauf / Materialbeschaffung effizient digitalisieren möchten – ohne lange Einführungsprojekte oder IT-Vorkenntnisse.

Ideal für kleinere Strukturen

TaxMetall StartUp wurde speziell für Betriebe entwickelt, in denen Mitarbeitende mehrere Rollen übernehmen – etwa in produzierenden Unternehmen wie in der Lohnfertigung oder Engineering-Unternehmen. Die Lösung bildet zentrale Geschäftsprozesse kompakt ab und erleichtert den Einstieg ins digitale Arbeiten.

Funktionen im Überblick

  • Komplette Auftragsabwicklung – von Anfrage bis Zahlungseingang
  • Offene Posten und Mahnwesen
  • Warenwirtschaft mit Bestellwesen, Disposition und Inventur
  • Stücklisten, Arbeitspläne, Kalkulation, Kostenkontrolle
  • Dokumenten- und Zeichnungsverwaltung
  • Kundenmanagement, Terminkalender, CRM-Funktionen
  • Auswertungen, Reportdesigner und individuelle Statistiken

Schneller Einstieg – ohne Risiko

Die Software ist innerhalb von 5 Minuten einsatzbereit. Mit einem Videokurs, unserer Online-Akademie und optionalen Schulungen können Sie den Start selbst steuern – oder auf Wunsch Unterstützung dazubuchen.

Wächst mit Ihrem Unternehmen

TaxMetall StartUp ist sofort einsatzbereit. Die Software ist skalierbar und wächst mit Ihrem Unternehmen. So lässt sich die Branchenlösung immer flexibel an die aktuellen Aufgaben Ihres Unternehmens anpassen. Wächst ihr Unternehmen, können Sie problemlos und auf eine andere TaxMetall Version umsteigen, beispielsweise auf TaxMetall Standard oder TaxMetall Advanced.

Ausgezeichnet & bewährt

TaxMetall wurde als „ERP-System des Jahres“ für kleine Unternehmen ausgezeichnet und ist zertifiziert vom Bundesverband IT-Mittelstand: Der Bundesverband IT Mittelstand bestätigt Benutzerfreundlichkeit, durchdachtes Design und eine hohe Anwenderfreundlichkeit bei großer Kosteneffizienz. Die Software ist bundesweit in der Meisterausbildung im Einsatz.

Mehr erfahren?

Schauen Sie auf unserem YouTube-Kanal Vectotax auf Youtube vorbei oder entdecken Sie weitere Informationen direkt auf unserer Website Internetseite

Wir beraten Sie gerne, einen Termin können Sie über die folgende Seite buchen: TaxMetall Beratung oder melden Sie sich für eine kostenfreie Onlinepräsentation an, es stehen immer mehrere Termine zur Auswahl: Onlinepräsentation TaxMetall

Abkürzungen:
ERP: Enterprise Resource Planning

Schnittstellen:

Datev-Schnittstelle

Zielgruppen:

Kleinere produzierende Unternehmen, Lohnfertiger und Engineering-Unternehmen u.a. folgender Branchen:

  • Maschinenbau
  • Sondermaschinenbau
  • Engineering-Unternehmen, kaufm. Lösung für Ingenieure
  • Metallverarbeitung
  • Metallbau, Stahlbau
  • Medizintechnik
  • Elektronik, elektronische Bauteile
  • Werkzeug- und Formenbau
  • CNC-Bearbeitung

Referenzen:

TaxMetall wird von Unternehmen in ganz Deutschland, in Österreich und der Schweiz eingesetzt.

Eine Auswahl unserer Kunden sehen Sie hier.

Anbieter Kontaktdaten:
Frau Martina Bomm
0261 / 394513-20
Mehr zur Software entdecken:
Informationsmaterial
Direkt zur Produktwebseite
Online-Vorführung
Direkt zur Produktwebseite
Videotermin
Direkt zur Produktwebseite
Anwenderbericht
Direkt zur Produktwebseite
Software-Exposé
URL anfordern
Kontakt:
Nachricht senden

Screenshots

Funktionen (Auszug):

Angebotsmanagement
Archivierung
Aufgabenmanagement
Auftragsabwicklung
Auftragsannahme und Auftragsbuchung
Auftragsbearbeitung
Auftragsdaten
Auftragserstellung
Auftragsfertigungsliste
Auftragsmanagement
Auftragsstatus
Auftragsverfolgung
Auftragsverteilung und -verfolgung
Auswertung
Bearbeitung Auftragsfertigungslisten
Beleglayout
Belegnummer
Belegübersichten
Belegverwaltung
Benutzermanagement
Berichtsmanagement
Bestell-Forecast
Bestellstatus
Betriebsaufträge
Collaboration
CRM
Druckvorlagen
E-Mail-Anhänge
E-Mail-Management
E-Mail-Rechnungsversand
e-Rechnung
Einbindung Firmen-Logos und Bilder
Etikettendruck
Fakturierung
Fertigungsvorschläge, Losgrößen
Finanzkennzahlen
Fremdwährungen
Gutschriften
Inventarlisten
Inventur
Kalender- und Terminmanagement
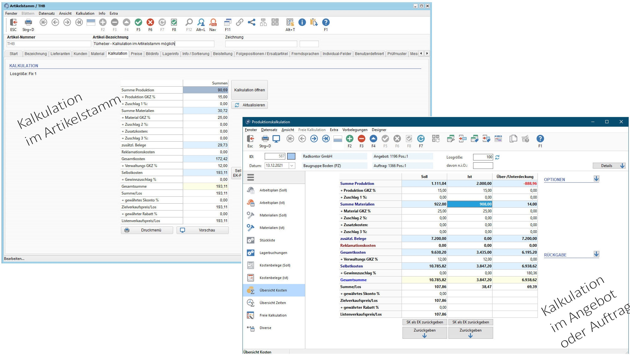
Kalkulation
Kundenhistorie
Kundenindividuelle Preise und Artikeltexte
Kundenkonto-Übersicht
Kundenverwaltung
Lagerhaltung
Lagerzugriff
Lieferantenmanagement
Lieferscheine
Lieferungen
Liefervorschläge
Mahnwesen
Management-Auswertungen
Materialwirtschaft
Mehrwertsteuersatz
Notizen
Offene Posten Verwaltung
Planung
Preis-Mengenstaffelungen
Produktbilder
Produktverwaltung
Proformarechnungen und -gutschriften
Rabatt-System
Rabatte
Rahmenaufträge
Rechnungen
Rechnungen direkt erstellen
Rechnungen im PDF-Format
Rechnungsstellung
Reparaturauftrag
Sammelrechnungen
Schnittstelle Finanzbuchhaltung
Serviceaufträge
Stammdatenmanagement
Statistiken
Statusüberwachung
Steuerberaterschnittstelle
Stücklistenarchiv
Stücklistenartikel
Stücklistenbearbeitung
Stücklistenmanagement
Stücklistenverarbeitung
Teilemanagement
Textvorlagen, Mustertexte
To-Do-Listen
Umsatzanalysen
Verlängerte Werkbank-Funktionen
Versandabwicklung
Vorgangsverwaltung
Vorlagenmanagement
Warenbuchungen
Wiedervorlage von Belegen
Wiedervorlagen
Zahlungseingänge
Zahlungserfassung
Zahlungsmodalitäten
Zeit- und Arbeitspläne
Zugriffsmanagement

Lernen Sie die Software näher kennen! Fordern Sie einen Videotermin für eine persönliche Präsentation an!

Kunden fragten

Ja die Software wächst mit den Anforderungen. Es kann jederzeit auf eine andere Edition gewechselt werden und dann weitere Module oder Programme ergänzt werden.

Ja, eine Schnittstelle zu Datev oder Datev Utnernehmen Online steht zur Verfügung.

Zeichnungen oder andere Belege können über die integrierte Dokutasche verwaltet, zugeorndet und aufgerufen werden.

Ja, TaxMetall ist Ausbildungssoftware und wird in der Auftragsbwicklung und Kalkulation eingesetzt. Es können Arbeitspläne geschreiben, Maschinenstundensätze errechnet und Produkte kalkuliert werden.

Es gibt 2 Möglichkeiten Stücklisten zu verwalten, entweder über eine einfache Materialliste oder über eine Strukturstückliste. Stücklisten können in beliebig vielen Stufen und Ebenen aufgebaut werden.

Technische Angaben:

webbasiert:
nein
SaaS, Cloud:
nein
On-Premises (lokale Installation):
ja
KI-unterstützt:
nein
multiuser-fähig (netzwerkfähig):
nein
mandantenfähig:
nein
Erstinstallation (Jahr):
2000
Sitz des Herstellers:
Deutschland
Installationssupport:
nicht erforderlich
Dokumentation:
Handbuch, Online Hilfe, Demoversion
Dialogsprache(n):
Deutsch
Systemvoraussetzungen:
kompatible Betriebssysteme (läuft mit):
Win 11
Win 10
Win Server
Mainframe basierend
Unix basierend
Linux basierend
Mac OS
Mobile Betriebssysteme (unterstützt):
iOS
Android
Datenträger:
DVD
CD-ROM
Download
Flash-Speicher
Diskette

Weitere Programme des Herstellers:

TaxMetall - Unternehmenslösung für kleine und mittlere Fertigungsunternehmen
TaxMetall - ERP für Maschinen- und Sondermaschinenbau
TaxMetall - Unternehmenslösung für Metallbau und -verarbeitung

Die Software wurde von SoftGuide u.a. für folgende Projekte in Betracht gezogen:

IT-Dienstleister sucht für einen Sondermaschinenbauer ein ERP-System

Projekt Nr.: 26/3554
Ausschreibung bis: 02. Jun 2026

Mein Unternehmen ist im IT-Consulting angesiedelt und ich unterstütze und bringe die ... mehr

Betrieb für die Kunststoffverwertung sucht Unternehmenslösung

Projekt Nr.: 26/3553
Ausschreibung bis: 23. Mai 2026

Für meinen Produktions- und Handelsbetrieb (Kunststoffverarbeitung und -handel) suche ich eine ... mehr

Produktions- und Handelsunternehmen sucht ERP-System

Projekt Nr.: 23/3215
Ausschreibung bis: Beendet

Wir sind ein Unternehmen in der Metallbearbeitung und suchen zur kompletten digitalen ... mehr

weitere Ausschreibungen

Pressemeldung zu dieser Software:

TaxMetall ist „ERP des Jahres 2020"
Vectotax Software GmbH
19. Oktober 2020

TaxMetall StartUp: ERP für kleinere Unternehmen wird in folgenden Rubriken gelistet