Software > Personalwesen > Zeiterfassung, Arbeitszeiterfassung > Zeiterfassung für SAP EPR HCM und SAP SuccessFactors
Terminalzeiterfassung für SAP, optionaler Genehmigungsworkflow, Abwesenheitskalender

Zeiterfassung für SAP EPR HCM und SAP SuccessFactors

Terminalzeiterfassung für SAP, optionaler Genehmigungsworkflow, Abwesenheitskalender

Version:  9

 
 
 
 
 
 
 
 
Aktualisiert am 12. Aug 2024 durch SoftGuide
Demoversion

Zeiterfassungsterminals mit SAP ERP HCM oder SAP SuccessFactors verbinden

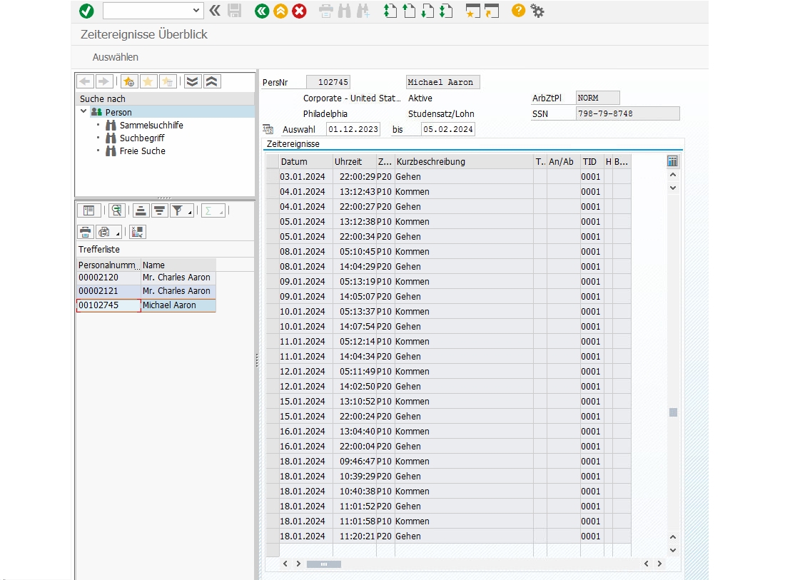
Die Chronos Zeiterfassung für SAP SuccessFactors und SAP ERP HCM kann nahtlos mit einer Vielzahl von Zeiterfassungsterminals integriert werden. Die Erfassung von "Kommen", "Gehen", "Pause" und "Dienstgang" sowie die sofortige Übertragung dieser Zeitereignisse an SAP sind bereits mit Standardfunktionen möglich. Dank der flexiblen Gestaltungsmöglichkeiten der Geräte und einer Vielzahl von Konfigurationsoptionen sind kundenspezifische Implementierungen problemlos umsetzbar.

Durch den Einsatz der Chronos Zeiterfassung liegen sämtliche Daten ohne den Einsatz von Papier, Excel oder manuellem Nachverfolgen im Personalbüro des gesamten Unternehmens vor. Mitarbeiter haben die Möglichkeit, ihren Resturlaub, das Arbeitszeitkonto und weitere Informationen entweder am Terminal oder über einen Webbrowser abzurufen. Die Architektur ist äußerst benutzerfreundlich, die Einsatzszenarien sind vielfältig und individuelle Kundenanforderungen lassen sich problemlos realisieren.

Viele Anwendungsbereiche und individuelles Terminaldesign

Die Tastatur und das Layout der Terminals können frei angepasst werden und somit sämtlichen Kundenanforderungen gerecht werden.

Zeiterfassungsszenarien

Sowohl die Aufzeichnung von Anwesenheitszeiten als auch von Projekt- und Auftragszeiten wird unterstützt. Umsetzbar sind generell beliebige Zeiterfassungsszenarien:

  • Terminalzeiterfassung mit Kommen, Gehen, Pause, Dienstgang, Saldenabfrage
  • Genehmigungsworkflow für Urlaub und andere Abwesenheiten
  • Darstellung des kompletten Zeitnachweises außerhalb von SAP
  • Abwesenheitskalender, abteilungs- und unternehmensweit 
  • Erfassung von CATS-Zeiten/Projekt- und Auftragszeiten
  • Erfassung von Produktionsrückmeldungen
  • Zutrittskontrolle

SAP - Schnittstellen

Es stehen Schnittstellen für SAP ERP HCM, SAP SuccessFactors und SAP Business ByDesign zur Verfügung. Diese ermöglichen den Download von Mitarbeiterdaten wie Personalstammdaten, Mitarbeitersalden, Kontingenten, Kostenstellen, Innenaufträgen und Projekten sowie den Upload von Zeiterfassungsdaten wie "Kommen", "Gehen", "Pause", "Dienstgang", Homeoffice, mobiles Arbeiten und Fehlzeiten. Darüber hinaus können die aktuellen SAP-Salden im Browser angezeigt oder am Terminal abgerufen werden.

Unterstützte Leseverfahren:

  • Unique/EM4102
  • Hitag1/2/S
  • Titan/EM4450 (Hewi)
  • DOM Hitag1/2
  • HID ProxPoint/IClass
  • Mifare Classic
  • Mifare Desfire
  • Mifare Ultralight (C)
  • Mifare Plus SL1/2/3
  • I Code SLI/SLI-S/SLI-L
  • ICODE UID/EPC
  • MyD
  • Legic Prime/Advant
  • i-Button
  • SimonsVoss
  • NEDAP
  • Fingerprint
  • ...
Abkürzungen:
SAP: Unternehmen SAP SE bzw. Systems, Applications and Products in Data Processing
ERP: Enterprise Resource Planning

Zielgruppen:

Unternehmen jeder Größe

Anbieter Kontaktdaten:
Herr Coenen
+49 (0)30 863 29 412-0
Mehr zur Software entdecken:
Informationsmaterial
Direkt zur Produktwebseite
Online-Vorführung
Termin anfordern
Videotermin
anfragen
Anwenderbericht
Direkt zur Produktwebseite
Software-Exposé
URL anfordern
Kontakt:
Nachricht senden

Screenshots

Funktionen (Auszug):

Abrechnung verschiedener Zeitmodelle
Abwesenheitsmanagement
Arbeitszeit-Trigger
Arbeitszeiterfassung
Arbeitszeitkorrekturen
Arbeitszeitmodelle
Arbeitszeitüberwachung
Arbeitszeitverwaltung
Archivierung
Aufgabenmanagement
auftragsbezogene Personalzeiterfassung (PZE)
Auftragszeiten
Auswertung
Barcode, RFID
BDE
Benachrichtigungssystem
Benutzermanagement
Berichtsmanagement
Buchung Fehlzeiten
Darstellung Personal-Anwesenheitsübersichten
Dashboards
Echtzeiterfassung
Employee Self Service
Exportfunktionen
Feiertagsverwaltung
Freizeitkonten
Kalenderfunktionen
Lohn- und Gehaltschnittstellen
Maschinen-Zustandsübersicht
Mengenerfassung
Messdaten, MDE
Mindestarbeitszeit und Tagessoll
Mitarbeiterausweise
Mitarbeiterprofile
Mobile Zeiterfassung
Offline-Zeiterfassung
Pausenzeiten erfassen
Personalmanagement
Personalstammdaten
Personalzeiterfassung
Produktdaten
Projektbudgetierung
Projektzeiterfassung
Projektzeitplanung
Raucherpausenproblematik
Resturlaub
Schnittstelle Finanzbuchhaltung
Statistiken
Stundensatzverwaltung
Überstundenberechnungen
Umrüstzeit
Urlaubsansprüche
Urlaubsantragswesen
Urlaubsgruppenverwaltung
Urlaubsmanagement
Urlaubsübersichten
Vertreterregelungen
Workflow-Management
Zeit-Abrechnungsregeln
Zeitbuchungen
Zeiterfassung
Zeiterfassung -Schnittstellen
Zeiterfassungssysteme
Zeitmodelle, Zeitkonten
Zugriffskontrollen
Zutrittskontrolle

Preis

auf Anfrage

Lernen Sie die Software näher kennen! Fordern Sie einen Videotermin für eine persönliche Präsentation an!

Technische Angaben:

webbasiert:
ja
SaaS, Cloud:
ja
On-Premises (lokale Installation):
ja
multiuser-fähig (netzwerkfähig):
ja
mandantenfähig:
ja
Wartung:
im Preis enthalten
Customizing-Option:
gegen Entgelt möglich
Sitz des Herstellers:
Deutschland
Schulung:
gegen Entgelt
Hotline:
gegen Entgelt
Installationssupport:
gegen Entgelt
Dokumentation:
Handbuch, Demoversion, Technische Dokumentation
Dialogsprache(n):
Englisch, Deutsch
Systemvoraussetzungen:
kompatible Betriebssysteme (läuft mit):
Win 11
Win 10
Win Server
Mainframe basierend
Unix basierend
Linux basierend
Mac OS
Mobile Betriebssysteme (unterstützt):
iOS
Android
Alte kompatible Betriebssysteme:
Win 8
Win 7
Win Phone / Mobile
Datenträger:
DVD
CD-ROM
Download
Flash-Speicher

Weitere Programme des Herstellers:

ToDo Manager mit Gantt Diagramm für HCL Notes & Domino
Chronos Zeiterfassung für HCL NOTES & DOMINO
Cobalt Helpdesk für HCL NOTES & DOMINO

Die Software wurde von SoftGuide für folgendes Projekt in Betracht gezogen:

Industriedienstleister sucht webbasierte Zeit- bzw. Projektzeiterfassung

Projekt Nr.: 19/1602
Ausschreibung bis: Beendet

Wir sind als globaler Industriedienstleister im Projektgeschäft tätig. ... mehr

weitere Ausschreibungen