Software > Bau- und Handwerkersoftware > Hochbau, Tiefbau, Straßenbau > Projektverwaltung
Projekt- und Dateiverwaltung

Projektverwaltung

Projekt- und Dateiverwaltung
 
 
 
 
 
 
 
 
Aktualisiert am 04. Jun 2025 durch SoftGuide

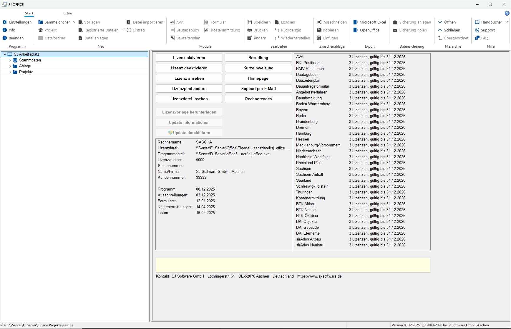
SJ OFFICE umfasst ein Projektmanagement und verschiedene weitere Module, die direkt in der Software bereitgestellt werden. Die Startoberfläche der Software ist genau dieses Projektmanagement, in dem Sie Ihre Projekte anlegen bzw. einrichten und verwalten können.

Die Software ist gewissermaßen aufgebaut wie ein Windows-Explorer, der speziell für Architekten- und Ingenieurbüros konzipiert wurde. Die "projektorientierte" Arbeitsweise bzw. der projektbezogene Aufbau des Systems stellt den großen Vorteil der Software dar.

Sämtliche SJ Module greifen auf diese zentrale Projektverwaltung zu. Auf diese Weise werden Redundanzen vermieden und fehlerhafte Eingaben deutlich reduziert. In dieser Startoberfläche können aber auch beliebige Dokumente anderer Programme (Word, Excel usw.) geöffnet werden. SJ OFFICE unterstützt somit die zentrale Verwaltung aller Projektdaten.

Die Projektverwaltung ist kostenloser Bestandteil aller SJ Module!

Vorteile und allgemeine Funktionen:

  • Übersichtliche Baumstruktur
  • bei der Neuanlage von Projekten werden bestehende Ordnerstrukturen automatisch übernommen
  • Kopieren und Verschieben von Projekten, Ordnern und Dateien mit Drag & Drop
  • eigene Zip-Archivierung
  • Untergliederung des Arbeitsplatzes in Sammelordner, Projekte und Unterordner
  • Templates
  • Automatisches Backup
  • mehrplatzfähig
  • Definition einer Bürozeile und der aktuell gültigen Mehrwertsteuer
  • individuelle Programmeinstellungen möglich
  • Live-Update der Software
  • Export nach Excel und OpenOffice

Projektkarte

  • Projektkarte mit allen wichtigen Informationen des Projektes, Option zur Erweiterung durch eigene Einträge
  • Übernahme der Projektdaten in die SJ Programme mit automatischer Aktualisierung bei Änderungen
  • Direkter Import von Adressen aus dem Adressmanagement in die Projektkarte
  • Taschenrechner zur Berechnung der Grundflächen und Rauminhalte
  • Zusätzliche Bemerkungen zu jedem Eintrag in einem Textfeld
  • Übersichtlicher Ausdruck aller Projektdaten
  • Export als pdf-Datei

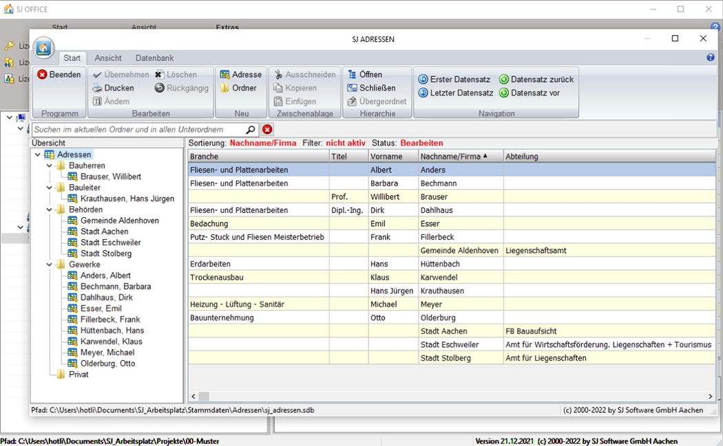
Adressverwaltung

  • Eigenes Adressmanagement
  • Sortier-, Filter- und Suchfunktionen
  • beliebige Ordnerstrukturen
  • Kopieren und Verschieben von Ordnern und Adressen mit Drag & Drop
  • Import und Export von Adressen über Textdateien und dBase
  • Import bzw. Kopieren von Adressen in die Projektkarte, weitere SJ Programme, MS Word etc.
  • Direkte Anwahl der E-Mail-Adresse und der Homepage
  • Übersichtlicher Ausdruck aller Adressdaten mit verschiedenen Einstellungsmöglichkeiten
  • Export als pdf-Datei

Zielgruppen:

  • Architektur- und Ingenieurbüros
  • Bauunternehmen
  • Bauämter von Städten und Gemeinden

Referenzen:

Da über 10.000 Firmen mit unserer Software arbeiten, haben wir auf unserer Homepage eine eigene Seite mit Referenzkunden aufgebaut.

Anbieter Kontaktdaten:
Herr Gerd Groten
(0241) 910 535 0
Mehr zur Software entdecken:
Demoversion
direkt zur Produktwebseite
Informationsmaterial
direkt zur Produktwebseite
Anfordern Online-Vorführung
direkt zur Produktwebseite
Software-Exposé
URL anfordern
E-Mail-Anfrage

Funktionen (Auszug):

Adress- und Kontaktlisten
Adressverwaltung
Anpassung der Datenansichten
Archivierung
Aufgabenmanagement
Dokumentation
E-Mail-Management
Exportfunktionen
Importfunktionen
Individuelle Datenfelder
Innerbetriebliche Schnittstellen
Kalender- und Terminmanagement
Notizen
Office-Integration
Projekt-Workflow
Projektkennziffern
Projektmanagement
Projektvorlagen
Status-Reporting
Suche
Suchstrategien
Support-Projektmanagement
Synchronisationsfunktionen
Vorlagenmanagement
Workflow-Management

Preis

kostenlos
Vollversion

Lernen Sie die Software näher kennen! Fordern Sie einen Videotermin für eine persönliche Präsentation an!

Technische Angaben:

webbasiert:
nein
SaaS, Cloud:
nein
On-Premises (lokale Installation):
ja
multiuser-fähig (netzwerkfähig):
ja
mandantenfähig:
ja
Wartung:
im Preis enthalten
Customizing-Option:
nicht erforderlich
Erstinstallation (Jahr):
2001
Anzahl der Installationen:
> 6000
Sitz des Herstellers:
Deutschland
Schulung:
gegen Entgelt
Hotline:
gegen Entgelt
Installationssupport:
gegen Entgelt
Dokumentation:
Handbuch, Online Hilfe, Demoversion, Technische Dokumentation
Dialogsprache(n):
Deutsch
Systemvoraussetzungen:
kompatible Betriebssysteme (läuft mit):
Win 11
Win 10
Win Server
Mainframe basierend
Unix basierend
Linux basierend
Mac OS
Mobile Betriebssysteme (unterstützt):
iOS
Android
Min. Speicherbedarf:
4 GB RAM, 150 MB Festplatte
Datenträger:
DVD
CD-ROM
Download
Flash-Speicher

Weitere Programme des Herstellers:

Die Software wurde von SoftGuide u.a. für folgende Projekte in Betracht gezogen:

Ingenieur- und Sachverständigenbüro sucht Projektsoftware

Projekt Nr.: 22/3006
Ausschreibung bis: Beendet

Für unser Ingenieur- und Sachverständigenbüro, mit dem wir gewerbliche Immobilienprojekte z.B. ... mehr

Technische Betriebe einer Stadt suchen Projektverwaltungssoftware

Projekt Nr.: 22/2904
Ausschreibung bis: Beendet

Als Technische Betriebe einer Stadt suchen wir für die strukturierte Abwicklung von Projekten ... mehr

weitere Ausschreibungen