Software > Gesundheitswesen, Medizin und Soziales > Soziale Einrichtungen > C&S KlientenManager - Umsetzung BTHG und persönliches Budget
- die all-in-one Lösung für alle sozialen Arbeitsbereiche

C&S KlientenManager - Umsetzung BTHG und persönliches Budget

- die all-in-one Lösung für alle sozialen Arbeitsbereiche
 
 
 
 
 
 
 
 
Aktualisiert am 13. Aug 2024 durch C&S EDV-Service und Entwicklung GmbH
Demoversion

C&S KlientenManager - die All-in-one Software für alle sozialen Arbeitsbereiche

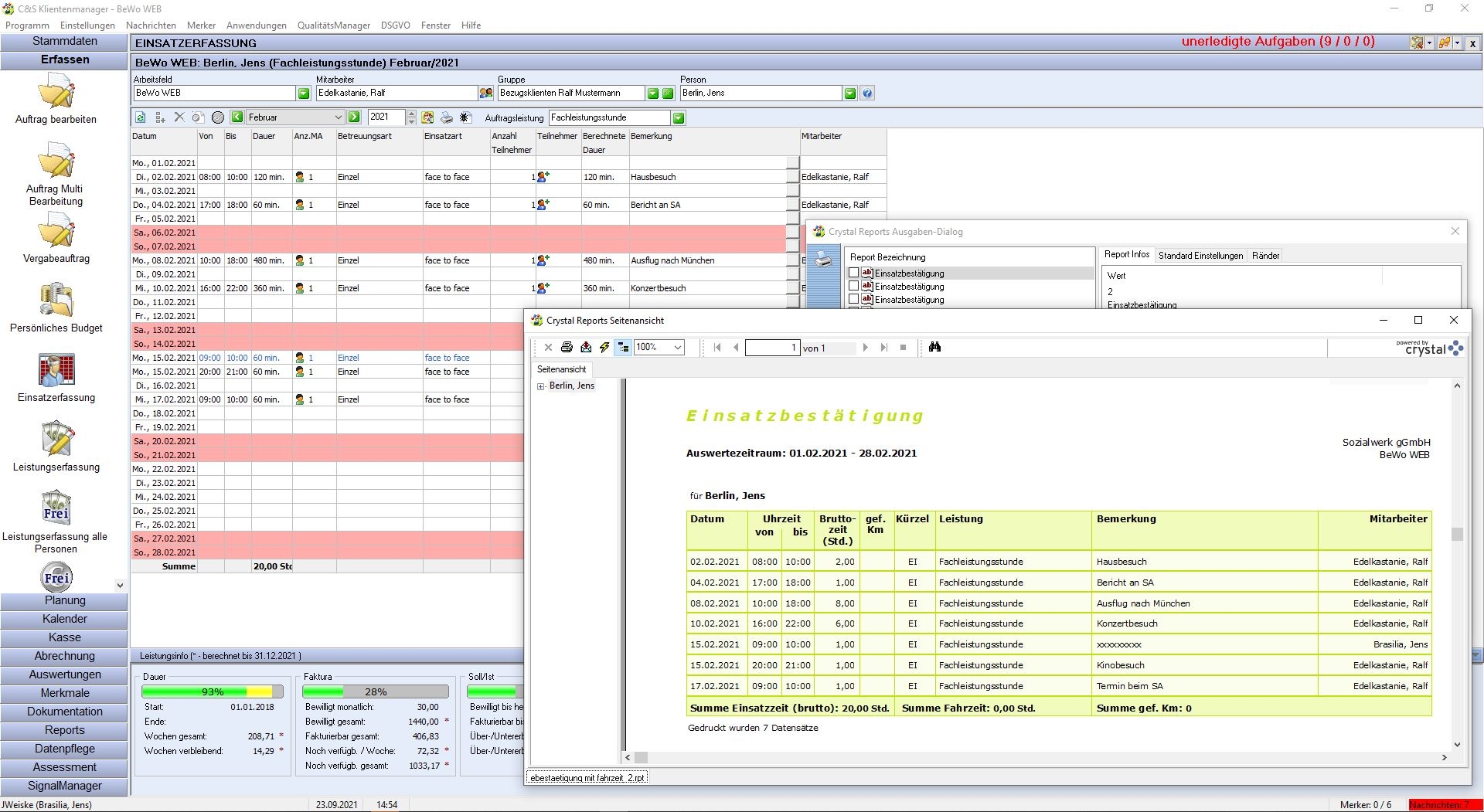
Der C&S KlientenManager ist eine Komplettlösung für die Betreuungsdokumentation und Verwaltungsautomation, der Auswertung und das Controlling für alle sozialen Arbeitsbereiche. Die Lösung ist für den Einsatz in der Alten- und Jugendhilfe, der Behinderten- und Familienhilfe, der Beratungsarbeit bzw. der Flüchtlingsbetreuung und des sozialpsychiatrischen Dienstes und des sozialpädagogischen Dienstes geeignet.

C&S KlientenManager - Umsetzung BTHG und persönliches Budget

Vorteile

  • Eine Lösung für alle Bereiche der offenen Sozialarbeit
  • Zentrale Administration mit einer Datenbank für alle Arbeitsfelder
  • Hochflexibel für individuelle Anpassungen im Branchenstandard
  • Leicht zu bedienen
  • Geringer Schulungsbedarf
  • Controlling, Auswertungen und Statistiken für die Organisationseinheit oder für einzelne Arbeitsfelder
  • Erfassung von Einsätzen, Berichten, Tätigkeiten und Terminen per Smartphone

Der C&S KlientenManager berücksichtigt die derzeit bekannten Anforderungen bei der Auftragsverwaltung und Abrechnung. Daneben sind die Grundlagen für die Umsetzung des trägerübergreifenden persönlichen Budgets implementiert.

Allgemeine Funktionen des C&S KlientenManager® sind:

  • Stammdatenmanagement (Klienten, Ärzte, Mitarbeiter, Leistungsträger, Betreuer, Gruppen etc.)
  • Budgetmanagement für Fachleistungsstunden
  • Abrechnung
  • Klientendokumentation
  • Terminplanung inkl. Wiedervorlagefunktion
  • Schnittstelle zur Finanzbuchhaltung (optional z. B. DATEV)
  • Koppelung an diverse Verfahren zur Hilfebedarfserhebung
  • Integrierte Dokumentenverwaltung
  • C&S Officemodul® (für die Verwaltungsautomatisation)
  • Lastschriften
  • Controlling
  • Einzel- und Gruppenplanung der Leistungen
  • Koppelung zu Assessments z. B. C&S LVR-Verfahren®

Besondere Features der Jugendhilfe

  • umfangreiche Controllingauswertungen
  • Dokumentation per Smartphone im Außendienst
  • dienstlich gefahrene Kilometer mit Privat PKW können automatisch in die DATEV Lohnabrechnung übergeben werden

Spezielle Features für die Offene Sozialarbeit

Die Lösung unterstützt die vollständige Falldokumentation rund um Ihre Klienten. Die wesentlichen Arbeitsbereiche der offenen Sozialarbeit wie beispielsweise Einrichtungen der Sucht- bzw. Schwangerenberatung, der Erziehungs- und Familienhilfe, des Migrationsdienstes, der Wohnungslosenhilfe u.v.m. werden abgebildet.

Besondere Features der Behindertenhilfe

  • Verschiedene Erfassungsvarianten für Fachleistungsstunden
  • Workflow für Kostenübernahme Sozialhilfeträger
  • Leistungsnachweise
  • BRP und andere Kostenübernahmeverfahren
  • Second Item

Zusatzmodule

  • C&S DSGVO Tool
  • Basisdatensatz AG STADO
  • Deutscher Kerndatensatz 3.0
  • Projekt Mensch - Refugees

Übrigens - nur so am Rande - unsere Software wurde mit dem Innovationspreis-IT Best of 2018 der initiative Mittelstand ausgezeichnet.

Fordern Sie gleich weiterführende Informationen zum C&S KlientenManager an!

Abkürzungen:
BTHG: Bundesteilhabegesetz

Zielgruppen:

Der C&S® KlientenManager dient der kompletten Falldokumentation rund um Ihre Klienten für den größten Teil der in der offenen Sozialarbeit anzutreffende Arbeitsfelder, wie Einrichtungen der Suchtberatung, der Schwangerenberatung, der Erziehungshilfe, der Familienhilfe, des Migrationsdienstes, des Jugendmigrationsdienstes, der Wohnungslosenhilfe, des sozialpsychiatrischen Dienstes, des sozialpädagogischen Dienstes, u.v.m.

Ein Auszug von möglichen Einsatzgebieten

  • Allgemeiner Sozialdienst
  • Betriebliche Sozialarbeit
  • Ehe- und Familienberatung
  • Erziehungsberatung / mit Datenüberleitung an stat. Landesämter: Statistik der Kinder- und Jugendhilfe Teil I (HZE)
  • Migration und Integration
  • Pflegestützpunkte / Pflegeberatung
  • Schwangerenberatung / mit Kerndatensatz Schwangerenberatung (DCV)
  • Sozialpsychiatrischer Dienst
  • Sozial- und Lebensberatung
  • Suchthilfe / mit Deutscher Kerndatensatz KDS 3.0
  • Wohnraumberatung
  • Wohnungslosenhilfe mit Basisdatensatz AG STADO
Anbieter Kontaktdaten:
Herr Jens Weiske
01634258201
01634258201
Mehr zur Software entdecken:
Informationsmaterial
Direkt zur Produktwebseite
Online-Vorführung
Termin anfordern
Videotermin
anfragen
Anwenderbericht
Direkt zur Produktwebseite
Software-Exposé
URL anfordern
Kontakt:
Nachricht senden

Screenshots und Videos

 

Funktionen (Auszug):

Abrechnungsfunktionen
Ad-hoc-Berichte
Angebotsmanagement
Anwesenheitsmanagement
Arbeitszeiterfassung
Arbeitszeitverwaltung
Archivierung
Aufgabenmanagement
auftragsbezogene Personalzeiterfassung (PZE)
Auftragsmanagement
Auftragszeiten
Auswertung
Backup
Behandlungshistorie
Behandlungsplanung
Benachrichtigungssystem
Benutzermanagement
Berechtigungsmanagement
Berichtsmanagement
Beurteilungen
Bewohnerbefragung
Buchung Fehlzeiten
Budgetierung
Compliance Management
Controllingfunktionen
Dashboards
Datenschutzmanagement
DATEV-Schnittstellen
DMS
Dokumentation
Dokumentenarchivierung
DSGVO Dokumentation
E-Mail-Integration
Eingangspostverarbeitung
Elektronische Akten (E-Akten)
Elektronische Patientenakte
Erinnerungsfunktionen
eSignatur
Eskalationsmanagement
Fallmanagement
Formulardesigner
Formularmanagement
Fortschrittsverfolgung
Freiwilligenmanagement
Hilfsmittelverwaltung
Innerbetriebliche Schnittstellen
Kalender- und Terminmanagement
Klientenverwaltung
Kommunikation
Kontaktmanagement
Kostenrechnungssystem
Kostenträger-Abrechnung
Krankenkassenmanagement
Kundenverwaltung
Leistungsnachweise
Mandantenfähig
Migrations- und Backupassistent
Mitarbeiterverwaltung
Musterverträge
Netzwerkfunktionen
Personaleinsatzplanung (PEP)
Personalentwicklung
Personalstammdaten
Pflegeplanung
Point-of-Care-Testing
Projektauswertungen
Projektzeiterfassung
Projektzeitplanung
Prozessdesigner
Prozessdokumentation
Prozessmanagement
Qualitätsmanagement
Rechnungen
Rechteverwaltung
Rezeptverwaltung
Rollenverwaltung
Schnittstelle Finanzbuchhaltung
Serienbrieffunktionen
Skalierbarkeit
Stammdatenmanagement
Statistiken
Suche
Terminplanung
Testsysteme
Therapieplanung
Vertragsmanagement
Vorlagenmanagement
Wiedervorlagen
Workflow-Management
Zeiterfassung
Zertifikatsmanagement
Ziel- und Aufgabentracking

Preis

auf Anfrage
einrichtungsabhängig

Lernen Sie die Software näher kennen! Fordern Sie einen Videotermin für eine persönliche Präsentation an!

Technische Angaben:

webbasiert:
nein
SaaS, Cloud:
ja
On-Premises (lokale Installation):
ja
KI-unterstützt:
nein
multiuser-fähig (netzwerkfähig):
ja
mandantenfähig:
ja
Wartung:
gegen Entgelt
Customizing-Option:
auf Anfrage
Erstinstallation (Jahr):
2010
Sitz des Herstellers:
Deutschland
Schulung:
gegen Entgelt
Hotline:
gegen Entgelt
Installationssupport:
gegen Entgelt
Dokumentation:
Online Hilfe
Dialogsprache(n):
Deutsch
Systemvoraussetzungen:
kompatible Betriebssysteme (läuft mit):
Win 11
Win 10
Win Server
Mainframe basierend
Unix basierend
Linux basierend
Mac OS
Mobile Betriebssysteme (unterstützt):
iOS
Android
Min. Speicherbedarf:
2 GB RAM, 40 GB Festplatte
Datenträger:
DVD
CD-ROM
Download
Flash-Speicher
Zusätzliche Soft- und Hardwareanforderungen:
Detaillierte Hardwarevoraussetzungen finden Sie auf unserer Internetseite: https://www.managingcare.de/agb/

Weitere Programme des Herstellers:

MCD Doku (Cloud) - Pflegedokumentation (SaaS)
MCD QPR PLUS (SaaS) - Qualitätsprüfung MDK
Telematikinfrastruktur (TI) in der Pflege - Nutzung von KIM
fit4TI - Telematikinfrastruktur (TI)
C&S BetreuungsManager
Digitalisierungsplattform - MCD Pakete

Die Software wurde von SoftGuide u.a. für folgende Projekte in Betracht gezogen:

Verfahrensbeistand sucht Softwarelösung zur Unterstützung seiner Tätigkeit

Projekt Nr.: 25/3406
Ausschreibung bis: Beendet

Ich bin als Verfahrensbeistand tätig und suche eine Softwarelösung zur Unterstützung meiner ... mehr

Sozialtherapeutin sucht "branchenbezogene" Bürolösung

Projekt Nr.: 24/3360
Ausschreibung bis: Beendet

Ich bin eine selbständige Sozialtherapeutin und suche für mein Büro eine entsprechende ... mehr

Verwaltungssoftware für eine Soziale Einrichtung gesucht

Projekt Nr.: 24/3353
Ausschreibung bis: Beendet

Wir sind eine Soziale Einrichtung aus Norddeutschland (u.a. ... mehr

weitere Ausschreibungen

Pressemeldung zu dieser Software:

Gaia-X kompatible digitale Pflegeplattform
C&S EDV-Service und Entwicklung GmbH
27. März 2025

C&S KlientenManager - Umsetzung BTHG und persönliches Budget wird in folgenden Rubriken gelistet