Software > Verwaltung > Business Prozessmanagement (BPM) > Imixs-Office-Workflow
Software für Geschäftsprozessmanagement

Imixs-Office-Workflow

Software für Geschäftsprozessmanagement

Version:  5.0.3

 
 
 
 
 
 
 
 
Aktualisiert am 07. Sep 2025 durch Imixs Software Solutions GmbH
Demoversion

Imixs-Office-Workflow ist eine Softwarelösung mit der sich Arbeitsabläufe besser organisieren und verwalten lassen. Die Workflow Management Software basiert auf einer flexiblen und offenen Softwarearchitektur. Damit lassen sich Geschäftsprozesse schneller an den Anforderungen eines Unternehmens ausrichten. Projekte, Teams und Organisationseinheiten werden flexibel anhand der eigenen Unternehmensstruktur aufgebaut. Durch die Definition von Workflows können Arbeitsabläufe optimiert und mit den unterschiedlichen Bereichen der vorhandenen IT vernetzt werden.

4 Gute Gründe für eine Workflow Lösung:

  • Klare Abläufe im Unternehmen - Geschäftsprozesse können schneller und einfacher beschrieben und so klarer umgesetzt werden
  • Flexibilität im Prozessmanagement - Imixs-Office-Workflow bietet die Möglichkeit Prozesse nach individuellen Regeln auszuführen
  • Vernetzte Unternehmensabläufe besser managen - Imixs-Office-Workflow erlaubt eine einfache und flexible Verknüpfung von Geschäftsprozessen
  • Transparente Geschäftsprozesse - Sämtliche Aufgaben können mit Imixs-Office-Workflow dokumentiert werden und bieten dadurch mehr Informationen zur Entscheidungsfindung

Die Vorteile von Imixs-Office-Workflow

  • Schnelle Umsetzung von Geschäftsprozessen
  • Einfache Bedienung über eine Weboberfläche
  • Abbildung von Organisationseinheiten, Teams und Projekten
  • Sichere Verwaltung von Daten, Dokumenten und Informationen
  • Graphische Modellierung von Workflows
  • Integrierte DMS Funktion
  • Integration von ERP und ECM Software
  • Als Cloud Lösung nutzbar (Saas, Paas, Iaas)
  • Open Source
Abkürzungen:
IT: Informationstechnologie

Zielgruppen:

  • Mittelstand
  • Kleinunternehmen
  • Branchenneutral
Anbieter Kontaktdaten:
Herr Thomas Riess
+4982337442330
Kontakt:
Nachricht senden
Mehr zur Software entdecken:
Informationsmaterial
Direkt zur Produktwebseite
Online-Vorführung
Termin anfordern
Videotermin
anfragen
Anwenderbericht
Direkt zur Produktwebseite
Software-Exposé
URL anfordern

Screenshots

Funktionen (Auszug):

“on the fly” Änderungen
2D und 3D-PDF Dateien
2D-Darstellung
Abfragen
Ablaufvisualisierung
Abrechnungsdaten
Abrechnungsprozesse
Abwesenheitsassistent
Abwesenheitsmanagement
Adress- und Kontaktlisten
Adressbücher
Adressdatenbank
Adressverwaltung
AES Ausfuhr
Aktualisierung Serviceproduktstückliste
Ampelsystem
Analysefunktionen
Änderungsdokumentation
Angebotserstellung
Angebotsmanagement
Anlagenummern
Anlagenverwaltung
Anlagevermögen
Anlegen und Löschen von Dokumenten
Anschreiben, Werbung
Ansprechpartner
Anwendbarkeitserklärung (SoA)
Anwesenheitsmanagement
API-Schnittstellen
Arbeitsauftragsverwaltung
Arbeitszeiterfassung
Arbeitszeitmodelle
Archiv-Zugriffsrechte
Archivierung
Artikel-, Kunden- und Rechnungsnummern
Artikelstammdatenpflege
Artikelverwaltung
ASN (Advanced Shipping Notice)
Asset-Management
Assortment Planning
Attributsuche
Auditverwaltung
Aufgabenmanagement
Aufgabenplanung
Auflistung der Kundenkäufe
Auftragsabwicklung
Auftragsbearbeitung
Auftragsbestätigung
Auftragsdaten
Auftragserstellung
Auftragsmanagement
Auftragsstatus
Auftragsverfolgung
Außendienststeuerung
Ausweisverwaltung
Auswertung
Automatische Risikobeurteilung
Backup
Barcode-Scanner
Barcode, RFID
Barcodedruck
Barcodegenerierung
BDE
Bearbeitung Auftragsfertigungslisten
Bearbeitungsstatus
Belegarchivierung
Belegerfassung
Beleglayout
Belegnummer
Belegstorno
Belegübersichten
Belegverarbeitung
Belegverwaltung
Bemusterung
Benachrichtigungssystem
Benutzermanagement
Bereichsuche
Berichtsmanagement
Beschaffungsworkflow
Besprechungsanfragen
Bestandsaktualisierung
Bestandslisten
Bestandsprüfung
Bestandsverwaltung
Bestell-Forecast
Bestellhistorie
Bestellmanagement
Bestellstatus
betriebliche Verwaltungsdaten
Betriebsmittelmanagement
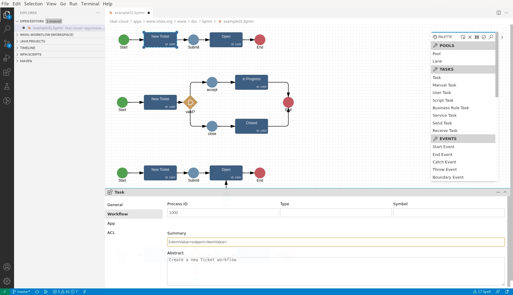
BPMN 2.0
BPMN 2.0 Workflows
BPMN-2.0-Schnittstelle
Buchführung
Buchungs-Archivierung
Buchungsmasken
Buchungstool
Buchungsvorlagen
Budgetierung
Business Intelligence (BI)
Cateringmanagement
Changemanagement
Chargenverwaltung
Checklisten
Cloud
Collaboration
Collaborative Demand Planning, SCM
Collaborative Engineering
Collaborative Planning
Compliance Management
Content-Management-System (CMS)
Controllingfunktionen
CRM-Schnittstellen
Customizing
Dashboards
Dateiarchivierung
Datenabfragen
Datenanalyse
Datenbank
Datenbank-Schnittstellen
Datenbankabfragen
Datenerfassung
Datenexport
Datenimport
Datenmigration
Datenschutzmanagement
Datenüberprüfung
Datenverschlüsselung
DATEV-Schnittstellen
Diagramme
Dienstausweise
Dienstpläne
Digitale Personalakte
Digitale Signatur
Disposition
DMS
Dokumentanzeige
Dokumentation
Dokumentation des QM
Dokumentationssysteme
Dokumenten-Kommentierung
Dokumenten-Workflow
Dokumentenablage
Dokumentenarchivierung
Dokumenteneingabe
Dokumentenindexierung
Dokumentenlenkung
Dokumentenmanagement
DSGVO-konform
Dublettenfunktionen
E-Mail-Alerts
E-Mail-Anhänge
E-Mail-Benachrichtigung
E-Mail-Integration
E-Mail-Management
E-Mail-Versand
Echtzeitsuche
Eingangsrechnungsprüfung
Einkaufslisten
Einkaufsoptimierung
Einsatzplanung
Eintagestouren
Elektronische Akten (E-Akten)
Elektronische Lieferantenakte
Elektronische Zahlungen
EMPB-Positionen
ereignisgesteuerte Prozesskette
Erinnerungsfunktionen
ERP-Schnittstellen
Ersatzteilverwaltung
Erstmusterprüfbericht
eSignatur
Eskalationsmanagement
Etikettendruck
Eventmanagement
Eventplanung
Excel-Export
Excel-Import
Export-Erstmusterprüfbericht
Exportfunktionen
Externe Beteiligte
Fahrerverwaltung
Fahrtenbuch
Fahrtzwecke
Fahrzeugverwaltung
Fakturierung
Favoritenmanagement
Feedback-Prozesse
Feinplanung
Filterfunktion
Flottenmanagement
Flurförderfahrzeuge
Flussdiagramm / Flowchart
Forecasting
Formulardesigner
Formularmanagement
Fortbildungsverwaltung
Fortschrittsverfolgung
Frachtdatenbank
Frachtkostenberechnung
Frachtmanagement
Frachtpreisberechnung
Fremdwährungen
Fristenmanagement
Führerscheinkontrolle
Fuhrparkverwaltung
Gebäudemanagement
Gebührenmanagement
Genehmigungsworkflow
Geografische Darstellung
Geräteprüfungen
Geschäftsberichte
Geschäftsprozessmodellierung
Geschenkkarten-Management
GoBD
Grenzwertmanagement
Handbuch erstellen
Import von Bankauszügen
Import von Prozess-Daten
Importformate
Importfunktionen
Indexierung
Indexverwaltung
Individuelle Datenfelder
Innerbetriebliche Kommunikation
Innerbetriebliche Schnittstellen
Inspektionsmanagement
Instandhaltung
Interaktionsverfolgung
Interne Auditfunktionen
Inventarlisten
Inventur
ISO-Standard-Management
Kalender- und Terminmanagement
Kalkulation
Kapazitätsplanung
Kennzahlen und Kennzahlensysteme
Kennzahlenreports
Kfz-Kostenstellen
KI-Unterstützung
Kollaborationsmanagement
Kommentarfunktion
Kommissionierung & Routing
Kommunikation
Kontaktmanagement
Kontaktpersonen
Kontenrahmen
Kosten- und Leistungsrechnung
Kostenarten
Kreditorische Eingangsrechnungen
Kundenauswertungen
Kundendaten
Kundendienst-Historie
Kundenhistorie
Kundeninformationssystem
Kundenklassifizierung
Kundenportal
Kundenstatistiken
Kundenverwaltung
Kursteilnehmer- und Lernstatistiken
Kursverwaltung
Labormanagement
Lagerdokumente
Lagerhaltung
Lagermanagement
Lagerplatzmanagement
Laufzeiten und Gültigkeitszeiträume
Leasingmanagement
Lebendviehabrechnung
Leistungsnachweise
Lieferadressen
Lieferantenabrechnung
Lieferantenaudits
Lieferantenbestellungen
Lieferantenbewertung
Lieferantendashboards
Lieferantenmanagement
Lieferantenportal
Lieferantenstammdatenverwaltung
Lieferketten
Lieferscheine
Lieferungen
Logistiknetz
Mahnwesen
Management-Auswertungen
Mandantenfähig
Mandantenverwaltung
Maßnahmenmanagement
Maßnahmenübersicht
Materialbedarfsermittlung
Mehrbenutzerfähigkeit
Mehrere Standorte, Filialen, Verkaufsflächen
Mehrfachverweise
Mehrsprachigkeit
Methodenmanagement
Migration von Adressen
Mitarbeiterverwaltung
Mitgliederverwaltung
mobile Benachrichtigung
Mobile Computing
Mobile Datenerfassung
Modellierungsworkflow
Musterverwaltung
Nachrichtensystem
Namensschilder
Normenkonformität
Numerische Suche
Objektverwaltung
Offene Posten Verwaltung
Office-Integration
Online-Banking
Onlineportale
Organisationsstruktur einbinden
Outlook-Integration
Personalcontrolling
Personalstammdaten
PPS-Schnittstellen
Preismanagement
Probenverwaltung
Product Lifecycle Management
Produktdatenmanagement
Produktionssteuerung
Produktkalkulation
Produktkatalogmanagement
Produktqualitäts-Planung
Projektmanagement
Prozess- und QM-Portal
Prozess-Reporting
Prozessanalyse
Prozessbeschreibungen
Prozessdesigner
Prozessdokumentation
Prozesslandkarten
Prozessmanagement
Prozessmodellierung
Prozessoptimierung
Prozesstemplates
Prozessvisualisierung
Prüfauftragsverwaltung
Prüfberichte
Prüfdatenerfassung
Prüfergebnisse
Prüfstempel
Push-Nachrichten
Qualitätskontrolle
Qualitätsmanagement
Qualitätssicherung
Recherche
Rechnungen
Rechnungsausgangsbuch
Rechnungseingangsbuch
Rechnungspositionen
Rechnungsprüfungen
Rechnungsstellung
Rechteverwaltung
Reifeneinlagerung
Reiseantragswesen
Reklamationsmanagement
Reparatur, Kostenvoranschlag
Reparaturauftrag
Reporting
Reservierungsbestätigung
Ressourcenmanagement
Ressourcenplanung
Retourenmanagement
Reviewmanagement
Revisionssichere Archivierung
Risikobewertung
Risikomanagement
Rollenverwaltung
Routenplanung
Rückmeldungen Serviceeinsätze
Sanktionslistenprüfung
SAP-Schnittstelle
Schadensmanagement
Schlachtviehabrechnung
Schnittstelle Finanzbuchhaltung
Schnittstellen
Schulungszertifikate
Sendungsverfolgung
SEPA
Serienbrieffunktionen
Seriennummernverwaltung
Serienreife für Produkt und Prozess
Service-App
Service-Außendienst
Service-Einsätze
Serviceanfragen
Serviceaufträge
Servicebericht
Serviceprodukte
Servicereservierungen
Servicesmonitoring
Simulationswerkzeuge
Skalierbarkeit
Softwareintegration
Sortimentsverarbeitung
Spendenverwaltung
Spesen
Stammdaten
Stammdatenmanagement
Standardauswertungen
Standardschnittstellen
Start von Prozessen
Statistiken
Statusänderungen
Statusanzeigen
Statusübersichten
Statusüberwachung
Steuerberaterschnittstelle
Stücklistenarchiv
Stücklistenauflösung
Stücklistenbearbeitung
Stücklistenmanagement
Stücklistenverarbeitung
Subunternehmen-Management
Suche
Supply Chain Intelligence
Supply Chain Management
Support-Projektmanagement
Swimlanes
Tabellenkalkulation
Tagungsveranstaltung
Technikermanagement
Technische und organisatorische Maßnahmen (TOM)
Teilemanagement
Teilnehmerkreise
Teilnehmermanagement
Terminkalender
Terminplanung
Terminüberwachung
Textbearbeitung
Texterkennung (OCR)
Textfilter
To-Do-Listen
Transaktion-Überwachung
Transaktionshistorie
Transportmanagement
Transportmittelmanagement
Überwachung von Workflows
Übungsleiterverwaltung
Umsatzstatistiken
Unterweisungsmanagement
Uploadfunktion
Urlaubsmanagement
Veranstaltungsmanagement
Verbesserungen
Verfügbarkeiten
Verfügbarkeitsprüfung
Verkaufsstatistiken
Versandabwicklung
Versionierung von Prozessen
Versionsmanagement
Vertrags-Genehmigungs-Workflow
Vertragsmanagement
Vertragspartnerverwaltung
Verwaltung
VIN-Abfrage
Volltextsuche
Vorgangsverwaltung
Vorlagen
Vorlagenmanagement
Wägesysteme
Warenausgang
Warenauskünfte
Wareneingang
Warenwirtschaft
Wartung
Wartungsverträge
Werkstattstatus
Werkzeugverwaltung
Wiedervorlagen
Wildcardsuche
Wissensmanagement
Workflow-Designer
Workflow-Management
Workflowoptimierung
Workflowstatus
XML-Schnittstelle
Zahlungseingänge
Zahlungserfassung
Zahlungsmodalitäten
Zahlungsverkehr
Zeit- und Arbeitspläne
Zeiterfassung
Zeitgesteuerte Workflows
Zeitmodelle, Zeitkonten
Zentrale Adressverwaltung
Zertifikatsmanagement
Zugriffsrechte
Zusätzliche Datenbankfelder
Zuwendungsbestätigungen
Zykluszählung

Preis

ab 200,-
EUR
zzgl. 19% MwSt
monatlich
Open Source Lösung über Servicesubscription

Lernen Sie die Software näher kennen! Fordern Sie einen Videotermin für eine persönliche Präsentation an!

Kunden fragten
Ja - Imixs-Office-Workflow ist eine branchenunabhängige Geschäftsprozessmanagement Plattform die die Automatisation von Unternehmensabläufen ermöglicht. Dazu werden die einzelnen Workflows über ein fachliches Modell beschrieben. Die Abläufe können jeder Zeit angepasst werden. Aufgaben werden zusammen mit Dokumenten (Vorgangsmappe) zwischen den beteiligten Abteilungen ausgetauscht. Eine Workflowhistorie dokumentiert jeden Arbeitsschritt.
Ja - Imixs-Office-Workflow ist eine professionelle Geschäftsprozess Management Plattform. Es können damit Freigabeworkflows in verschiedenen Arten realisiert werden. Imixs-Office-Workflow bietet umfangreiche Funktionen für das Dokumentenmanagement sowie die Archivierung von Dokumenten. Die Lösung ist international einsatzfähig.
Ja - der Workflow bildet den Laufzettel im System ab. Jeder Arbeitsschritt wird dokumentiert. Es können dabei zu einem Vorgang beliebig viele Dateien und Dokumente beigefügt werden. Zusätzlich können Anwender in jeder Phase des Prozesses Kommentare zu einem Vorgang abgeben, die am Ende des Laufzettels aufgelistet werden.
Ja - Über eine File- und E-Mailschnittstelle können Dokumente (z.b. von einem Scanner, oder durch eine Kundenanfrage) automatisch in das System übertragen werden. Dabei werden Dokumente automatisch klassifiziert und in einen entsprechenden Workflow überführt.
Ja - Die einzelnen Geschäftsprozesse werden individuell angepasst. Es gibt keine Beschränkungen in Hinblick auf die Prozessart oder Komplexität des Geschäftsprozesses und deren Logik. Wir haben bereits für verschiedene Unternehmen solche Prozesse umgesetzt.
Imixs-Office-Workflow ist Open Source und Lizenzkostenfrei. Die Benutzung ist nicht auf Anwender oder Prozesse beschränkt. Die Imixs GmbH unterstützt Unternehmen beim Betrieb der Anwendung durch eine Servicesubscription.
Ja - Imixs-Office-Workflow verfügt über eine integrierte Dokumentenablage. Dokumente werden nach zuvor festgelegten Zugriffsrechten vor unerlaubtem Zugriff geschützt.
Ja - Imixs-Office-Workflow ist eine Mehrsprachige Anwendung. Sowohl die Oberfläche als auch die Geschäftsprozesse können in verschiedenen Sprachen ausgeführt werden.
Imixs-Office-Workflow basiert auf SQL und ist Hersteller neutral. Es werden unter anderem Oracle, MS-SQL, MySQL, PostgreSQL sowie viele andere Datenbanken unterstützt.
Ja - es wird von Imixs-Office-Workflow der responsive Ansatz unterstützt, welcher die Verwendung der Anwendung auch in Tablets oder Smartphones ermöglicht.
Ja - Imixs-Office-Workflow verfügt über eine Matrix-Organisations-Verwaltung mit der umfangreiche Organisationsstrukturen abgebildet werden können.
Ja - Imixs-Office-Workflow bietet eine revisionssichere DMS Schnittstelle. Dateien können zu einem Prozess zugeordnet und überwacht werden.
Ja - es existiert ein vordefinierter Workflow, über den eine Stundenerfassung durchgeführt werden kann.
Ja. Dies wird über eine Business- oder Enterprise-Service Subscription abgedeckt
Ja
Ja
Ja
Ja
Ja
Ja
Ja
Ja
Ja

Technische Angaben:

webbasiert:
ja
SaaS, Cloud:
ja
On-Premises (lokale Installation):
ja
KI-unterstützt:
ja
multiuser-fähig (netzwerkfähig):
ja
mandantenfähig:
ja
Wartung:
im Preis enthalten
Customizing-Option:
gegen Entgelt möglich
Erstinstallation (Jahr):
2004
Sitz des Herstellers:
Deutschland
Schulung:
gegen Entgelt
Hotline:
im Preis enthalten
Installationssupport:
gegen Entgelt
Dokumentation:
Online Hilfe, Demoversion, Technische Dokumentation
Dialogsprache(n):
Englisch, Deutsch
Systemvoraussetzungen:
kompatible Betriebssysteme (läuft mit):
Win 11
Win 10
Win Server
Mainframe basierend
Unix basierend
Linux basierend
Mac OS
Mobile Betriebssysteme (unterstützt):
iOS
Android
Alte kompatible Betriebssysteme:
Win Phone / Mobile

Die Software wurde von SoftGuide u.a. für folgende Projekte in Betracht gezogen:

Produktions- und Handelsunternehmen (über 5.000 MA) sucht eine Software zur Erstmusterprüfberichtserstellung

Projekt Nr.: 26/3540
Ausschreibung bis: 22. Apr 2026

Wir sind ein weltweit aufgestelltes, namhaftes Produktions- und Handelsunternehmen (auch Büro- ... mehr

Bundesbehörde sucht Software für Veranstaltungen, Eventmanagement

Projekt Nr.: 25/3529
Ausschreibung bis: Beendet

Wir sind eine selbständige Bundesbehörde mit einigen Standorten in Deutschland und suchen nur ... mehr

Software zur Unterstützung der Managementsysteme, evtl. mit integriertem DMS gesucht

Projekt Nr.: 25/3526
Ausschreibung bis: Beendet

Wir sind ein mit der öffentlichen Hand verquicktes größeres IT-Dienstleistungsunternehmen und ... mehr

weitere Ausschreibungen

Pressemeldungen zu dieser Software:

Imixs-Office-Workflow 5.1.0 veröffentlicht
Imixs Software Solutions GmbH
21. Februar 2025