Software > Bau- und Handwerkersoftware > Hochbau, Tiefbau, Straßenbau > SiGe-Manager
Software zur SiGe-Koordination nach Baustellenverordnung mit Gefährdungskatalog

SiGe-Manager

Software zur SiGe-Koordination nach Baustellenverordnung mit Gefährdungskatalog

Version:  2026

 
 
 
 
 
 
 
 
Aktualisiert am 23. Jan 2026 durch Weise Software GmbH
Demoversion

Zwei Drittel aller Unfälle auf Baustellen gehen Untersuchungen zufolge auf Fehler im Vorfeld der Bauausführung zurück und wären durch bessere Organisation und Abstimmung vermeidbar gewesen. Die Sicherheits- und Gesundheitsschutzkoordination (SiGe) hat zum Ziel, die Sicherheit auf Baustellen zu verbessern. Dadurch können Unfallzahlen, Ausfallzeiten und daraus resultierende Folgekosten gesenkt werden.

Der Arbeitsaufwand für SiGe-Koordinatoren ist allerdings erheblich. Um diesen zu minimieren, vereinfacht der SiGe-Manager 2026 die Konzeption und Koordination von SiGe-Maßnahmen. Der zeitliche Aufwand für mit der SiGe-Koordination beauftragten Ingenieure, Architekten, Bauleiter oder Projektsteuerer kann so reduziert werden. Die Weise Software GmbH bietet Ihnen mit dem SiGe-Manager 2026 eine komfortable Software zur umfassenden Darstellung von Sicherheits- und Wirtschaftsplänen. Diese bilden die Grundlage zur Planung und Überwachung von Maßnahmen im Rahmen der Baustellenverordnung, um Gefährdungen vorbeugen zu können. Besonders hervor sticht das Modul zur automatischen Generierung einer Baustellenordnung inkl. Projektdaten, Inhaltsverzeichnis und Gliederung sowie Symbolen. Weiterhin beinhaltet die Software zahlreiche Zusatzfunktionen wie Gesetze, Vorlagen und Checklisten zur Baustellenbegehung sowie eine kostenlose App mit dem kompletten Gefährdungskatalog für Hoch- und Tiefbau sowie Bauen im Bestand.

Merkmale und Besonderheiten

  • Vorankündigung
  • Unterlage für spätere Arbeiten
  • Hoch- und Tiefbau Gefährdungskatalog
  • Gefährdungskatalog für Bauen im Bestand
  • Gemeinsam genutzte Sicherheitseinrichtungen
  • Vorlagen (Mängelberichte, Baustellenbegehung)
  • automatische Generierung einer Baustellenordnung
  • Checklisten
  • Bildverwaltung
  • Integrierte Textverarbeitung mit Serienbrieffunktion
  • Erweiterbare Adressdatenbank
  • Adressen der Ämter und Behörden
  • Notizbuchfunktion
  • Sammelvorgänge
  • Feiertage für Österreich und Schweiz
  • Konfigurationsassistent
  • E-Mail-Verteiler
  • Meilensteine
  • Legendeneditor
  • Stundenlohnzettel
  • Systemanalyse
  • Nutzerverwaltung
  • Import- und Exportfunktionen
  • Automatische Datensicherung
  • Firmenauszug
  • SiGe-Pläne im PDF-Format
  • SiGe-Pläne in Textform
  • Automatische Suche nach Updates
  • Bauzeiten mit Pufferzeiträumen
  • Umfangreiche Druckfunktionen
  • Reportgenerator
  • Planversand von Plänen im PDF-Format
  • Umfangreiche Datenbank der Krankenhäuser Deutschlands
  • Floating license für Netzwerkversionen
  • System

Weitere Vorteile

  • zuverlässige Hilfe durch die kompetente Hotline
  • jährliche Prüfung auf rechtliche Aktualität durch Sachverständige
  • optionaler Pflegevertrag
  • kontinuierliche Weiterentwicklung des Programms
  • kostenlose Testversion
Abkürzungen:
SiGe: Sicherheits- und Gesundheitsschutz
GmbH: Gesellschaft mit beschränkter Haftung
inkl.: inklusive
App: Application

Zielgruppen:

  • Architekturbüros
  • Ingenieurbüros
  • Planungsbüros
  • SiGe-Koordinatoren
  • Architekten
  • Ingenieure
  • Statiker
  • Bauleiter
  • Tragwerksplaner
Anbieter Kontaktdaten:
Herr Michael Unglaub
03 51 - 87 32 15 00
Mehr zur Software entdecken:
Informationsmaterial
Direkt zur Produktwebseite
Online-Vorführung
Direkt zur Produktwebseite
Software-Exposé und weitere Dokumente (1) anfordern
Kontakt:
Nachricht senden

Screenshots und Videos

 

Funktionen (Auszug):

Adressdatenbank
Adressverwaltung
Arbeitssicherheit
Archivierung
Aufgabenmanagement
Auswertung
Backup
Bauablaufplanung
Bauzeitenverwaltung
Benachrichtigungssystem
Benutzermanagement
Berichtsmanagement
Betriebsanweisungen
Bildverwaltung
Blaue Mappe
Checklisten
Compliance Management
Dashboards
Dokumentation
Druckfunktion
E-Mail-Management
Exportfunktionen
Formularmanagement
Fortschrittsverfolgung
Fristenmanagement
Gantt-Diagramme
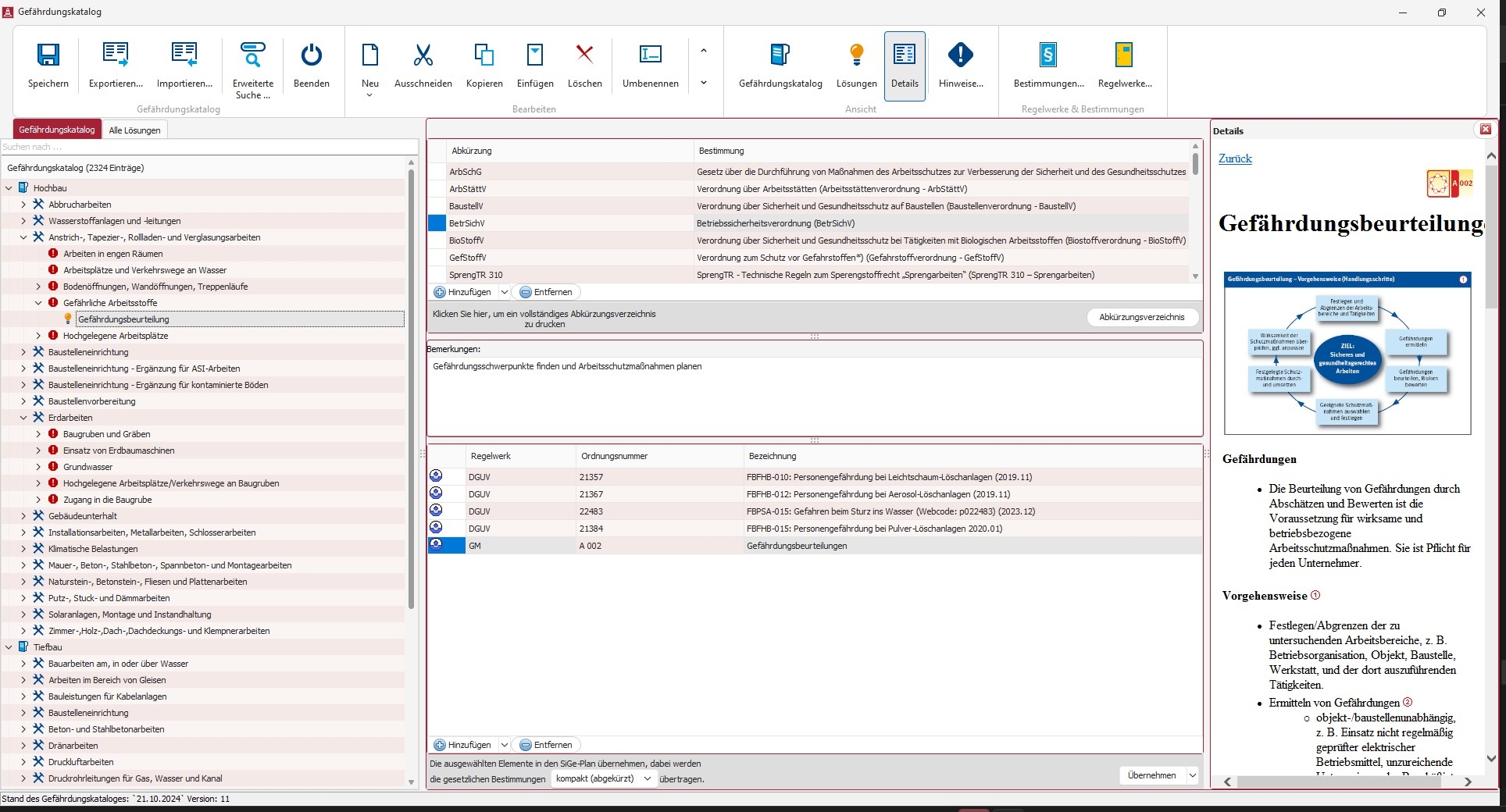
Gefährdungsbeurteilung
Gefährdungskatalog
Gefahrstofflagerung
Gelbe Mappe
Gerätemanagement
Grafische Bearbeitung
Grafische Disposition
Grafische Visualisierungen
Importfunktionen
Kalender- und Terminmanagement
Konfigurationsassistent
Legenden
Meilensteine
Notizen
Planung
Planversand
Projektmanagement
RAB 31 Empfehlungen
RAB 31 Mindestanforderungen
Ressourcenmanagement
Serienbrieffunktionen
Sicherheitseinrichtungen
Sicherheitsfunktionen
Sicherheitskennzeichen
SiGe-Plan
SiGe-Plan-Strukturierung
Statusüberwachung
Suche
Terminplanung
Textverarbeitung
Textvorlagen, Mustertexte
Unterlage RAB 32
Unterlage-Baustellenverordnung
Updates
Vorankündigung-Baustellenverordnung
Vorlagenmanagement
Zeiterfassung

Preise

249,-
EUR
zzgl. 19% MwSt
einmalig
Einzelplatzversion
ab 499,-
EUR
zzgl. 19% MwSt
einmalig
Netzwerkversion
kostenlos
Demoversion

Technische Angaben:

webbasiert:
nein
SaaS, Cloud:
nein
On-Premises (lokale Installation):
ja
multiuser-fähig (netzwerkfähig):
ja
mandantenfähig:
ja
Wartung:
im Preis enthalten
Erstinstallation (Jahr):
2001
Anzahl der Installationen:
4350
Sitz des Herstellers:
Deutschland
Schulung:
gegen Entgelt
Hotline:
im Preis enthalten
Installationssupport:
im Preis enthalten
Dokumentation:
Handbuch, Online Hilfe, Demoversion
Dialogsprache(n):
Deutsch
Systemvoraussetzungen:
kompatible Betriebssysteme (läuft mit):
Win 11
Win 10
Win Server
Mainframe basierend
Unix basierend
Linux basierend
Mac OS
Mobile Betriebssysteme (unterstützt):
iOS
Android
Alte kompatible Betriebssysteme:
Win 8
Win 7
Win XP
Min. Speicherbedarf:
2 GB RAM, 800 MB Festplatte
Datenträger:
DVD
CD-ROM
Download
Flash-Speicher
Zusätzliche Soft- und Hardwareanforderungen:
800 MB freier Festplattenspeicher mind. 4 GB freier Hauptspeicher Prozessor 2 GHz Windows 10 und Windows 11

Weitere Programme des Herstellers:

Pressemeldungen zu dieser Software:

SiGe-Manager 2026 - SiGe-Software mit IQ
Weise Software GmbH
23. Januar 2026
Weise Software auf der DigitalBAU 2026
Weise Software GmbH
20. Januar 2026