Software > Verwaltung > Archivierung > Weise-DMS
Software für das Dokumentenmanagement

Weise-DMS

Software für das Dokumentenmanagement

Version:  2026

 
 
 
 
 
 
 
 
Aktualisiert am 01. Dez 2025 durch Weise Software GmbH
Demoversion

Weise-DMS 2026 vereinheitlicht und strukturiert Arbeitsabläufe

Dokumente fallen in jedem Unternehmen an und fast jedes Unternehmen hat ein eigenes Ablagesystem für die Verträge, Rechnungen, Pläne, Kalkulationen, Nachweise oder interne Unterlagen. Das Problem ist oft, dass Mitarbeiter Dateien oft nicht nach einem einheitlichen System benennen und ablegen und so meist zeitintensiv nach Unterlagen gesucht werden muss.

Die leistungsstarke Softwarelösung Weise-DMS 2026 unterstützt als Dokumentenmanagementsystem perfekt bei der revisionskonformen Ablage von Dokumenten. Die Software sorgt für einheitliche und strukturierte Arbeitsprozesse. Mit Weise-DMS 2026 bilden Sie problemlos die gesetzlichen Anforderungen (GoBD, GDPdU und DSGVO) ab.

Vorteile und Highlights

  • einfache und intuitive Bedienung und Nutzerführung
  • revisionskonform Archivierung
  • automatische Verschlagwortung
  • beliebig viele digitale Akten und beliebig viele Quellen (Scanner, Ordner, E-Mail)
  • umfangreiche Suchfunktionen
  • Texterkennung (OCR)
  • individuelle Workflows


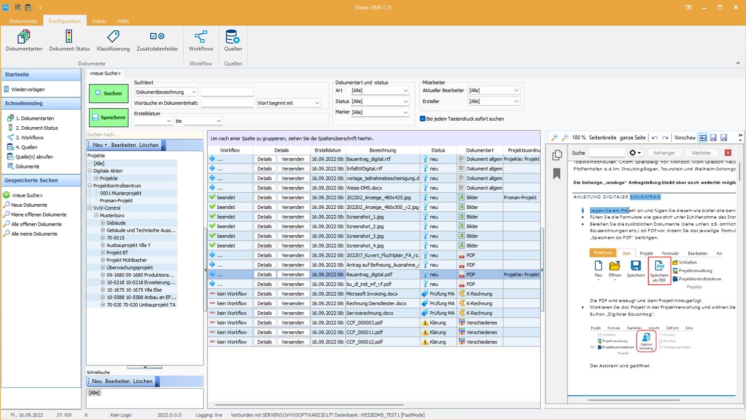
Im Dokumentenmanagementsystem Weise-DMS 2025 können individuelle Dokumentarten (z.B. Verträge, Pläne, etc.) und eine unbegrenzte Anzahl von Quellen (z.B. Scanner, E-Mail-Eingang, Projektordner) festgelegt werden.

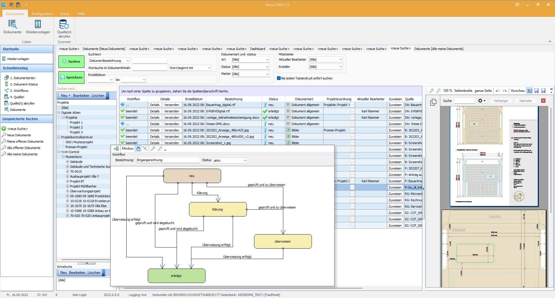
Für die Quellen bzw. die verschiedenen Dokumentarten können Sie mithilfe eines Editors Workflows definieren. Auf diese Weise lassen sich unter anderem Freigaben, Kenntnisnahmen oder auch Dokumentprüfungen, Wiedervorlagen oder der Versand abbilden.

In die Software ist eine automatische Volltextsuche sowie eine leistungsstarke OCR-Texterkennung integriert, die auch falsch benannte oder abgelegte Dokumente schnell und vor allem zuverlässig aufspürt. Sie können außerdem Dokumente mit selbst festgelegten Markern versehen und um eigene Zusatzdatenfelder ergänzen.

Weitere Merkmale für Weise-DMS

  • einfach und intuitiv bedienbar
  • revisionskonforme Ablage
  • Individuell definierbare
    • Dokumentenarten
    • Dokumenten-Status
    • Workflows
  • Beliebig viele Quellen (Scanner, Ordner, E-Mail)
  • Klassifizierung über individuelle Marker
  • umfangreiche Suchfunktionen
  • automatische und manuelle Verschlagwortung
  • Texterkennung (OCR)
  • Volltextsuche
  • Nutzerverwaltung
  • Datensicherung
  • Definition eigener Zusatzdatenfelder
  • XRechnung (in den Formaten ZUGFeRD (2.2.0) und Factur-X (1.0.06) in den Profilen BASIC, EN 16931, Standard-Profil, COMFORT, XRECHNUNG | XRechnung (3.0.2) | XRechnung (2.3.1) | XRechnung (2.2.0) | XRechnung (2.1.1) | XRechnung (2.0.1) | XRechnung (2.0.0) | XRechnung (1.2.2)
  • Berechtigungskonzept (detaillierte Rechteeinstellung möglich)
  • Definition eigener Ordnerstrukturen
  • Digitale Akten
  • grafischer Workfloweditor
  • DATEV-Anbindung
  • Vorschaufunktion für Dokumente und Workflows
  • Wiedervorlagemöglichkeit
  • Anbindung an das Projektkontrollzentrum und Weise-Control
  • Filter speichern
  • Rechte pro Dokumenten-Art
  • Drag&Drop von Dokumente in das DMS
  • Floating license für Netzwerkversionen

Zielgruppen:

  • Firmen allgemein
  • Architekturbüros
  • Ingenieurbüros
  • Bauleiter
  • Architekten
  • Ingenieure
  • Planungsbüros
  • Brandschutzbeauftragte
  • Brandschutzinspektoren
  • Versicherer
Anbieter Kontaktdaten:
Herr Michael Unglaub
03 51 - 87 32 15 00
Mehr zur Software entdecken:
Informationsmaterial
Direkt zur Produktwebseite
Online-Vorführung
Direkt zur Produktwebseite
Videotermin
anfragen
Software-Exposé und weitere Dokumente (1) anfordern
Kontakt:
Nachricht senden

Screenshots

Funktionen (Auszug):

Abfragen
Ablagestrukturen
Änderungsdokumentation
Änderungsverfolgung
Anlegen und Löschen von Dokumenten
Archiv-Zugriffsrechte
Archivierung
Attributsuche
Ausgangspost
Autokorrektur
Automatisation Worterkennung
Backup
Backup Planung
Belegarchivierung
Benachrichtigungssystem
Bereichsuche
Berichtsmanagement
Collaboration
Dateiarchivierung
Dateiverwaltung
Datenspeicherung
Datenwiederherstellung
Digitales Briefpapier
DMS
Dokumentanzeige
Dokumentationssysteme
Dokumenten-Kommentierung
Dokumenten-Workflow
Dokumentenarchivierung
Dokumenteneingabe
Dokumentenindexierung
Dokumentenklassifikation
Dokumentenlenkung
Dokumentenvorlagen
Druckarchiv
E-Mail-Anhänge
E-Mail-Archivierung
E-Mail-Integration
Echtzeitsuche
Favoritenmanagement
Formular- und Dokumentenverarbeitung
Hierarchien
Importformate
Indexverwaltung
Inhaltsübersicht
Kategorisierung
Klassifikationssysteme
Kodierungs- und Verschlagwortungsassistent
Kommentarfunktion
Mailing-Listen
Mehrfachverweise
Metadaten
Metadaten-Suche
PDF Viewer
PDF-Datei
Recherche
Rechtschreibprüfung
Revisionssichere Archivierung
Scanner
Schnittstellen
Stammdaten-Indizierung
Stichwortsuche
Suche
Suchstrategien
Templatebasierte Dokumentenerstellung
Textbausteinverwaltung
Texterkennung (OCR)
Texterkennungsergebnisse
Textfilter
Thumbnails
Verschlagwortung
Versionierung
Viewer
Volltextsuche
Vorlagenmanagement
Vorschauansicht
Wildcardsuche
Workflow-Management
Zugriffsrechte

Preise

399,-
EUR
zzgl. 19% MwSt
einmalig
Einzelplatzversion
799,-
EUR
zzgl. 19% MwSt
einmalig
Netzwerkversion
kostenlos
Demoversion

Lernen Sie die Software näher kennen! Fordern Sie einen Videotermin für eine persönliche Präsentation an!

Technische Angaben:

webbasiert:
nein
SaaS, Cloud:
nein
On-Premises (lokale Installation):
ja
multiuser-fähig (netzwerkfähig):
ja
mandantenfähig:
ja
Wartung:
im Preis enthalten
Erstinstallation (Jahr):
2022
Sitz des Herstellers:
Deutschland
Schulung:
gegen Entgelt
Hotline:
im Preis enthalten
Installationssupport:
im Preis enthalten
Dokumentation:
Handbuch, Online Hilfe, Demoversion
Systemvoraussetzungen:
kompatible Betriebssysteme (läuft mit):
Win 11
Win 10
Win Server
Mainframe basierend
Unix basierend
Linux basierend
Mac OS
Mobile Betriebssysteme (unterstützt):
iOS
Android
Alte kompatible Betriebssysteme:
Win 8
Win 7
Zusätzliche Soft- und Hardwareanforderungen:
800 MB freier Festplattenspeicher mind. 4 GB freier Hauptspeicher Prozessor 2 GHz Windows 10 und Windows 11

Weitere Programme des Herstellers:

Die Software wurde von SoftGuide u.a. für folgende Projekte in Betracht gezogen:

Handwerksbetrieb sucht Software für Dokumentenmanagement (DMS) und Archivierung

Projekt Nr.: 26/3549
Ausschreibung bis: 16. Mai 2026

Ich suche für meine süddeutsche Schreinerei eine Software für Dokumentenmanagement (DMS) und ... mehr

Kleines Buchhaltungsbüro sucht Archivierungslösung

Projekt Nr.: 24/3369
Ausschreibung bis: Beendet

Ich betreibe ein kleines Buchhaltungsbüro und suche ergänzend zum vorhandenen ... mehr

weitere Ausschreibungen

Pressemeldung zu dieser Software:

Weise Software auf der DigitalBAU 2026
Weise Software GmbH
20. Januar 2026