Software > IT-Sicherheit > Cyber Security, Internet Security > Security.Desk
USB- und Endpoint-Security-Lösung

Security.Desk

USB- und Endpoint-Security-Lösung

Version:  7.2.0

 
 
 
 
 
 
 
 
Aktualisiert am 06. Okt 2025 durch SoftGuide
Demoversion

Security.Desk - effiziente Überwachung der Hardware-Schnittstellen

Security.Desk ist eine USB- und Endpoint-Security-Lösung die Sie perfekt dabei unterstützt, externe Hardwareschnittstellen dauerhaft abzusichern. Die Lösung hilft bei der Überwachung mobiler Speicher und Internet-Protokolle. Mithilfe der Software schließen Sie erfolgreich Sicherheitslücken.

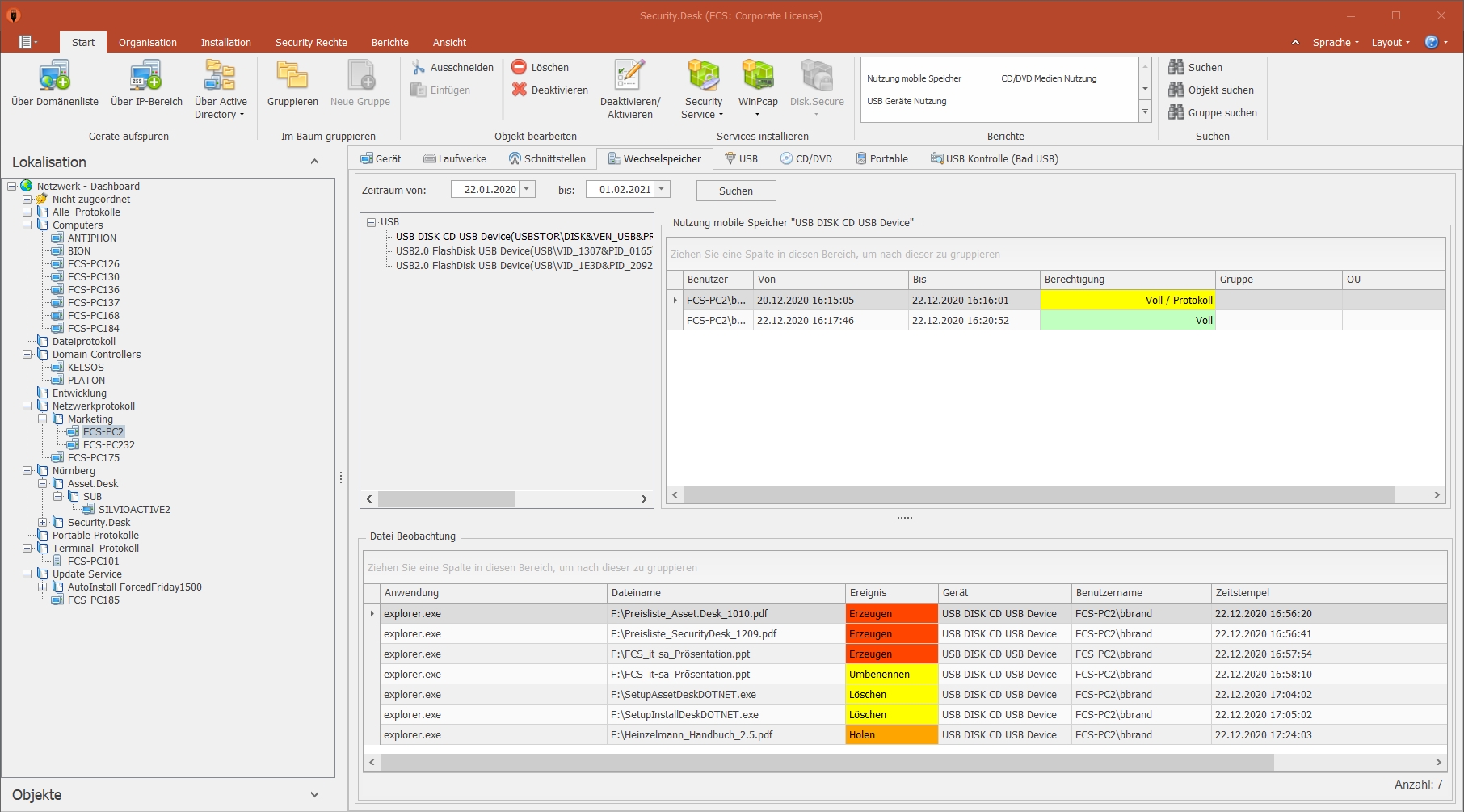
Security.Desk bietet Ihnen mehr als Add-Ons gängiger Virenschutzlösungen. Ein Highlight beispielsweise ist die Festlegung darüber, welcher Benutzerkreis welche Dateien von und auf Wechseldatenträger(n) transferieren darf bzw. welche dafür nicht erlaubt sind (z.B. exe-Dateien). Alle Dateibewegungen lassen sich protokollieren.

Der zentrale Kontrollstand der Managementkonsole ermöglicht es, sämtliche Rechte für die Nutzung mobiler Speicher und Schnittstellen vom Administratorarbeitsplatz aus zu setzen sowie Warnmeldungen oder Berichte auszuwerten.

Security.Desk lässt sich mit dem Active Directory koppeln, um die Rechte auf Basis von OUs, Gruppen oder einzelnen Benutzern zu vergeben.

Was bietet Security.Desk?

Überwachung sämtlicher Schnittstellen

  • Kontrolle des Einsatzes von mobilen Speichern, Smartphones, Digitalkameras etc. an den PCs Ihres Netzwerkes
  • Überwachung aller Hardware-Schnittstellen und Internet-Protokolle (z.B. http, ftp, …) am Endgerät.
  • Automatische Erkennung von Speichermedien, die über USB oder FireWire angeschlossen werden
  • Automatische Erkennung von CD oder SD-Speicherkarten
  • Dateibewegungen können protokolliert werden
  • Vorgabe von Aktionen (Datentransfer Blockade, Lesezugriff etc.)

Dateiprotokolle und Reporting

  • Dateiprotokolle z.B. helfen bei der Verfolgung, welcher Mitarbeiter an einem PC Daten mit einem mobilen Speicher austauscht und verwendet
  • Diese Kontrolle kann bis auf die Ebene der erlaubten Dateien und Dateitypen heruntergebrochen werden
  • Das Reporting gibt einen aktuellen Überblick über den Einsatz von z.B. externen Speichermedien pro User und Rechner im Netzwerk

Interaktives Dashboard

  • Anzeige des aktuellen Status der Endpoint Security im Netzwerk
  • detaillierte Analysemöglichkeiten
  • Torten- und Balkendiagramme informieren über den Schutz-Status der Clients
  • Umfasst diverse Verläufe über die Nutzung mobiler Speicher und über Dateibewegungen
  • Intuitive Drilldown-Optionen
  • Verfügt über vorgefilterte Standardberichte

Granulare Rechtevergabe

  • Rechtevergabe: auf User-, Gruppen- oder Computerebene
    • Jedem einzelnen Computer, Nutzer, jeder Gruppe oder OU pro Schnittstellentyp können unterschiedliche Rechte erteilt werden
  • Rechtehierarchie mit der Möglichkeit Ausnahmen von Richtlinien auf mehreren Ebenen zu erteilen
  • Schnittstellen können in jeder Hierarchiestufe mit Rechten (alles erlaubt, nur lesen, nicht schreiben, alles verboten) belegt werden

Temporäre Freigaben

  • Mithilfe der Softwarelösung Security.Desk können mobilen Usern am Notebook via Code-Fernfreischaltung zeitlich begrenzte Benutzerrechte für die Schnittstellen zugewiesen werden, sogar wenn die Notebooks vom Netzwerk getrennt sind

Dateiverschlüsselung

  • Dateiverschlüsselung im AES-Verfahren
  • Eine oder mehrere Dateien können über das Kontextmenü des Windows Explorers mit FCS CryptMe! komfortabel ver- oder entschlüsselt werden

Schutz vor BadUSB

BadUSB ist ein Begriff, der Geräte bezeichnet, deren Firmware verändert wurden und die schädlichen Code enthalten. Diese USB-Geräte mit schadhaftem Code melden sich heimlich als Tastatur, Maus oder Netzwerkkarte am Computer an. Dadurch könnte z.B. eine Fernsteuerung bzw. externe Nutzung der befallenen Systeme ausgeführt werden. Die Softwarelösung Security.Desk bietet entsprechenden Schutz gegen diese BadUSBs. Sollte ein manipulierter USB Stick an einer der Schnittstellen eingesetzt werden, kann dieser direkt vom User blockiert werden.

Weiße Liste Geräte

Freigabe von Speichermedien und Geräten, beispielsweise über die USB-ID

Schwarze Liste Dateitypen und –software

  • Kopierverbot für bestimmte Dateitypen, z.B. exe-Files

Schwarze Liste Software

  • Sperren von bestimmten Softwareanwendungen auf den Endgeräten

Zusatzmodule:

  • Security.Desk Enterprise Edition: Active Directory Loader
    Mit diesem Modul lassen sich Clients, OUs und Gruppen aus dem Active Directory importieren und Clients diesen automatisch zuordnen.
  • Terminal Server
    Dieses Modul ermöglicht die Überwachung von Dateibewegungen lokaler Laufwerke an Thin Clients in Remote Session im Betrieb mit Windows Terminal Server, Windows Server 2016 RDS, Citrix MetaFrame oder Citrix XenApp.
  • Netzwerkprotokoll
    Dateiprotokoll für die gängigen Internet-Protokolle wie HTTP, SMTP und FTP. Sie wissen sofort, ob kritische Dateien per Email oder Browser verschickt wurden.

Zielgruppen:

  • Unternehmen / Verwaltungen aller Größen und Branchen
  • Sicherheitsbeauftragte
  • IT-Leiter
  • IT-Administratoren

Referenzen:

  • Grob Aircraft AG
  • OETTINGER Brauerei
  • Klocke Pharma-Service GmbH
  • Ministerium des Inneren Brandenburg
  • Landkreis Oldenburg
  • Stadt Lüdinghausen
  • Landesklinikum Mostviertel Waidhofen/Ybbs
  • uvm.
Anbieter Kontaktdaten:
Herr Bastian Brand
+49 (0) 911 810 881 0
Mehr zur Software entdecken:
Informationsmaterial
URL anfordern
Online-Vorführung
Termin anfordern
Videotermin
anfragen
Anwenderbericht
URL anfordern
Software-Exposé
URL anfordern
Kontakt:
Nachricht senden

Screenshots

Funktionen (Auszug):

Active-Directory
Alerts
Archivierung
Asset-Register
Aufbewahrungsfristen
Auswertung
Authentifizierung
Automatische Geräteerkennung
Benachrichtigungssystem
Benutzermanagement
Blacklist / Whitelist
Compliance Management
Dashboards
Datenbank-Überwachung
Datenmigration
Datenspeicherung
Datentransfer
Datenvisualisierung
E-Mail-Benachrichtigung
Ereignisprotokolle
IT-Asset-Management
IT-Asset-Monitoring
KPI
Monitoringfunktionen
Organisationsstruktur einbinden
Passwort-Schutz
Port-Überwachung
Prognose und Planung
SSL-Unterstützung
Statistiken
Ver- und Entschlüsselung von Dokumenten
Verschlüsselungsoptionen
Virtuelle Maschinen
Zugriffsbeschränkung
Zugriffskontrollen

Preis

ab 8,-
EUR
zzgl. 19% MwSt
einmalig
Der Preis richtet sich nach der Anzahl der zu überwachenden

Lernen Sie die Software näher kennen! Fordern Sie einen Videotermin für eine persönliche Präsentation an!

Technische Angaben:

webbasiert:
nein
SaaS, Cloud:
nein
On-Premises (lokale Installation):
ja
multiuser-fähig (netzwerkfähig):
ja
mandantenfähig:
ja
Wartung:
gegen Entgelt
Customizing-Option:
gegen Entgelt möglich
Erstinstallation (Jahr):
2005
Sitz des Herstellers:
Deutschland
Schulung:
nicht erforderlich
Hotline:
gegen Entgelt
Installationssupport:
gegen Entgelt
Dokumentation:
Handbuch, Online Hilfe, Demoversion, Technische Dokumentation
Dialogsprache(n):
Englisch, Deutsch
Systemvoraussetzungen:
kompatible Betriebssysteme (läuft mit):
Win 11
Win 10
Win Server
Mainframe basierend
Unix basierend
Linux basierend
Mac OS
Mobile Betriebssysteme (unterstützt):
iOS
Android
Alte kompatible Betriebssysteme:
Win 8
Win 7
Win Vista
Win XP
Min. Speicherbedarf:
1024 MB RAM, 500 MB Festplatte
Datenträger:
DVD
CD-ROM
Download
Flash-Speicher

Weitere Programme des Herstellers:

Asset.Desk
HEINZELMANN Service.Desk

Die Software wurde von SoftGuide für folgendes Projekt in Betracht gezogen:

Namhafter Lebensmittelhändler sucht Software zur IT-Überwachung und Monitoring

Projekt Nr.: 20/2130
Ausschreibung bis: Beendet

Wir sind ein prosperierender Lebensmittelhändler im Premiumsegment und suchen eine Software zur ... mehr

weitere Ausschreibungen

Pressemeldung zu dieser Software:

FCS erhält Innovationspreis „TOP 100“!
FCS Fair Computer Systems GmbH
18. November 2021