Software > Buchhaltung, Buchführung > Finanzbuchhaltung > HS Finanzbuchhaltung - die Software für Ihre Buchhaltung
Branchenneutrale Software zur Buchhaltung gemäß GoBD-Richtlinien

HS Finanzbuchhaltung - die Software für Ihre Buchhaltung

Branchenneutrale Software zur Buchhaltung gemäß GoBD-Richtlinien

Version:  3.50

 
 
 
 
 
 
 
 
Aktualisiert am 28. Jan 2026 durch HS - Hamburger Software GmbH
Demoversion

Die HS Finanzbuchhaltung ist eine branchenneutrale Anwendung für Ihre Buchhaltung, die tägliche Anforderungen in Ihrem kleinen oder mittelständischen Unternehmen alle Prozesse transparenter gestaltet und gleichzeitig für einen sicheren Ablauf bei den alltäglichen Buchhaltungsaufgaben sorgt. Die HS - Hamburger Software GmbH & Co. KG hat bei der Entwicklung dieser Software explizit darauf geachtet, dass die Anwendung ausgesprochen bedienungsfreundlich ist, damit Sie und Ihre MitarbeiterInnen die täglichen Anforderungen auch zügig und problemlos bewältigen können.

Insbesondere die individuellen Anpassungsmöglichkeiten bieten viele Vorteile. So lassen sich beispielsweise unerwünschte oder nicht notwendige Datenfelder einfach ausblenden. Das schafft für den Bediener oder die Bedienerin eine bessere Überschaubarkeit, wenn die aktuellen Unternehmenszahlen eingepflegt, verwaltet oder abgerufen werden. Neben den Standardmodulen dienen andere Zusatzmodule ebenso der individuellen Anpassung für Ihr Unternehmen. Auf diese Weise erreichen Sie im Bereich der Finanzbuchhaltung eine höhere Effizienz. 

Ihre Vorteile bei der Nutzung der HS Finanzbuchhaltung Software: 

  • übersichtliche Darstellung aller Unternehmenskennzahlen, offenen Posten, Einnahmen und Ausgaben sowie Bilanzen
  • inkludiertes Mahnwesen
  • automatische Berechnung von Skontobeträgen
  • ermöglicht stets die Fristeinhaltung bei allen Vorgängen
  • erfasst gleichzeitig die jeweilige Erwerbssteuer bei Lieferungen oder Leistungen aus anderen EU-Ländern
  • GoBD-konform
  • mit übersichtlichem Stammdatenmanagement
  • enthält zahlreiche Buchungsvorlagen
  • ermöglicht unkomplizierte Buchungsvorgänge bei unterschiedlichen Arten von Belegen
  • individuell gestaltbare Kontenrahmen sowie Standard-Kontenrahmen
  • mit Offene-Posten-Verwaltung inklusive automatisierten Mahnwesen
  • ermöglicht verschiedene Auswertungsoptionen für beispielsweise BWA, GuV oder Bilanzierung
  • aktive Compliance bei SEPA-Zahlungen, EU-Mehrwertsteuer oder IST-Versteuerung und mehr
  • unterstützt das ELSTER-Verfahren
  • mit Liquiditätsübersichten
  • unterstützt die digitale Betriebsprüfung entsprechend §147 der Abgabenordnung
  • enthält Schritt-für-Schritt-Assistenten inklusive Plausibiltätsprüfung
  • inklusive digitaler Datenbank mit ODBC Schnittstelle
  • mit Dienstprogramm als AO-Schnittstelle
  • modularer Aufbau, der netzwerk- und mandantenfähig ist
  • alle Geschäftsvorgänge lassen sich in individuell gestalteten Erfassungsgruppen buchen
  • für alle Unternehmenszahlen ergibt sich eine 100 % Transparenz
  • dank des inkludierten Dokumentenmanagements sind alle relevanten Informationen schnell abrufbar
  • zusätzliche Module wie digitales Kassenbuch, Anlagenbuchhaltung, Kontierung, Archivierung, Reporting, Datenmodell, Kostenstellen-Kostenträger, wiederkehrende Buchungen, Mandate-Lastschriften oder auch eine DATEV-Schnittstelle jederzeit zubuchbar

Hinweis: Für Deutschland und Österreich sind jeweils entsprechende Versionen erhältlich.

Abkürzungen:
HS: Hamburger Software
GmbH: Gesellschaft mit beschränkter Haftung
Co: Compagnie

Zielgruppen:

branchenübergreifend insbesondere für KMU geeignet

Anbieter Kontaktdaten:
Herr Kai Eickhof
(040) 63297333
Mehr zur Software entdecken:
Informationsmaterial
Direkt zur Produktwebseite
Videotermin
anfragen
Anwenderbericht
Direkt zur Produktwebseite
Software-Exposé
URL anfordern
Kontakt:
Nachricht senden

Screenshots

Funktionen (Auszug):

Abrechnungsdaten
Abstimmsalden
AfA
Anlagenbuchhaltung
Archivierung
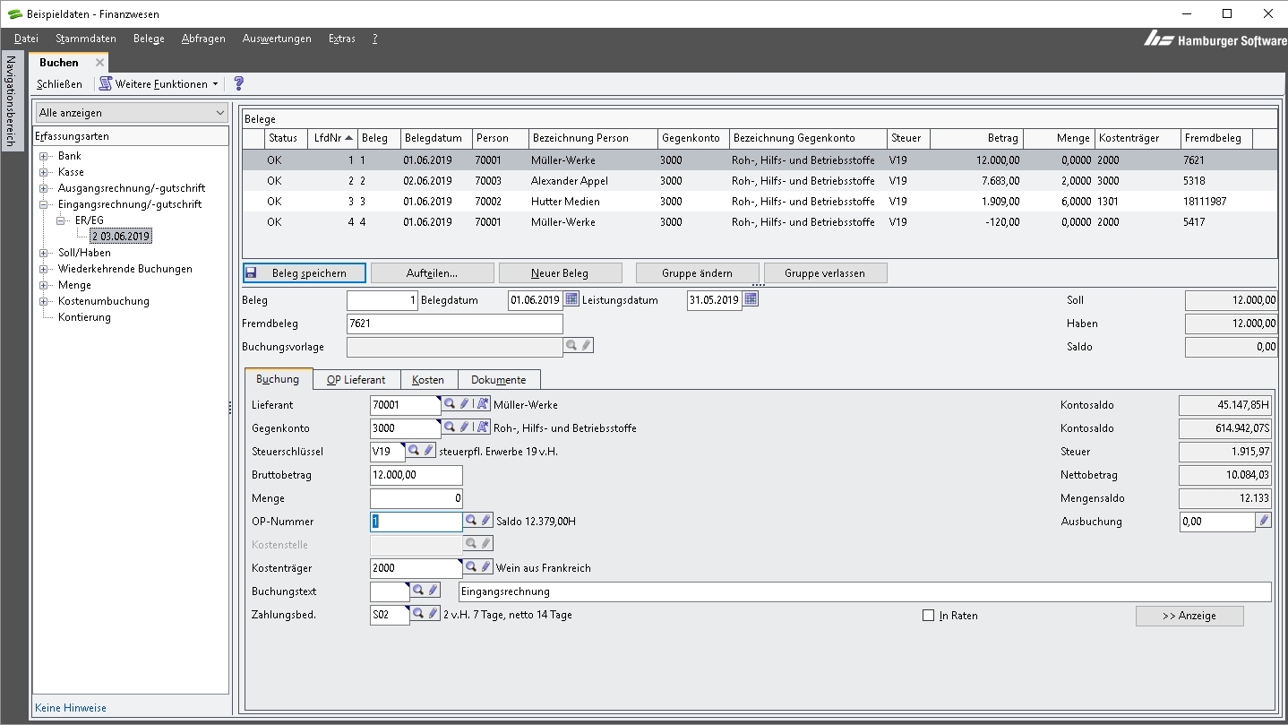
Belegerfassung
Betriebsergebnisermittlung
Betriebskostenabrechnung
Buchführung
Buchungs-Archivierung
Buchungsmasken
Buchungsvorlagen
Budgetierung
Datentransfer
DATEV-Schnittstellen
Dauerbuchungen
Digitale Betriebsprüfung
DMS
Dokumenten-Workflow
Eingangsrechnungsprüfung
Erweiterbare Funktionen
Finanzbuchhaltung
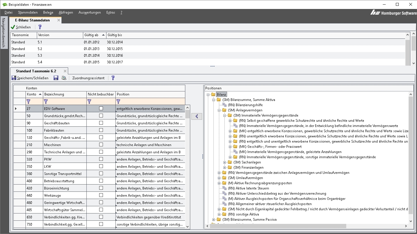
GoBD
GuV
Hauptbuchführung
Import von Bankauszügen
Kassenbuch
Konten- und Kostenstellenzuordnung
Kontenpläne
Kontenrahmen
Kontenverwaltung
Kostenanalyse
Kostenrechnungssystem
Kreditorische Eingangsrechnungen
Liquiditätsplanung
Monatsabschluss
Offene Posten Verwaltung
Rechnungseingangsbuch
Rechnungsprüfungen
Rohgewinn
Schnittstelle Finanzbuchhaltung
SEPA
Sortierbare Auswertungen
Stammdatenmanagement
Umsatzsteuer ID
Verrechnungskonto
Verschiedene Buchungsmethoden
Vorsteuerabrechnung
Wiederkehrende Buchungen
Zahlungseingänge
Zahlungserfassung
Zahlungsverkehr

Preis

auf Anfrage
Kauf
auf Anfrage
Miete

Lernen Sie die Software näher kennen! Fordern Sie einen Videotermin für eine persönliche Präsentation an!

Technische Angaben:

webbasiert:
nein
SaaS, Cloud:
nein
On-Premises (lokale Installation):
ja
multiuser-fähig (netzwerkfähig):
ja
mandantenfähig:
ja
Wartung:
im Preis enthalten
Erstinstallation (Jahr):
1984
Anzahl der Installationen:
24.700
Sitz des Herstellers:
Deutschland
Schulung:
gegen Entgelt
Hotline:
im Preis enthalten
Installationssupport:
gegen Entgelt
Dokumentation:
Handbuch, Online Hilfe, Demoversion
Dialogsprache(n):
Deutsch
Systemvoraussetzungen:
kompatible Betriebssysteme (läuft mit):
Win 11
Win 10
Win Server
Mainframe basierend
Unix basierend
Linux basierend
Mac OS
Mobile Betriebssysteme (unterstützt):
iOS
Android
Alte kompatible Betriebssysteme:
Win 8
Win 7
Win Vista
Win XP
Min. Speicherbedarf:
1 GB RAM, 500 MB Festplatte
Datenträger:
DVD
CD-ROM
Download
Flash-Speicher
Zusätzliche Soft- und Hardwareanforderungen:
Microsoft Internet Explorer ab Version 6; Graphikauflösung mindestens 1024 x 768 bei 100% Schriftgröße; für spezielle Online-Funktionen ist ein Internetzugang und eine e-mail-Adresse erforderlich.

Weitere Programme des Herstellers:

Lohnabrechnung von Hamburger Software - HS Personalwesen
HS Finanzwesen - die Software für Finanzbuchhaltung
Warenwirtschaft von Hamburger Software - HS Auftragsbearbeitung
HS Personalwesen - die Software für Lohnabrechnung/Personalmanagement

Die Software wurde von SoftGuide u.a. für folgende Projekte in Betracht gezogen:

Unternehmen aus der Metallbranche sucht Software für die Finanzbuchhaltung

Projekt Nr.: 25/3429
Ausschreibung bis: Beendet

Wir sind ein norddeutsches Unternehmen aus der Metallbranche (Verarbeitung, Großhandel) und ... mehr

Anwaltskanzlei sucht Finanzsoftware für Betreuungstätigkeit

Projekt Nr.: 25/3411
Ausschreibung bis: Beendet

Wir befassen uns in unserer Anwaltskanzlei vor allem mit dem Betreuungsrecht und betreuen ca. ... mehr

Sport-Dienstleister sucht Finanzbuchhaltung

Projekt Nr.: 22/2914
Ausschreibung bis: Beendet

Wir sind ein Sport-Dienstleister (Training, Schulung) und suchen eine ... mehr

weitere Ausschreibungen

HS Finanzbuchhaltung - die Software für Ihre Buchhaltung wird in folgenden Rubriken gelistet