Software > Buchhaltung, Buchführung > Finanzbuchhaltung > HS Finanzwesen - die Software für Finanzbuchhaltung
Dank Software mehr Durchblick und Sicherheit in der Finanzbuchhaltung

HS Finanzwesen - die Software für Finanzbuchhaltung

Dank Software mehr Durchblick und Sicherheit in der Finanzbuchhaltung

Version:  3.50

 
 
 
 
 
 
 
 
Aktualisiert am 28. Jan 2026 durch HS - Hamburger Software GmbH
Demoversion

Das GoBD-zertifizierte HS Finanzwesen ist das ideale Werkzeuge zur Steigerung von Transparenz und Sicherheit in Ihrem Unternehmen. Durch ausgereifte und die Bedürfnisse der Anwender in den Mittelpunkt stellende Funktionen lassen sich das HS Finanzwesen und die dazugehörigen integrierten Erweiterungsmodule einfach, intuitiv und arbeitserleichternd bedienen.

Mit aktuellen Zahlen steuern Sie souverän Ihr Unternehmen. Offene Posten sind übersichtlich dargestellt und sofort erfassbar. Zügige Mahnungen sichern Ihre Erträge. Zugleich senken Sie die Kosten durch die konsequente Einhaltung von Skontofristen. Auch die Entlastung Ihres Steuerberaters hinsichtlich kostspieliger Routinearbeiten, wie das Buchen Ihrer Belege spart bares Geld.

Leistungsmerkmale

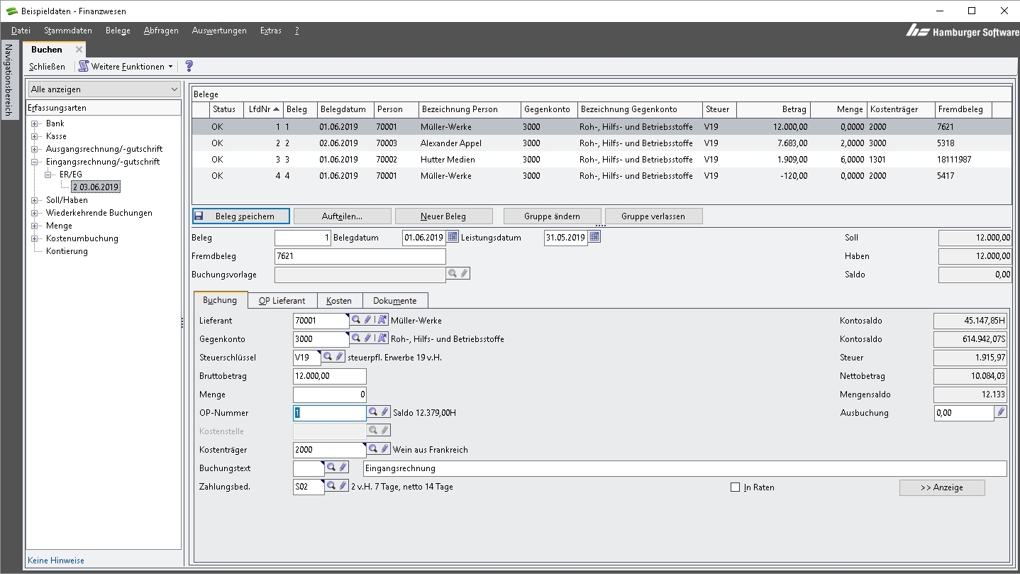
  • Komfortables Buchen mit unterschiedlichen Belegarten, Buchungsvorlagen und wiederkehrenden Buchungen in mehreren Wirtschaftsjahren
  • Standardisierte und individuell anlegbare Kontenrahmen
  • Offene-Posten-Verwaltung mit automatischem Mahnwesen
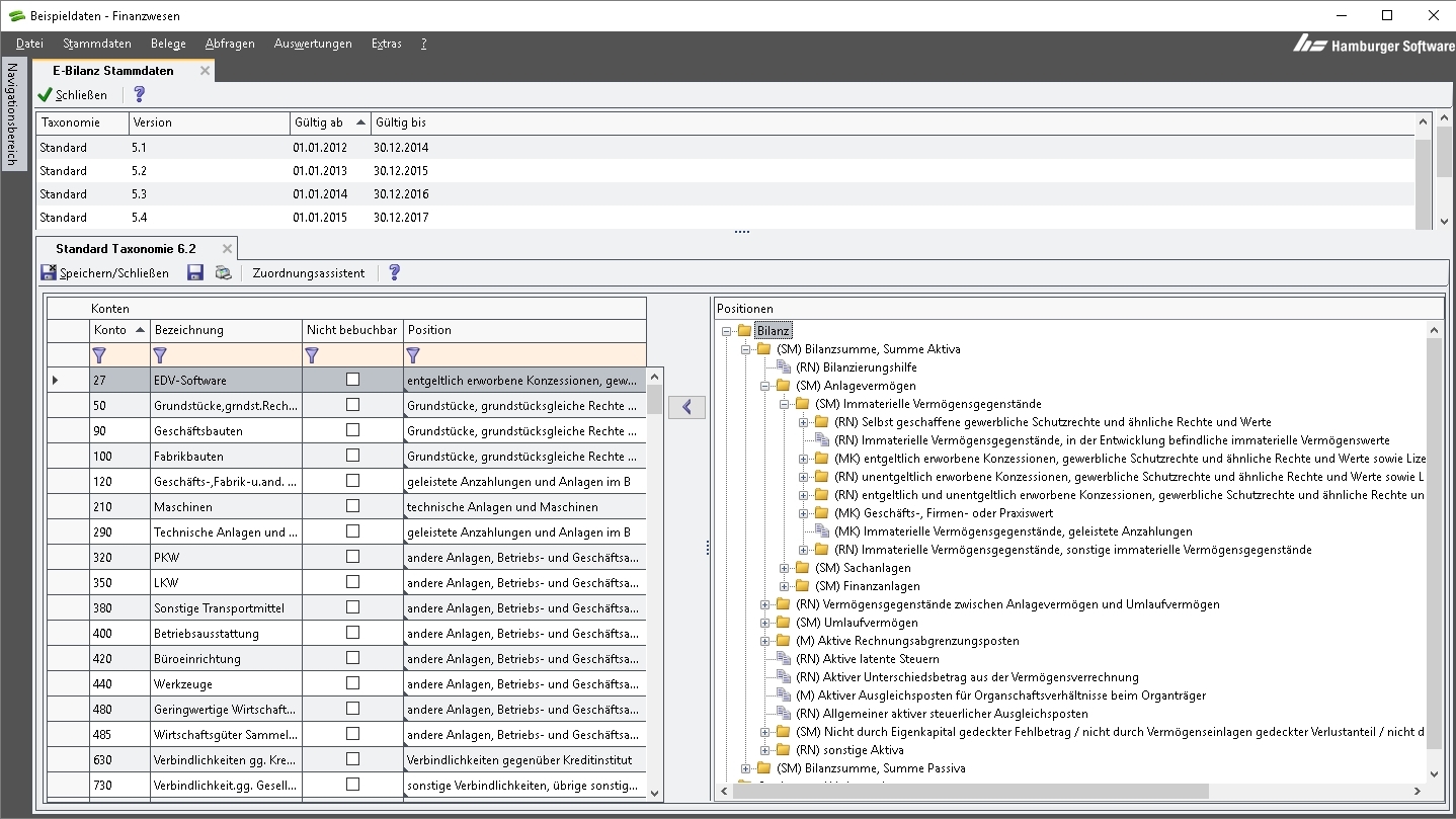
  • Vielfältige, aktuelle Auswertungsmöglichkeiten u.a. für BWA, GuV und Bilanz
  • Erfüllung aller gesetzlichen Anforderungen, wie z.B. EU-Mehrwertsteuer, SEPA-Zahlungen, Ist-Versteuerung
  • Elektronische Umsatzsteuer-Voranmeldung (ELSTER)
  • Unterstützung der digitalen Betriebsprüfung gemäß §147 Abgabenordnung
  • Schritt-für Schritt-Assistenten und Plausibilitätsprüfungen

Erweiterungsmodule

  • Anlagenbuchhaltung
  • Archivlösung
  • Berichte
  • Datenmodell
  • DATEV Datei-Schnittstelle
  • Kassenbuch
  • Kontierung
  • Kostenauswertung
  • Kostenstellen-Kostenträger

SEPA-Lastschriftmandate mit De-Mail versenden und verwalten

Ab dem 1. Februar 2014 dürfen Banken das in Deutschland verbreitete Lastschriftverfahren per Einzugsermächtigung nicht mehr anbieten. Stattdessen müssen Zahlungsempfänger von den Zahlern ein SEPA-Lastschriftmandat einholen. Hierfür gelten strengere Regeln als bisher. Neben zusätzlichen Informationen gehört dazu die stärkere Nachweispflicht der Mandatierung.

De-Mail ermöglicht Unternehmen und Organisationen die rechtssichere elektronische Übermittlung von SEPA-Lastschriftmandaten und sogenannten Pre-Notifications (SEPA-Vorabinformationen). Weitere Anwendungsmöglichkeiten für De-Mail bestehen im Bereich von Mahnungen und Avis, da solche Dokumente oft eine gesteigerte rechtliche Relevanz haben.

Hinweis: Das HS Finanzwesen ist für Deutschland und Österreich erhältlich.

Abkürzungen:
HS: Hamburger Software

Zielgruppen:

Die Produkte von HS richten sich vor allem an kleine und mittlere Unternehmen.

Anbieter Kontaktdaten:
Herr Kai Eickhof
(040) 63297333
Mehr zur Software entdecken:
Informationsmaterial
Direkt zur Produktwebseite
Videotermin
anfragen
Anwenderbericht
Direkt zur Produktwebseite
Software-Exposé
URL anfordern
Kontakt:
Nachricht senden

Screenshots

Funktionen (Auszug):

Abrechnungsdaten
Anlagenbuchhaltung
Anlagevermögen
Anlegen und Löschen von Dokumenten
Archivierung
Auswertung
Belegarchivierung
Belegerfassung
Berichtsmanagement
Bilanzanalyse
Buchführung
Buchungsmasken
Buchungsvorgänge
Buchungsvorlagen
Budgetierung
Dashboards
DATEV-Schnittstellen
Dauerbuchungen
Deckungsbeiträge
Deckungsbeitragsanalyse
Deckungsbeitragsrechnung
DMS
Dokumentanzeige
Dokumentenarchivierung
Dokumenteneingabe
Finanzbuchhaltung
Kassenbuch
Konten- und Kostenstellenzuordnung
Kontenverwaltung
Kosten- und Mengenverteilung
Kostenrechnungssystem
Kostenstellenauswertungen
Kostenumlagen
Liquiditätsplanung
Mahnungsverarbeitung
Mahnwesen
Management Cockpit
Offene Posten Verwaltung
Offene-Posten-Buchungen
Planbilanzen
Planung
Planungszeitraum
Produktsortiment-Analyse
Prozesskosten der Kostenstellen
Rechnungsprüfungen
Schnittstelle Finanzbuchhaltung
SEPA
Soll-Ist-Vergleiche
Stammdatenmanagement
Statistiken
Umlageschlüssel
Umsatzsteuern
Unternehmensplanung
Verwaltung
Visualisierung
Wiederkehrende Buchungen
wiederkehrende Rechnungen
Zahlungserfassung

Preis

auf Anfrage
Miete
auf Anfrage
Kauf

Lernen Sie die Software näher kennen! Fordern Sie einen Videotermin für eine persönliche Präsentation an!

Technische Angaben:

webbasiert:
nein
SaaS, Cloud:
nein
On-Premises (lokale Installation):
ja
multiuser-fähig (netzwerkfähig):
ja
mandantenfähig:
ja
Wartung:
im Preis enthalten
Erstinstallation (Jahr):
1994
Anzahl der Installationen:
2.700
Sitz des Herstellers:
Deutschland
Schulung:
gegen Entgelt
Hotline:
im Preis enthalten
Installationssupport:
gegen Entgelt
Dokumentation:
Handbuch, Online Hilfe, Demoversion
Dialogsprache(n):
Deutsch
Systemvoraussetzungen:
kompatible Betriebssysteme (läuft mit):
Win 11
Win 10
Win Server
Mainframe basierend
Unix basierend
Linux basierend
Mac OS
Mobile Betriebssysteme (unterstützt):
iOS
Android
Alte kompatible Betriebssysteme:
Win 8
Win 7
Win Vista
Win XP
Min. Speicherbedarf:
1 GB RAM, 500 MB Festplatte
Datenträger:
DVD
CD-ROM
Download
Flash-Speicher
Zusätzliche Soft- und Hardwareanforderungen:
Microsoft Internet Explorer ab Version 6; Graphikauflösung mindestens 1024 x 768 bei 100% Schriftgröße; für spezielle Online-Funktionen ist ein Internetzugang und eine e-mail-Adresse erforderlich.

Weitere Programme des Herstellers:

Lohnabrechnung von Hamburger Software - HS Personalwesen
Warenwirtschaft von Hamburger Software - HS Auftragsbearbeitung
HS Personalwesen - die Software für Lohnabrechnung/Personalmanagement
HS Finanzbuchhaltung - die Software für Ihre Buchhaltung

Die Software wurde von SoftGuide u.a. für folgende Projekte in Betracht gezogen:

Österreichisches Buchhaltungsbüro sucht Software für die Büroorganisation

Projekt Nr.: 25/3407
Ausschreibung bis: Beendet

Wir sind ein Buchhaltungsbüro mit Ausprägungen eines Steuerberaters und suchen ein Programm, ... mehr

Kleines Buchhaltungsbüro sucht Archivierungslösung

Projekt Nr.: 24/3369
Ausschreibung bis: Beendet

Ich betreibe ein kleines Buchhaltungsbüro und suche ergänzend zum vorhandenen ... mehr

Österreichischer Schuhmacher u. -händler sucht Software für die Kostenrechnung

Projekt Nr.: 24/3247
Ausschreibung bis: Beendet

Ich suche als Schuhmacher und für meinen Schuheinzelhandel eine Software für die Kostenrechnung. ... mehr

weitere Ausschreibungen