Software > Dienstleistungen > Versicherungen, Assekuranz > ezMakler (KVV) - CRM Maklersoftware zur Bestandsverwaltung
Versicherungssoftware für Versicherungsmakler, Finanzdienstleister und Mehrfachagenturen.

ezMakler (KVV) - CRM Maklersoftware zur Bestandsverwaltung

Versicherungssoftware für Versicherungsmakler, Finanzdienstleister und Mehrfachagenturen.

Version:  2.7.5

 
 
 
 
 
 
 
 
Aktualisiert am 09. Nov 2025 durch ezSoftware Schweiz Erich Schuster

CRM Maklersoftware zur Bestandsverwaltung - Versicherungssoftware zur Kunden- und Vertragsverwaltung

Konzipiert für Versicherungsmakler, Finanzdienstleister und Mehrfachagenturen

Mithilfe der Software managen Sie komfortabel und effizient Kunden und Termine, Versicherungsverträge und Schäden, Agenturen und Gesellschaften. Durch zahlreiche Word-Dokumentvorlagen für Kurzbriefe, Kündigungen, Vollmachten, Beitragsfreistellungen, Rücktritt, Schadenanzeigen usw. wird die tagtägliche Arbeit deutlich vereinfacht.

Eine Reihe von Funktionalitäten sorgen für einen enormen Wettbewerbsvorteil. Hierzu zählen beispielsweise die Suche nach Kunden mit beliebigem Vertragsstatus, der GDV-Import, die Vertrags-Änderungshistorie, eine Provisionsübersicht, die Bankdatenprüfung, eine automatische Datensicherung und vieles mehr. Einfach ein Muss für alle Versicherungs-Fachleute!

Die Software-Highlights
  • Hochproduktive, intuitive Benutzeroberfläche mit Dashboard und Charts
  • Unterstützung für MS Office sowie OpenOffice Writer
  • Terminverwaltung mit Terminkalender und Outlook-Sync
  • DMS mit direkter Scan-Möglichkeit in pdf, JPG, GIF
  • pdf-Dokumente über ein Unterschrifts-PAD elektronisch unterschreiben
  • Umfangreiche Kommunikationsmöglichkeiten (E-Mail, Telefon, Fax, Web, Brief, ...)
  • Import- und Export von Excel-Tabellen, XML-, VCard- und iCalendar-Dateien
  • CTI-Telefonie über TAPI oder VoIP über ein SIP-Softphone
  • Anrufer-Erkennung, Such- und Filterfunktionen, Geburtstags- und Terminerinnerung, und vieles mehr...

Beschreibung

ezMakler (KVV) ist eine Kunden- und Vertragsverwaltung (Bestandsverwaltung) für Versicherungsmakler und Agenturen, Finanzdienstleister, Mehrfachagenturen und Strukturvertriebe. Mit ezMakler haben Sie die Möglichkeit beliebig viele Kunden und deren Versicherungsverträge zu managen, wobei alle Arten von KFZ-, Sach-, Lebens- und Krankenversicherungen frei definierbar angelegt werden können.

Mit starker Terminverwaltung, komfortablem Postbuch zur Korrespondenz über Word, viele mitgelieferte Word-Templates für Kurzbriefe, Kündigungen, Schadenanzeigen. Außerdem mit GDV-Schnittstelle zum Importieren von Kunden und Verträgen. Die Daten werden auf Wunsch von den Gesellschaften im GDV-Format angeliefert.

Skalierbar 

Die Standardversion von ezMakler erlaubt die Eingabe von unbeschränkt vielen Kunden und Verträgen. Die kostengünstigeren Light-Versionen für kleinere Agenturen oder auch Berufseinsteiger erlauben 100 Kunden und 300 Verträge (Light 1) bzw. 500 Kunden und 1.500 Verträge (Light 2). Selbstverständlich ist ein problemloser Wechsel ohne Mehrkosten (nur Differenzbetrag) von einer Light-Version auf die Standardversion möglich.

Die Kunden- und Vertragsverwaltung ist als netzwerkfähige Version verfügbar. Damit können unter einem Netzwerk (z.B. Windows Server, NAS-Server, Linux-Server, Novell NetWare und weitere) bis zu sechs Benutzer gleichzeitig mit der Softwarelösung arbeiten. Mit der SQL-Version unter einem Microsoft SQL-Server auch unbegrenzt viele Benutzer.

Die wichtigsten Merkmale und Funktionen

Kunden- und Vertragsverwaltung

  • Verwaltung von Kunden, Verträgen, Schäden, Agenturen und Versicherungsgesellschaften.
  • Für alle Versicherungsarten: Kfz, Sach, Leben, Kranken sowie Fonds und Geldanlagen (erweiterbar).
  • Startfenster mit Übersicht über bald ablaufende Verträge (3 Zeiträume einstellbar).
  • Zuordnung von Dokumenten, Bildern und Audiodateien (z. B. Policen, Schadensbilder, Sprachmemos).
  • Modus 'Kundenbesuch': Fokus-Ansicht für einen ausgewählten Kunden und dessen Verträge.

Schnittstellen & Datenimport

  • BiPRO-Schnittstellen: VEMA-Postbox, PDF///Box (Mr-Money), Zeitsprung-Dokumentenservice, b-tix BiPRO Client.
  • GDV-Schnittstelle für den Import von Kunden- und Vertragsdaten.
  • Import/Export von vCard- und iCalendar-Dateien zur Synchronisation mit Smartphones und PCs.

Korrespondenz & Dokumente

  • Erstellung von Einzel- und Seriendokumenten (Word, Excel, E-Mail, RTF, PDF).
  • Automatische PDF-Erstellung (CIB pdf brewer) und digitale Signatur via Unterschriften-Pad.
  • Vorlagenverwaltung mit Beispielen für Kündigungen, Vollmachten, Beitragsfreistellungen, Schadenanzeigen und vieles mehr.
  • Direkter Dokumentenimport per Scanner oder Diktataufnahme über Mikrofon.
  • Export von Adressdaten, z. B. für Serienbriefe.
  • Office-Bereich zur Ablage sonstiger Adressen und Dokumente (z. B. Behörden, Zulassungsstellen).

Organisation & Kommunikation

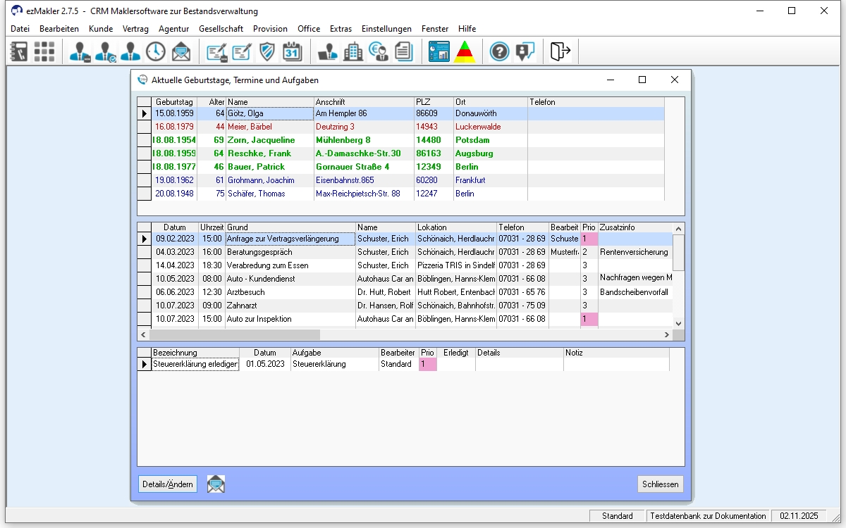
  • Aufgaben- und Terminverwaltung mit Kalender und Ereignistabelle.
  • Erinnerungsfunktionen (Geburtstage, Termine), Merklisten und Anruferliste.
  • Telefonintegration: automatisches Anzeigen des Kontakts bei Anruf (ISDN/TAPI).
  • Outlook-Abgleich, Dublettensuche und Massenänderungen.

Analyse & Auswertungen

  • Flexible Statistiken zu Verträgen nach Zeitraum, Agentur, Gesellschaft, Vertragsart und anderes.
  • Frei wählbare Währungen für Versicherungssummen und Beiträge.

Flexibilität & Anpassung

  • Intuitive Benutzeroberfläche mit vielen individuellen Einstellungsmöglichkeiten.
  • Frei definierbare Eingabemasken mit bis zu 42 eigenen Feldern.
  • Intelligente Such- und Filterfunktionen inkl. phonetischer Suche (Maier/Mayer/Meier etc.).
  • Anpassbare Listenansichten mit Spalten, Farben und Filterbar.

Sicherheit & Technik

  • Automatische oder halbautomatische Datensicherung.
  • Papierkorb-Funktion zur Wiederherstellung gelöschter Daten.
  • Netzwerkfähig: lokal (bis 5 Benutzer) oder als SQL-Server-Version für beliebig viele.
  • Terminal-Server-fähig, inkl. mobilem Zugriff über Remote-Desktop.

Zusatzmodule (optional)

  • Webservices: Zugriff auf die Datenbank über den Browser (SQL-Version erforderlich).
  • Notebookmodul: Datenabgleich zwischen Haupt- und Replikationsdatenbank (z. B. Büro - Notebook).
  • Provisionsabrechnung: auch für Strukturvertriebe geeignet.
  • ezAuftrag-Schnittstelle: Erstellen von Rechnungen, z.B. für Honorarberatungen und andere Dienstleistungen.
  • Benutzerverwaltung mit individuellen Zugriffsrechten.

Flexibel - Ergänzen Sie weitere Module

  • Optional kann ein Modul zur Provisionsabrechnung eingesetzt werden. Damit können dann auch Unteragenturen mit eigenen Vertragsbeständen verwaltet und Provisionen dieser Unteragenturen sowie der eigenen (Haupt)agentur berechnet, verwaltet und verbucht werden.
  • Ein weiteres Modul ist die Benutzerverwaltung für mehrere Benutzer.
  • Datenabgleich (Notebook-Modul) - damit können Sie einen Datenabgleich zwischen einem nicht an das Netz angeschlossenen Rechner (Notebook) und dem Server oder Bürorechner durchführen. Sie können ortsunabhängig Daten pflegen und ändern und nach Rückkehr ins Büro mit dem Server abgleichen.

Die Softwarelösung ezMakler unterstützt Sie wirkungsvoll und äußerst effizient bei Ihrer täglichen Arbeit mit Kunden- und Versicherungsdaten.

Abkürzungen:
CRM: Customer Relationship Management
TAPI: Telephony Application Programming Interface
VoIP: Voice over IP
Kfz: Kraftfahrzeug

Schnittstellen:

BiPRO
GDV
LibreOffice Writer
Mr-Money
NAFI Domino-Online
PDF///Box
Schnittstelle zu Microsoft Word
VEMA-Postbox
Zeitsprung Dokumenten-Service
StepOver-Unterschrifts-PAD

Zielgruppen:

  • Versicherungsmakler
  • Finanzdienstleister 
  • Mehrfachagenturen
Anbieter Kontaktdaten:
Herr Erich Schuster
+41-766117058
+41-766117058
Mehr zur Software entdecken:
Demoversion
URL anfordern
Informationsmaterial
URL anfordern
Software-Exposé und weitere Dokumente (1) anfordern
E-Mail-Anfrage

Funktionen (Auszug):

Antragsverwaltung
Auswertung
Benachrichtigungssystem
Datenschutzmanagement
DMS
Dokumentation
Druckvorlagen
E-Mail-Management
eSignatur
Kalender- und Terminmanagement
Kommunikation
Kundenkonto-Übersicht
Kundenverwaltung
Netzwerkfunktionen
Provisionen
Serienbrieffunktionen
Suche
Suchstrategien
Tabellenkalkulation
Terminkalender
Terminübersicht
Textbearbeitung
Textvorlagen, Mustertexte
Versicherungsangaben
Versicherungsdaten
Versicherungsmanagement
Vertragserweiterungen
Vertragsmanagement
Vorgangsverwaltung
Wiedervorlagen
Wordtemplates
Workflow-Management

Preis

ab 390,-
EUR
zzgl. 8.1% MwSt
Lightversion
ab 30,-
EUR
zzgl. 8.1% MwSt
monatlich
Softwaremiete, inkl. Updates

Lernen Sie die Software näher kennen! Fordern Sie einen Videotermin für eine persönliche Präsentation an!

Technische Angaben:

webbasiert:
nein
SaaS, Cloud:
nein
On-Premises (lokale Installation):
ja
multiuser-fähig (netzwerkfähig):
ja
mandantenfähig:
ja
Wartung:
gegen Entgelt
Customizing-Option:
gegen Entgelt möglich
Erstinstallation (Jahr):
2001
Anzahl der Installationen:
600
Sitz des Herstellers:
Schweiz
Schulung:
gegen Entgelt
Hotline:
gegen Entgelt
Installationssupport:
gegen Entgelt
Dokumentation:
Handbuch, Online Hilfe, Demoversion
Dialogsprache(n):
Englisch, Deutsch, Spanisch, Französisch, Italienisch
Systemvoraussetzungen:
kompatible Betriebssysteme (läuft mit):
Win 11
Win 10
Win Server
Mainframe basierend
Unix basierend
Linux basierend
Mac OS
Mobile Betriebssysteme (unterstützt):
iOS
Android
Alte kompatible Betriebssysteme:
Win 8
Win 7
Min. Speicherbedarf:
16 GB RAM, 150 MB Festplatte
Datenträger:
DVD
CD-ROM
Download
Flash-Speicher
Zusätzliche Soft- und Hardwareanforderungen:
PC mit Intel Core Prozessor und 8 GB Hauptspeicher (oder mehr). Empfohlen werden wenigstens 16 GB Hauptspeicher. Windows 7 oder 8 oder höher - auf Mac: Virtual PC, Parallels oder Bootcamp mit entsprechend installiertem Windows. Empfohlen wird Windows 10 oder 11. Festplatte mit mindestens 20 GB freiem Speicherplatz. Grafikkarte und Bildschirm mit einer Auflösung von wenigstens 1024 x 768 (XGA) oder 1280 x 1024 (SXGA) Bildpunkten (Pixel). Empfohlen wird eine Auflösung von 1920 x 1080 (Full-HD) oder 1920 x 1200 (WQXGA) Bildpunkten.

Weitere Programme des Herstellers:

ezAuftrag - Die branchenneutrale Auftragsbearbeitung
ezGDV - GDV-Dateianalyse - GDV-Dateien in eine Access-Datenbank einlesen
ezVersicherung - Ein elektronischer Versicherungsordner
FeWo24 - Ferienwohnungsverwaltung mit interaktivem Belegungskalender
ezBlutwerte - Analysieren von Blutwertmessungen
ezContact - CRM-Software zur Kontaktverwaltung
ezBank - Banking-Anwendung zur SEPA-Dateierstellung
ezKurs - Seminarsoftware zur Kurs- und Teilnehmerverwaltung

Die Software wurde von SoftGuide u.a. für folgende Projekte in Betracht gezogen:

Finanzdienstleister sucht Maklerverwaltungsprogramm (MVP)

Projekt Nr.: 23/3147
Ausschreibung bis: Beendet

Ich suche als selbständige Versicherungsmaklerin aus Norddeutschland eine entsprechende ... mehr

Finanzdienstleister sucht Maklerverwaltungsprogramm

Projekt Nr.: 21/2711
Ausschreibung bis: Beendet

Ich suche als selbständige Finanzdienstleisterin und Versicherungsmaklerin eine entsprechende ... mehr

Versicherungsmaklergesellschaft sucht Provisions-/Courtage-Abrechnungssoftware

Projekt Nr.: 21/2680
Ausschreibung bis: Beendet

Wir suchen für unsere Versicherungsmaklergesellschaft eine Provisions- bzw. ... mehr

weitere Ausschreibungen